为什么需要可视化的 UModel 建模
Cloud Native
1.1 问题与痛点
在当今的云原生和微服务架构下,系统的复杂性呈指数级增长。一个看似简单的用户请求,背后可能流经数十甚至上百个服务组件。这种复杂性带来了可观测领域的巨大挑战:数据孤岛现象严重。指标(Metrics)、追踪(Traces)、日志(Logs)这三大支柱分散在不同的系统中,彼此割裂。当故障发生时,工程师不得不在多个系统之间来回跳转,试图通过人脑将这些碎片化的信息拼凑成完整的故障现场。这个过程不仅效率低下,而且对工程师的经验和系统熟悉度要求极高。
传统的解决方案试图通过数据建模来解决这个问题,但往往引入了新的痛点。基于代码或 YAML 的建模方式(如 Terraform、Prometheus Operator)虽然功能强大且易于版本控制,但其陡峭的学习曲线和高度的抽象性,使得数据模型变成了少数专家的“私有物品”。业务开发人员难以理解,新入职的 SRE 也需要花费大量时间才能上手。模型与现实系统之间的映射关系不够直观,导致模型更新滞后,最终沦为“僵尸模型”。我们迫切需要一种更直观、更低门槛的方式来定义和管理可观测数据模型。
1.2 业界现状
业界解决这一问题的思路主要分为两类。一类是“分析时关联”,即在查询和分析阶段,通过特定的关联 ID(如 trace\_id)将不同数据源关联起来。这种方式在特定场景下有效,但它是一种“事后”关联,无法在建模阶段提供全局的、结构化的系统视图。
另一类是“建模时定义”,通过各种 DSL(领域特定语言)或配置文件来预先定义实体及其关系。这类方案虽然提供了结构化的能力,但其交互体验往往与建模过程本身是脱节的。可视化通常只是建模结果的一种“只读”展示,而不是建模过程的一部分。工程师在文本编辑器中修改复杂的配置文件,然后通过命令行工具应用变更,最后在一个 Web 界面上查看结果。这个“编辑-编译-运行”的循环,在复杂的模型构建过程中显得非常笨拙和低效。
1.3 阿里云可观测解决思路:可视化即建模
面对上述挑战,可观测开发团队的思路是:将可视化的“终点”前移,让它成为建模的“起点”和“过程”。UModel Explorer 的核心设计理念是“可视化即建模”(Visualization as Modeling)。我们认为,描述一个复杂系统的最佳方式,就是像在白板上画架构图一样,直观地把它呈现出来。
UModel Explorer 提供了一个交互式的画布,用户不再是面对冰冷的配置文件,而是直接与代表着实体(EntitySet)、指标(MetricSet)等可观测元素的图形化节点进行交互。创建 UModel,就是从工具栏点击新建节点;建立关系,就是用鼠标在两个节点之间画一条线。所有的修改都会实时地在画布上反映出来,提供了一种所见即所得(WYSIWYG)的建模体验。
用户可前往可观测 2.0 控制台进行体验:https://cmsnext.console.aliyun.com/next/home
底层支撑这一体验的是统一可观测模型(UModel)。UModel 是我们提出的核心概念,它通过一套标准的 Schema,将指标、日志、追踪、事件等多种可观测数据统一抽象为“实体”和“关系”,从根本上打破了数据孤岛。UModel Explorer 正是这一统一模型的可视化交互界面。
1.4 独特优势
相比于业界现有方案,UModel Explorer 的核心优势在于其体验的革命性,这种体验带来了效率和协作方式的巨大提升。
极低的认知门槛:图形化的交互方式符合人类的直觉。无论是经验丰富的架构师,还是刚入职的开发人员,都可以通过画布快速理解系统的可观测模型。这使得模型不再是少数专家的专利,而成为团队共享的知识资产。
建模与分析一体化:UModel Explorer 不仅仅是一个“画图”工具。画布上的每一个节点都是一个“活”的入口。例如,用户可以直接在 MetricSet 节点上发起指标分析,或者在 EntitySet 节点上查询实体列表。这种将建模、探索、分析无缝集成的设计,打通了从“定义模型”到“使用模型”的最后一公里,实现了真正的“建模即服务”。
高效的协作平台:可视化的画布成为了团队之间沟通和协作的共同语言。当需要调整监控策略或排查问题时,相关人员可以围绕着同一张“活”的架构图进行讨论,所有的变更意图都清晰可见。分享功能更是让跨团队协作变得轻而易举。
强大的工程化能力:在直观的交互体验背后,UModel Explorer 具备完整的工程化能力。所有的可视化操作最终都会转化为结构化的 UModel 定义。提交工作流提供了清晰的变更审查(Diff)机制,支持撤销/重做,确保了所有修改都是可追溯、可管理的。
综上所述,UModel Explorer 并非简单地为数据模型增加了一个可视化层,而是从根本上重构了可观测建模的交互范式。它将复杂的建模过程转变为一种直观、高效且富有创造性的体验,旨在将每一位工程师从繁琐的配置工作中解放出来,更专注于可观测性带来的真正价值。
系统概述与入口
Cloud Native
UModel Explorer 作为可观测 2.0 平台的核心组件,提供了统一的可观测数据建模能力。它支持多种数据模型类型,包括 entity_set(实体集)、metric_set(指标集)、log_set(日志集)、trace_set(追踪集)等,以及它们之间的关联关系。这种统一的建模框架,让原本分散在不同系统中的数据有了统一的管理视角。
进入系统的方式很简单:进入阿里云云监控 2.0 产品控制台后选择一个Workspace并进入,在“应用中心”找到 UModel Explorer,推荐将其固定到 Workspace App 侧边栏,这样可以在日常工作中快速访问。首次进入时,系统会自动加载当前 Workspace 中的所有 UModel 数据,并以图形化的方式展示在画布上。

主界面布局
Cloud Native
UModel Explorer 的主界面采用了清晰的功能分区设计,这种布局既保证了信息的层次性,又兼顾了操作的便利性。整个界面可以大致分为几个区域:左上角的控制面板、右侧的详情面板、右下角的迷你图,以及右上角的操作工具栏。中央的画布区域占据了最大空间,这是用户进行建模操作的核心区域。

3.1 控制面板:全局视图与筛选
控制面板位于界面左上角,是管理整个 UModel 集合的中央控制台。面板采用标签页设计,包含概览、筛选、CommonSchema 信息和设置四个页面。用户可以通过点击面板右侧的折叠按钮来收起或展开控制面板,当画布上的操作需要更多空间时,这个功能特别有用。

3.1.1 概览页:数据总览与导航
概览页提供了当前 Workspace 中 UModel 数据的全局统计信息。这些统计信息分为两个维度:节点统计和链接统计。节点统计展示各类 UModel 元素(entity_set、metric_set 等)的数量分布,链接统计则展示了它们之间的关联关系数量。特别需要注意的是,entity_set_link 类型在统计中同时算作节点和链接,因为它既是一个节点实体,又代表了一种关联关系。
统计信息支持两种模式:全局统计和应用过滤器统计。当用户设置了筛选条件后,可以切换到应用过滤器模式,此时统计信息会只计算符合筛选条件的元素,这让用户能够快速了解当前视图范围内的数据分布。

概览页还提供了一个重要的导航功能:UModel 列表视图。点击“查看 UModel 列表”按钮,会进入一个表格视图。这个表格不仅展示所有 UModel 元素的通用信息(名称、域、类型等),还根据不同的元素类型展示专属的关键信息。例如,对于 metric_set,会展示其包含的指标数量;对于 entity_set,会展示实体类型等。表格支持多维度的筛选,包括按类型、按域筛选,还支持全文搜索,用户可以在搜索框中输入关键词(支持中文名、英文名或 ID),系统会在所有字段中搜索匹配的内容。
列表视图的一个重要功能是定位。当用户找到某个 UModel 元素后,点击操作栏中的定位按钮,画布会自动聚焦到该元素,并将其置入聚焦筛选条件。这个功能在数据量很大的场景下特别有用,可以帮助用户快速从一个庞大的模型图中找到目标元素。

3.1.2 筛选页:精确数据定位
筛选页提供了强大的数据过滤能力,让用户能够从海量的 UModel 数据中快速定位到需要查看或编辑的部分。筛选功能分为四种类型,它们的组合逻辑需要理解清楚才能高效使用。
前三种筛选类型(节点类型筛选、域筛选、全文查找筛选)作为一组,它们之间的逻辑关系是:同一项内为“或”关系,不同项之间为“且”关系。举个例子,如果用户在节点类型筛选中选择了 entity_set 和 metric_set,在域筛选中选择了 domain1 和 domain2,那么系统会显示所有类型为 entity_set 或 metric_set,且域为 domain1 或 domain2 的元素。全文查找筛选的使用需要注意,输入关键词后需要按回车键才能提交。
第四种筛选是聚焦筛选,这是一种特殊的筛选模式。当存在聚焦筛选时,其他所有筛选条件都会被忽略,系统只显示聚焦筛选选中的元素。聚焦筛选通常是临时性的,用于快速查看某个特定的子图。用户不管是画布上的节点操作菜单,还是列表视图的定位功能,都可以设置聚焦筛选。

所有筛选条件修改后,需要点击“应用”按钮才会生效。这个设计让用户可以同时修改多个筛选条件,然后一次性应用,避免了频繁刷新画布带来的性能问题。
3.1.3 CommonSchema 信息页:公共模型管理
在阿里云可观测业务中,系统内置了一些标准化的 UModel 数据,这些数据作为公共 UModel(CommonSchema)默认存在于 Workspace 中。公共 UModel 数据以引用方式(CommonSchemaRef)配置,在查询时动态生成 UModel 实例,并在元素的 metadata 字段中附加 commonschemainfo 字段作为额外说明。
CommonSchema 信息页展示了当前 Workspace 使用了哪些 CommonSchema,以及是否存在本地定义与 CommonSchema 的冲突。这种冲突检测非常重要,因为如果本地定义的 UModel 与 CommonSchema 的定义不一致,可能会导致查询或分析时出现问题。当检测到冲突时,系统会清晰地标示出来,用户需要决定是使用 CommonSchema 的版本,还是保留本地的自定义版本。

需要注意的是,CommonSchema 元素在画布上会显示特殊的标识(云朵图标),它们不支持直接修改。如果用户需要自定义,应该创建本地的 UModel 元素,而不是试图修改 CommonSchema。
3.1.4 设置页:显示与性能控制
设置页允许用户控制 UModel Explorer 的显示行为和性能参数。这些设置都是会话级别的,不会持久化保存,每次重新打开页面时会恢复到默认值。
最重要的设置是“强制全量显示”开关。当画布上的节点数量超过一定阈值(默认 50 个)时,系统会在页面底部显示提示,告知用户当前只展示了部分节点。这是出于性能考虑的设计,因为当节点数量很大时,全部渲染会导致严重的卡顿,影响使用体验。如果用户确实需要查看全部节点,可以在设置页打开“强制全量显示”开关。

但需要注意的是,强制显示大量节点可能会带来明显的性能问题。最佳实践是:先用筛选条件缩小范围,比如使用聚焦筛选只看某个子图,然后再打开全量显示。完成查看后,及时关闭全量显示开关,避免影响后续操作。
最佳实践:将范围缩小到固定聚焦、筛选后,打开全量显示开关。观察调整后,及时关闭全量显示开关。
背景样式可以根据需要进行最优的显示,用户根据当前的关注点调整界面,获得最佳的查看体验。
实体链接显示方式是一种针对于 entity_set_link 的显示模式调整。
真实视图:entity_set_link 作为独立节点链接相关 data_set,entity_set 与 entity_set 之间的链接直接连线。


逻辑视图:entity_set_link 作为实体链接边上节点,entity_set 与 entity_set_link 之间存在虚拟逻辑连接。

3.2 右侧详情面板:表单编辑能力
右侧详情面板是编辑 UModel 元素的核心区域。当用户点击画布上的任意节点或边时,右侧面板会自动滑出,展示该元素的完整属性表单。
UModel Explorer 为每种类型的元素都设计了专门的表单 Schema,这些 Schema 不仅包含通用的元数据字段(名称、域、描述等),还包含该类型特有的配置项。例如,metric_set 的表单会展示指标列表和标签定义,entity_set 的表单会展示实体字段和索引配置。每个字段的标题旁都有提示图标,鼠标悬停可以查看详细的字段说明,这对于理解复杂的配置项非常有帮助。
表单编辑支持实时校验。当用户修改某个字段时,系统会立即进行格式和逻辑校验,如果发现错误,会在表单底部以红色文字提示。这种即时反馈让用户能够快速发现问题,而不需要等到提交时才发现错误。完成修改后,点击“提交”按钮即可保存。注意,这里的提交只是保存到本地状态,真正的持久化需要通过右上角的“提交”功能将变更批量提交到 Workspace。

对于 CommonSchema 元素,表单会显示为只读模式,用户无法直接修改。这是为了保护公共模型的一致性。如果需要修改,应该创建本地的副本。
3.2.1 复杂嵌套表单展示

针对复杂对象,UModel Explorer 支持嵌套表单展示和分段式表单校验。
3.2.2 Json 格式编辑
支持表单视图与 Json 格式编辑切换。


3.3 迷你图:快速导航
右下角的迷你图提供了整个画布的缩略视图。当模型图很大时,迷你图特别有用。用户可以通过点击迷你图中的任意位置,快速将主视图移动到对应的区域。迷你图会实时反映主视图的位置,主视图移动时,迷你图中的视口指示器也会同步移动。

3.4 操作工具栏:核心功能集合
界面右上角的操作工具栏集成了几个最常用的功能。最左侧是操作说明按钮,点击后可以查看快捷键和基本操作提示。
创建节点按钮是快速建模的入口。点击后会弹出一个对话框,若点击创建新节点,则让用户选择要创建的节点类型(entity_set、metric_set、log_set 等)。创建完成后,新节点会自动出现在画布中央,并且会自动聚焦和选中,用户可以立即开始编辑。

若点击批量导入 UModel,则支持 Yaml 或 Json 的文件导入,需要注意:
支持上传规范的 UModel 文件,包含 JSON 和 YAML 格式。
可批量上传多个文件,每个文件可以包含多个 UModel 对象。
必须包含完整的 UModel id。系统会自动验证必需字段。

导入完成后,新节点会自动出现在画布中央,并且会自动聚焦和选中,用户可以继续编辑做调整。
注意:导入或创建新节点,都需要最终提交(右上角的提交按钮),才能最终在 Workspace 中生效。

刷新按钮会重新从服务器获取最新的 UModel 数据,并用新数据替换画布上当前的内容。这个功能在网络环境不稳定或怀疑数据有更新时特别有用。需要注意的是,刷新会丢失所有未保存的本地修改,所以刷新前要确保已经通过提交功能保存了重要更改。

分享功能允许用户将当前视图状态(包括筛选条件、显示配置、视图位置等)生成为一个 URL,用户可以将这个 URL 分享给团队成员。接收者打开链接后,会看到与用户完全相同的视图状态,这对于协作和问题沟通非常方便。

撤销和重做功能支持对每一步操作进行回退。这对于复杂的建模过程特别有用,当用户发现某次操作不对时,可以立即撤销。系统会记录所有的本地修改操作(包括节点的创建、删除、属性的修改、边的连接等),用户可以多次撤销和重做。
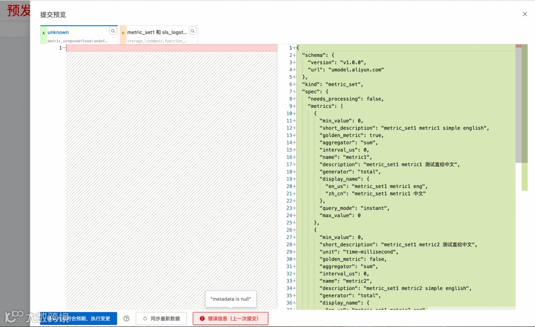
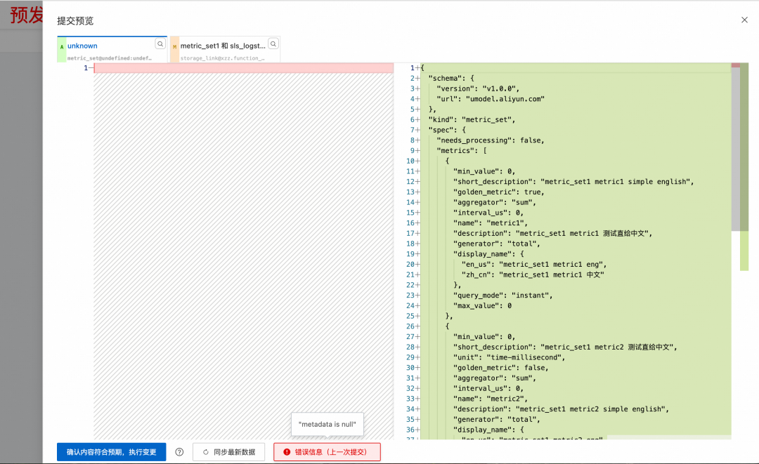
最后的提交功能是建模流程的关键一步。在画布上进行的所有编辑操作(创建节点、修改属性、删除元素等)都只是保存在本地状态中,不会影响 Workspace 中的数据。只有通过提交功能,才会将变更正式持久化到 Workspace。
点击提交按钮后,系统会打开提交预览对话框。这个对话框以三个标签页分别展示要删除、要新增、要修改的元素。每种操作都用不同颜色标识:删除用红色(D),新增用绿色(A),修改用黄棕色(M)。对于修改操作,会展示详细的 Diff 视图,让用户能够清楚地看到每个字段的变化。

在提交预览界面,用户可以点击每个标签页右上角的定位按钮,将对应的元素在画布上进行聚焦定位,这样可以再次确认修改是否正确。如果担心在编辑过程中,Workspace 中的数据被其他用户修改,可以点击“同步最新数据”按钮,系统会重新获取最新数据并更新 Diff 视图,这样用户就能看到是否有新的冲突。
如果所有变更都符合预期,点击“执行变更”按钮,系统会开始批量提交。提交会按照删除、添加、修改的顺序执行,删除操作每次只提交一个元素(最保守的策略),添加和修改操作每次批量提交 10 个元素。如果某个批次执行失败,后续批次会停止执行,并显示详细的错误信息。用户可以根据错误信息修正问题后,重新提交剩余的变更。

提交过程中,已经成功提交的批次会从预览列表中移除,失败的批次会保留并显示错误信息。即使关闭提交对话框,用户也可以通过操作工具栏再次查看提交状态和错误信息,直到所有变更都成功提交完成。


编辑操作详解
Cloud Native
4.1 节点与边的选中
在画布上,用户可以通过鼠标点击来选中节点或边。选中的元素会有视觉高亮效果(通常是边框变粗或背景色改变),同时右侧详情面板会显示该元素的属性表单。用户可以通过点击画布的空白区域来取消选中。
4.2 键盘快捷键
UModel Explorer 支持多个键盘快捷键,熟练掌握可以显著提升操作效率。最常用的是 Delete 或 Backspace 键,用于删除选中的节点或边。删除操作是即时生效的,但同样支持撤销。
4.3 可视化连线:直观的关系构建
UModel Explorer 最核心的创新之一,是提供了可视化的连线操作,让用户可以通过拖动鼠标来创建节点之间的关联关系。这种交互方式比传统的表单填写方式更加直观,也更符合人类对关系图的认知习惯。
连线操作都是从节点的右侧操作盘开始的。当用户将鼠标移动到节点的右侧边缘时,会出现一个圆形的操作盘,鼠标变成十字状,表示可以开始连线。按住鼠标左键,然后拖动到目标节点的左侧,松开鼠标,即可创建一条边。

拖动过程中,用户可以看到一条临时的连线跟随鼠标移动,这让用户能够清楚地看到要创建的连接关系。当用户拖动到某个节点的左侧区域时,目标节点会有视觉提示(比如边框高亮),表示可以连接到该节点。



连线创建后,连接关系使用默认值,通常需要进一步编辑才能满足实际需求。默认的连接可能缺少关键的关联字段配置,或者关联类型不正确。所以建议连线后立即点击该边,在右侧面板中完善配置。
4.4 高级连线模式
除了直接连接两个节点,系统还提供了两种高级连线模式,用于处理更复杂的场景。

第一种是批量连接模式。当用户从一个节点开始连线,但拖动到画布空白区域时,会弹出一个“选择或创建链接对象”的虚拟节点对话框。在这个对话框中,用户可以搜索并选择多个已有的节点,一次性创建多条边。这对于需要将一个节点连接到多个节点的情况特别有用。例如,一个 entity_set 可能需要同时连接到多个 metric_set,使用批量连接模式可以一次性完成所有连接。


已选中的内容会在底部显示。若选择完毕,点击确认。此时会聚焦到刚刚选择的几条新建边。

第二种是创建并连接模式。同样是在虚拟节点对话框中,切换到“创建新节点”标签页。用户可以选择要创建的节点类型,填写基本的名称和域信息,然后确认。系统会同时创建新节点和连接边,新节点会自动出现在画布的合适位置,并且已经连接到源节点。这种模式适用于边建模边建立关系的工作流,避免了先创建节点再逐个连接的繁琐过程。


无论是批量连接还是创建并连接,创建完成后都需要点击对应的边进行详细配置,才能确保关联关系能够正常工作。
4.5 节点操作菜单
每个节点在鼠标悬停时,左上角都会显示一个操作菜单。这个菜单提供了该节点类型特有的快捷操作。所有节点都至少有一个“聚焦”操作,点击后会将该节点设为聚焦筛选条件,画布会自动调整视图,只显示该节点及其相关的邻居节点。

不同类型的节点还有各自的特有操作。例如,entity_set 节点可能有“查询实体列表”、“快速查询”等操作,metric_set 节点有“分析”操作,log_set 节点有“跳转日志查询”操作等。这些操作将建模和分析功能无缝集成,让用户可以在建模的同时直接查看和分析数据。
4.6 节点级联操作
节点的操作菜单中还包含一些级联操作选项,这些选项允许用户对节点及其相关的边进行批量操作。例如,用户可能需要删除一个节点及其所有出边和入边,或者只删除出边而保留入边。这些操作在重构模型时特别有用,可以避免手动逐个删除边的繁琐过程。

特化操作:节点类型的高级能力
Cloud Native
不同类型的 UModel 节点除了基本的建模功能外,还提供了各自特有的高级能力。这些能力将数据查询、分析等功能直接集成到建模环境中,实现了“建模即使用”的理念。
5.1 entity_set:实体查询与探索
entity_set 节点代表实体数据的集合,比如服务实例、容器、主机等。在 UModel Explorer 中,entity_set 节点提供了两个核心的特化操作:快速查询和实体列表查询。
快速查询(Usearch)功能让用户能够直接在画布上查询 entity_set 中包含的实体数据。点击操作菜单中的“快速查询”,会打开一个查询面板。在这个面板中,用户可以输入查询条件(基于实体的字段),系统会实时返回匹配的实体列表。查询结果支持进一步筛选和排序,用户可以快速找到感兴趣的实体。


实体列表查询功能则会跳转到专门的实体管理页面,提供更完整的实体数据管理和分析能力。这个页面通常包含表格视图、详情视图、关联关系视图等多种展示方式,支持复杂的查询条件和批量操作。


这两种查询方式各有优势。快速查询适合快速验证和探索,实体列表查询适合深入的查询和分析。用户根据场景选择合适的方式即可。
5.2 metric_set:智能指标分析
metric_set 节点代表指标数据的集合,是 UModel Explorer 中最具分析能力的节点类型。点击 metric_set 节点的“分析”按钮,会打开一个大型的分析面板,集成完整的 metric_set Explorer 智能分析功能。

分析面板占据屏幕 90% 的宽度,提供了充足的空间来展示图表和分析结果。面板顶部集成了时间选择器,用户可以选择要分析的时间范围。面板内部包含了指标概览、下钻分析、智能分组、智能下钻等多个分析标签页。
在指标概览模式下,metric_set 中定义的所有指标都会以卡片形式展示,每个卡片包含时序曲线预览。系统支持两种视图:普通视图按照黄金指标和基础指标分类展示,异常视图则运行异常检测算法,按照异常评分排序,将最有问题的指标优先展示。

下钻分析功能允许用户从整体到局部逐层深入。选择一个维度(比如服务名、地域、实例 ID 等),系统会按该维度分组展示指标曲线。用户可以继续选择下一层维度,形成多级下钻的分析路径。系统还支持 ALL 模式下钻,自动分析所有维度,找出数据分布差异最大的维度,这对于不确定从哪个角度分析时特别有帮助。

智能分组功能基于时序聚类算法,将所有时间序列按照形态相似度进行聚类。这让用户能够发现数据中的模式或群组,比如高负载、中负载、低负载三类实例,便于进行容量规划或资源优化。

智能下钻是最具技术含量的功能。用户先在时间轴上框选一个异常时间段,系统会运行根因定位算法,自动分析所有维度组合,找出对异常贡献最大的维度取值。结果会按置信度排序展示,每个结果包含根因模式、置信度、影响曲线和对比基线。这个功能将原本需要人工尝试十几种维度组合的工作,缩短到几秒钟就能完成。

除了核心分析功能,metric_set 分析还支持多指标对比、时间对比(环比分析)、准星联动、查询语句查看等高级功能。这些功能的设计都围绕一个核心目标:让指标分析从“人工排查”转变为“算法驱动”,大幅提升问题定位的效率。
关于 metric_set 分析的详细使用方法,可以参考专门的 metric_set explorer 使用文档。这里只是简要说明其在 UModel Explorer 中的入口和基本能力。
最佳实践与注意事项
Cloud Native
在使用 UModel Explorer 进行建模时,有一些最佳实践值得遵循。
首先,建议先用筛选功能缩小范围,只关注当前需要编辑的部分。这不仅能提升性能,也能减少视觉干扰,让用户更专注于当前任务。
其次,合理使用聚焦筛选。当用户需要查看某个节点的局部视图时,使用聚焦筛选比全局筛选更高效。聚焦筛选会自动包含相关的邻居节点,形成完整的子图,这对于理解局部的关联关系特别有用。
第三,定期提交变更。虽然系统支持撤销重做,但这些操作只在当前会话中有效。如果用户进行了大量修改,建议分阶段提交,避免因为浏览器崩溃或其他意外导致工作丢失。提交前一定要仔细查看 Diff 预览,确保修改符合预期。
第四,注意 CommonSchema 与本地定义的区分。CommonSchema 是系统提供的标准定义,不应该直接修改。如果确实需要自定义,应该创建本地的 UModel 元素。当发现冲突时,要及时处理,避免影响后续使用。
第五,合理使用批量操作。无论是批量创建连接、批量删除元素,还是批量提交变更,都要确认影响范围。特别是级联删除操作,要确保不会误删重要的关联关系。
最后,善用分享功能进行协作。当用户需要与团队成员讨论某个模型时,可以使用分享功能生成 URL,这样对方能够看到完全相同的视图状态,提高了沟通效率。
总结
Cloud Native
UModel Explorer 通过可视化的方式重新定义了可观测数据建模的体验。它将原本需要编写配置文件或代码的建模过程,转变为直观的图形操作。同时,它还将查询、分析等功能无缝集成到建模环境中,实现了从建模到使用的一体化体验。
对于正在构建可观测系统的团队,UModel Explorer 不仅能提升建模效率,更能帮助团队成员更好地理解和协作。随着系统的不断完善,相信它会成为云原生可观测性领域的重要基础设施。

