在大规模分布式系统中,开源组件往往是基础设施的基石。然而,开源软件通用的设计理念与特定企业极端苛刻的稳定性要求之间,往往存在巨大的鸿沟。
Palantir Foundations 团队近期发布了一系列技术文章,揭示了他们如何支撑Foundry、Gotham等核心平台背后的存储基础设施。本文将深入探讨了一个极具价值的工程案例:如何在不Fork源码的前提下,通过定制化Elasticsearch(ES)的索引刷新语义,构建“防御性数据库”,从而化解因客户端不当调用引发的集群雪崩风险。
对于所有维护大规模Elasticsearch集群的架构师和SRE而言,这是一个关于如何在“灵活的API”与“系统稳定性”之间寻找平衡的经典范本。
一、 背景:基础设施的“防御性”重构
在任何一家依赖大规模软件服务的科技公司中,基础设施都是支撑整个生态系统运转的基岩。对于Palantir而言,Foundations团队肩负着为Foundry、Apollo、Gotham以及AIP等核心平台提供底层支持的重任。这不仅包括CI/CD、RPC标准化等构建与交付设施,更涵盖了Cassandra、Oracle、Postgres以及本文的主角:Elasticsearch(ES)等持久化存储设施。
在这个庞大的系统中,存储基础设施的可靠性至关重要。一旦底层存储层发生故障,其破坏力将沿着调用链向上传导,造成级联效应,最终导致上层业务瘫痪。
Elasticsearch作为一种开源的分布式搜索和分析引擎,是Palantir存储架构中的关键一环。Foundations团队在各种环境中运维着至少300个ES集群,这些环境涵盖了容器化与非容器化架构、物理隔离环境,并支撑着从政府到商业领域的复杂工作流。
然而,ES强大的API灵活性是一把双刃剑。它允许工程师构建各种复杂的客户端,甚至是在客户端之上的客户端。这种灵活性导致了一种难以预测的风险:由于服务网格中调用链的复杂性,上游服务可能会以威胁平台稳定性的方式与ES API进行交互。
Palantir的工程师们在长期的实战中发现,仅仅依靠规范和文档无法完全杜绝这种“行为退化”。因此,他们产生了一个核心诉求:必须让Elasticsearch本身变得更加“防御性”,使其能够主动识别并化解那些危险的调用模式。
通常,当我们谈论“防御性编程”时,往往想到的是空指针检查、SQL注入防护,或者是通过遥测技术实时监控异常。但Palantir提出了一个更深层的问题:如果那个需要变得更加防御性、更加可观测的应用程序(例如ES),并非由你的组织编写,而是开源软件,你该怎么办?
Palantir对软件韧性有着极高的标准。对于内部自研的软件,他们实施了严格的归因分析和速率限制。而对于像Elasticsearch这样的非自研软件,他们同样致力于通过技术手段,填补开源软件在极端场景下的稳定性空白。
本文将详细拆解Palantir如何通过编写插件而非Fork源码的方式,重写了ES中设计不当的“索引刷新策略”,以此展示其存储基础设施团队如何通过底层技术创新来保障系统的高可用性。
二、 痛点解析:Elasticsearch在微服务架构中的脆弱性
要理解Palantir为何需要对ES进行如此深度的定制,首先需要厘清ES在其微服务架构中的位置及其面临的挑战。
2.1 架构背景
在Palantir的架构中,Elasticsearch支撑着包括全组织资源搜索、地理空间分析、批处理任务编排等关键用例。
平台由海量微服务组成,其中一小部分微服务扮演着“数据库客户端服务”的角色。这些服务暴露类似数据库的API,底层对接存储软件。它们可能将数据写入关系型数据库,同时利用ES作为二级索引来提供搜索能力。在这个过程中,数据库客户端通常会将与ES相关的参数(如刷新策略)透传给底层的Elasticsearch集群。
2.2 风险传导机制
问题的核心在于调用链的不可控性。这些数据库客户端服务本身可能被其上游的无数服务所依赖。由于数据库客户端通常设计有灵活的API以支持多种工作流,这使得预测“何时会发生糟糕的访问模式”变得异常困难。
什么是“糟糕的访问模式”?
在Palantir的定义中,任何导致服务(此处为ES)或其客户端性能退化的API使用方式,都被视为糟糕的访问模式。
这里存在一个显著的知识断层:
运维层:负责ES集群的存储基础设施工程师拥有深厚的ES专业知识。
中间层:开发数据库客户端服务的工程师对ES有一定了解。
应用层:位于最上游的业务开发人员,往往专注于业务逻辑和其他技术栈,对ES底层的性能陷阱知之甚少。
当上游业务逻辑与服务网格中的交互产生化学反应时,可能会意外触发ES的性能瓶颈。由于ES是开源软件,它自带的遥测机制(基于Elastic APM)与Palantir内部的监控生态并不完全兼容,且ES原生并未对某些细微但致命的访问模式设置“护栏”。
2.3 解决思路:插件化改造
面对这些差距,Palantir选择了拥抱开源社区的同时进行内部创新。他们没有选择Fork Elasticsearch源码,因为维护一个长期与主线代码脱节的分支成本极高,且不利于与社区建立信任。相反,他们利用ES的插件框架,在内部构建定制功能。他们的目标是:短期内通过插件快速解决问题,长期则希望将这些改进回馈给主线代码,或推动ES插件框架变得更强大。
三、 技术深潜:Elasticsearch的索引与刷新机制
在深入探讨具体的“防御性”改造之前,我们必须先深入理解Elasticsearch的索引原理,这是理解后续所有优化的基础。
3.1 核心概念:Shard、Segment与Translog
Elasticsearch的核心功能是将文档存储在索引中以便高效搜索。为了支持并行处理,文档被存储在分片中。
Shard(分片):本质上是一个Lucene索引。
Segment(段):Lucene索引被进一步细分为多个Segment。Segment越多,并行度越高,但由于每个Segment都有开销,过多细碎的Segment会导致索引和搜索效率极其低下。
ES会定期处理批量的写入操作,并将其转换为大小优化的Segments。为了保证性能和数据安全,这个过程涉及两个关键缓冲区:
Translog(事务日志):这是磁盘上的顺序写存储。数据先写入这里,确保即使节点宕机数据也不会丢失(Durability)。
In-memory Indexing Buffer(内存索引缓冲区):数据同时写入内存,以便后续转换为Segment时无需读取磁盘。
3.2 刷新操作
关键点在于:数据写入Translog和内存缓冲区后,并不能立即被搜索到。
为了让数据对搜索可见,ES必须执行一个名为refresh的操作。该操作将内存缓冲区的数据转移到新的Segment中。
Refresh Interval:ES在后台定期执行刷新的时间间隔,可以通过索引设置(Index Settings)进行配置(默认为1秒)。
由于数据进入Segment存在延迟,ES本质上是一个最终一致性模型。
3.3 三种刷新策略
尽管ES是最终一致的,但它允许客户端在调用索引API时,通过参数强制改变这种行为。这正是风险的来源。
ES提供了三种刷新策略:
None (默认):
行为:仅将数据持久化到内存缓冲区和Translog,然后立即返回。
搜索可见性:不保证。数据将在下一次后台自动刷新后可见。
性能:最高。
true (源码中称为 immediate):
行为:持久化数据后,同步强制受影响的分片执行刷新操作。
搜索可见性:API返回时,数据立即可见。
风险:ES文档明确建议仅在测试中使用,但在实际生产中,为了满足UI即时反馈的需求,该选项常被滥用。
wait_for:
行为:持久化数据后,注册一个回调函数。API调用会一直阻塞,直到ES在后台自动完成了刷新操作后才返回。
搜索可见性:API返回时,数据可见。
代价:客户端需要等待,等待时间取决于refresh_interval的配置。
关键技术细节:在ES内部,同一时间通过同一分片只允许一个线程执行刷新操作,该路径由一把排他锁保护。
四、 危机复盘:两种致命的“糟糕访问模式”
基于对ES刷新机制的理解,Palantir揭示了两种ES原生无法防御的、可能导致集群崩溃的访问模式。
4.1 模式一:并发同步刷新
尽管官方文档警告不要滥用refresh=true,但在复杂的微服务网络中,这一建议常被忽视。这种滥用不仅仅是性能损耗,更可能导致严重的线程资源耗尽。
故障场景推演:
线程池限制:Elasticsearch的写入操作运行在固定大小的线程池中。这意味着同一时间只能处理有限数量的写入请求。
锁竞争:当使用refresh=true时,写入线程不仅要负责数据持久化,还要负责执行刷新。正如前文所述,刷新操作需要获取分片级别的排他锁。
热点与阻塞:假设某个分片 $S_k$ 遭遇了大量带有refresh=true的写入请求(可能源于热点数据、分片不均或小索引问题)。所有试图写入 $S_k$ 的线程都必须排队等待获取刷新锁。
级联雪崩:
由于线程池是节点级别共享的,处理 $S_k$ 的线程占据了大量资源。
此时,如果有一个针对同节点上另一个分片 $S'$ 的正常写入请求到来,它可能根本分配不到线程,因为线程池已被卡在 $S_k$ 锁上的线程耗尽。
后果:节点写入线程池耗尽,所有写入(无论目标分片是谁)全部停滞。单点的热点问题演变成了节点级的拒绝服务。
4.2 模式二:长间隔下的 wait_for 陷阱
wait_for本是一个很好的折中方案,它避免了强制刷新产生的小Segment问题,也避免了直接持有排他锁。但它引入了另一个维度的风险:对配置的隐式依赖。
故障场景推演:
配置依赖:wait_for的等待时间完全取决于索引的refresh_interval设置。
上下文缺失:设置索引刷新间隔的服务(Service A)和决定使用wait_for写入策略的服务(Service B)往往不是同一个。或者,某个工程师在修改写入代码时,并不知道生产环境中该索引的刷新间隔被设置成了多少。
无限等待:如果某个索引的刷新间隔被修改为非常长,甚至是 -1(完全禁用自动刷新),那么带有wait_for参数的写入请求将会无限期阻塞(或直到超时)。
后果:上游服务的写入调用全部Hang住,导致上游服务线程池耗尽,系统响应延迟飙升,甚至引发连锁超时。
五、 解决方案:在传输拦截器中重写策略
面对这些隐患,Palantir团队没有选择修补上百个客户端服务,而是决定在存储层(ES端)建立更严格的“意见”。
核心理念:即使通过底层修改API语义可能带来副作用,但为了保证任务关键型工作流的稳定性,这种权衡是值得的。他们不希望直接报错(那样会破坏现有业务),而是希望在运行时动态修正不安全的请求。
5.1 确立防御性不变量
为了安全地使用immediate和wait_for,Palantir定义了两条必须强制执行的不变量:
针对 refresh=true:
规则:同一个分片上,绝对不允许有两个并发的同步刷新尝试。
策略:允许第一个refresh=true通过;但如果发现该分片已经有正在进行的同步刷新写入,后续的并发请求必须被降级。
针对 refresh=wait_for:
规则:绝不允许在刷新间隔设置为非默认值(如长间隔或-1)的索引上使用wait_for。
策略:如果索引配置导致等待时间不可控(例如超过1秒),必须强制取消等待。
5.2 期望行为逻辑
基于上述不变量,Palantir设计了具体的拦截与重写逻辑:
场景 A:检测到针对某分片的写入请求带有refresh=true。
-
检查:当前是否已有针对该分片的“即时刷新”写入正在进行?
-
动作:如果有,将当前请求的刷新策略重写为 wait_for。
-
目的:避免多个线程争抢同一把刷新锁,防止线程池耗尽。
场景 B:检测到针对某分片的写入请求带有refresh=wait_for(包括由场景A重写而来的请求)。
-
检查:查询该索引的 refresh_interval 设置。
-
动作:如果间隔设置为 -1 或者比默认值更长,将当前请求的刷新策略重写为 none。
-
目的:防止客户端无限期等待。
注意:在任何发生策略重写的情况下,系统都会发射遥测信号,通知运维团队和相关开发团队进行整改。这是一种“软防御”:先止血,再治病。
六、 工程实现:寻找最佳的插件切入点
有了算法逻辑,接下来的挑战是:在Elasticsearch庞大的代码库中,哪里是植入这段逻辑的最佳位置?
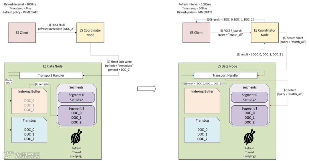
Palantir通过开发ES插件来实现这一功能。ES在启动时会扫描安装目录并加载插件。为了找到正确的钩子,必须梳理清楚ES处理 /_bulk 写入请求的控制流。
6.1 ES 写入请求控制流简述
协调节点接收请求。
协调节点将请求转换为任务,此时调用 TransportBulkAction。
潜在切入点 1:ActionFilter。请求被分发到持有主分片的数据节点。数据节点
接收写入请求。
潜在切入点 2:TransportInterceptor(传输拦截器)。数据节点创建任务,在写入线程池中执行。
潜在切入点 3:IndexingOperationListener。写入Translog,执行刷新(如果需要)--> 复制到副本分片--> 回调返回结果。
6.2 选型决策
Palantir团队对上述切入点进行了评估:
ActionFilter:被否决。因为ActionFilter主要在协调节点生效,或者在数据节点执行Action之前。但在该层级,无法精确感知到“数据节点上的并发锁竞争”状态,或者该路径无法覆盖所有需要的数据节点逻辑。
IndexingOperationListener:被否决。这个接口虽然能监听索引操作,但它提供的句柄通常只包含最小化的参数,无法修改请求中的refresh策略。
TransportInterceptor:最终选择,当数据节点接收到写入请求时,TransportInterceptor会被触发。在这个层级,既可以拦截到分片级别的请求,又有能力修改请求对象。
6.3 算法实现细节
Palantir实现了一个自定义的 TransportInterceptor,其核心逻辑维护了一个状态机:
状态追踪:拦截器维护一个数据结构,记录“当前正在进行同步刷新的分片ID集合”。
拦截逻辑:
如果 refresh_interval 是 -1 或过长:将策略重写为 none。
在集合中(冲突):将策略重写为 wait_for。
不在集合中:将该分片ID加入集合,并注册一个回调,在写入完成后将ID从集合中移除。
当收到一个分片级Bulk写入请求时,检查其refresh策略。
如果是 immediate:检查该分片ID是否在集合中。
如果是 wait_for(含被重写的):查找索引设置。
通过这种方式,原本可能导致死锁或资源耗尽的请求,被动态“降级”为安全的请求。
七、 评估与反思:防御性架构的代价
Palantir的这一实践展示了极致的工程实用主义,但也并非没有代价。
7.1 收益
最直接的收益是确定性。无论上游服务如何升级、无论客户端如何滥用API,底层的Elasticsearch集群都被加上了一层硬性装甲。
消除了因refresh=true风暴导致的节点假死。
消除了因配置变更导致的客户端无限阻塞。
通过遥测机制,将被动救火转变为主动治理(根据报警指导客户端团队优化代码)。
7.2 权衡与风险
维护成本:
TransportInterceptor 是通过扩展 ES 内部的 NetworkPlugin 实现的,而这是一个被标记为“Deprecated”且属于内部实现的类。这意味着每次ES版本升级,这段代码都可能失效,需要持续维护适配。
语义一致性挑战:
从客户端视角看,API的语义被“偷偷”改变了。例如,客户端请求了“立即刷新”,预期写入后立刻能搜索到,但实际上可能被降级为“等待刷新”。如果客户端的业务逻辑强依赖于这种“写后读”的一致性,可能会导致逻辑错误(尽管ES本身就是最终一致性的,但这种强制降级增加了不确定性)。
隐蔽性:
目前该机制不会向客户端返回任何警告,客户端对其请求被修改毫不知情。Palantir目前依赖内部监控来缓解这一风险。
7.3 测试验证
为了确保这种底层修改的正确性,Palantir利用ES的测试框架编写了大量测试用例。这些测试不仅覆盖了常规逻辑,还模拟了各种极端的并发场景,确保在ES版本迭代过程中,这套防御机制依然有效且不引入回归错误。
八、 结语:向开源社区的致意
Palantir这篇文章不仅是一份技术报告,更是一种工程哲学的展示。它告诉我们:在构建大规模系统时,不能天真地信任任何组件的默认行为,哪怕是成熟的开源软件。
通过在基础设施层注入“防御性思维”,Palantir成功地将不可控的客户端行为隔离在危险阈值之外。虽然这种通过内部插件修改API语义的做法稍显激进,但在极端的稳定性要求面前,这无疑是一种高效且务实的解决方案。
Foundations团队希望通过分享这些经验,为Elasticsearch社区提供新的讨论维度:未来的ES是否可以提供更强大的插件机制?或者将这种防御性护栏直接纳入主线版本?
参考资料: 本文内容来源于 Palantir官方博客 "Defensive Databases: Optimizing Index-Refresh Semantics" 。如需阅读原文,请访问Palantir官方Medium专栏。
