
▍发布时间
本次更新将在2019年 9 月 23 日(周一) 完成更新,无需停机下载!
在进入房产软件这个行业的时候,我们就发现,很多房产中介公司都被58、安居客等平台束缚着,不能有效开启自己的获客渠道,今天我们带来一个重磅产品——小程序官网获客,帮助大家简单有效的获取客户!
当你开通小程序官网获客后,客户进入你公司小程序官网的首页、房源列表、房源详情时,系统会主动获取她的手机号。

通过经纪人分享(分享好友、分享微信群、分享朋友圈、个人小程序码)进入小程序官网所获得的客户号码为私客,私客将通过微信公众号消息推送给分享的经纪人

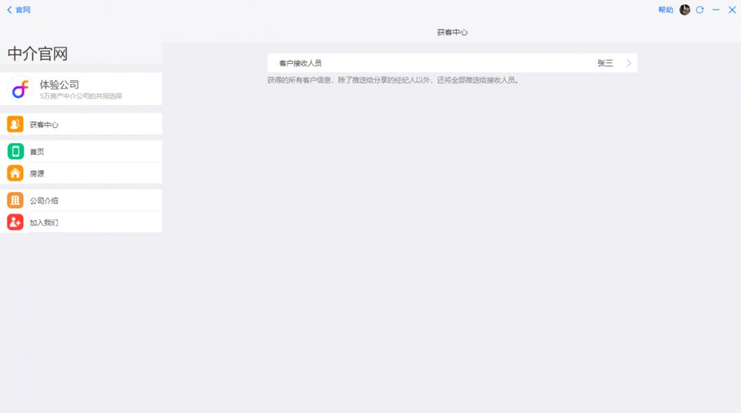
通过公共入口(无经纪人参数,无分享人)进入小程序官网所获得的客户号码为公客,公客将通过微信公众号模板消息推送给指定人员,可在官网配置中设置。

每一位客户进入小程序官网后,不管是否成功获客,系统都会帮你记录在册,你可以在获客中心查看客户的电话与详情!

是不是很棒棒?想不想立即为公司开通一个小程序官网获客,来提升公司的业绩,并摆脱58、安居客的束缚?
本次正直国庆佳节,我们也推出了国庆钜惠活动,如果心动了就点击阅读原文了解哦 !


