点击蓝字关注我吧!
🎉 ComfyUI Subgraph 功能正式上线
模块化构建工作流,从此不再怕节点爆炸
我们很高兴地宣布:ComfyUI Subgraph(子图)功能,现已正式在最新版本中上线。
这一更新将帮助创作者将复杂的工作流打包成一个可复用的“超级节点”,让画布更整洁、逻辑更清晰、协作更高效。
什么是 Subgraph?
Subgraph 是 ComfyUI 新增的一种模块化封装方式,它允许你将一组节点(含完整输入/输出)组合为一个单独的节点进行管理和复用。
它的特点包括:
打包节点:将选中的多个节点封装成一个“子图节点”
模块化管理:子图就像文件夹,可折叠、可进入编辑
支持复用:可直接复制到其他工作流中使用
可嵌套:子图中可以继续包含子图,构建多层级结构
换句话说,Subgraph 就是你工作流的积木套装——既能重复使用,又能随时拆开查看细节。
为什么要用 Subgraph?
在过去,ComfyUI 用户面临的一个普遍问题是:工作流越做越复杂,画布越拉越长。节点间的连线像蜘蛛网一样,既不方便维护,也增加了分享成本。
Subgraph 的出现,将彻底改变这一状况:
画布更干净:复杂的节点组合收纳到一个模块中
提高复用性:常用的节点组合可一键复用
降低沟通成本:共享工作流时,对方只需查看子图名称即可理解功能逻辑
利于协作:多人项目中,模块化结构让分工更明确
如何创建 Subgraph
创建 Subgraph 非常简单:
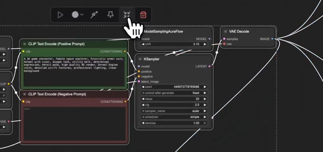
选择节点
在画布中框选或 Shift 点击你要打包的节点。点击“子图”按钮
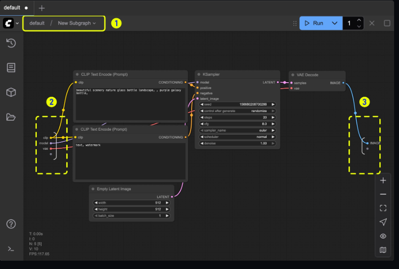
工具栏中会出现一个子图图标,点击即可生成子图节点。自动生成输入/输出
ComfyUI 会根据节点的连线关系自动生成子图的输入和输出插槽。进入编辑模式
双击子图空白区域,或点击编辑按钮,就能进入内部编辑视图。
编辑与管理
在编辑模式中,你可以:
自定义输入/输出:决定外部可调参数
重命名插槽:让功能更直观易懂
调整内部结构:内部节点可随时增加、删除或替换
多层嵌套:子图内可继续封装子图,形成层级结构
导航栏会显示你当前所处的层级,帮助你快速返回上一级。
高阶玩法示例
Subgraph 不仅是整理工具,还能成为工作流创意加速器:
通用模块库:如“高清优化”“去噪增强”“批量上采样”等,随时拖入项目使用。
一键风格切换:在子图中内置多种风格路径,通过外部参数切换输出效果。
分层协作:不同成员负责不同子图模块,最后拼装成完整工作流。
注意事项
版本要求:需使用 ComfyUI 前端版本 1.24.3 或更高。
命名规范:建议为子图与插槽使用描述性名称,便于协作与复用。
模块化而非黑箱化:不建议将整个工程打包成一个子图,保持一定的可读性。
对创作者生态的意义
我们相信,Subgraph 的上线,不仅能让个人创作者的工作流更高效,更可能催生出一个模块化工作流市场。
未来,你可以像安装插件一样获取别人的子图模块——比如“动漫上色器”“动态模糊优化器”“视频帧插值器”——快速拼接出属于自己的创作流程。
这将是 ComfyUI 创作生态的重要一步。
立即体验
更新到最新版本的 ComfyUI(前端 1.24.3+)。
框选节点,点击子图按钮。
开始构建你的模块化工作流!
从今天起,让你的 ComfyUI 不仅强大,而且优雅。
感谢你看到这里,添加小助手 AIGC_Tech 加入官方 AIGC读者交流群,下方扫码加入 AIGC Studio 星球,获取前沿AI应用、AIGC实践教程、大厂面试经验、AI学习路线以及IT类入门到精通学习资料等,欢迎一起交流学习💗~

