点击蓝字关注我吧!
ComfyUI工作流:图案印花Logo迁移,节点操作详解
AI作图玩家注意了!这波操作,太顶了。
自从Stable Diffusion火遍全球,AI图像生成已经不是什么新鲜事。但你知道吗?真正能把“高阶玩法”落到实处的,其实是它的神级搭档——ComfyUI!
这个超火的图形界面工具,不仅能让你可视化搭建AI绘图流程,还能像搭乐高一样自由组合各种节点,玩出无限创意。
今天就带大家拆解一个超实用的ComfyUI工作流案例——图案印花Logo迁移!
从零开始,带你一步步搞懂各个节点是怎么协同工作的,手把手教你把Logo优雅地“印”在任意衣服、物品或图案上!
别眨眼,干货来了👇
本文将以 "图案印花Logo迁移" 为例,解读 ComfyUI 的关键节点及其工作机制,让你快速上手这款强大的工具。
什么是 ComfyUI?
ComfyUI 是一款基于节点的图形界面工具,专为 Stable Diffusion 打造,旨在让用户以更直观的方式操作复杂的 AI 图像生成过程。相比传统的命令行工具,ComfyUI 拥有以下核心特点:
轻量化:对低配置设备友好,运行速度快。
灵活配置:通过节点自由组合,轻松创建自定义工作流。
数据流可视化:每个步骤的输入、输出清晰可见。
易于共享:工作流文件便于保存与分享。
特别是对于需要复杂功能扩展和工作流复用的用户,ComfyUI 提供了更多的可能性。
图案印花Logo迁移工作流解析
目标:将特定图案或Logo迁移到新的背景或纹理上,并保留原始图案的清晰度与风格特征。
核心节点及功能
ComfyUI 工作流中的节点如同搭建积木,以下是实现图案迁移所需的节点分类与功能解析:
基础节点(Primitive Nodes)
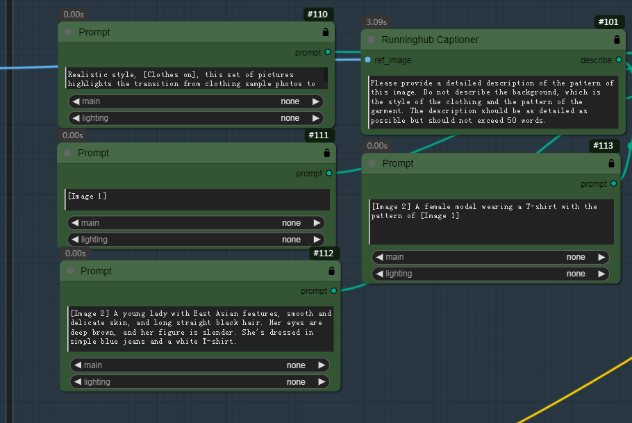
CLIPTextEncode
将用户输入的文本提示(Prompt)编码为向量,为后续生成提供语义引导。ControlNetLoader
加载 ControlNet 模型,用于增强图案的控制力,确保图像生成符合预期。LoadImage
用于导入原始图案或背景图片,作为后续迁移的起点。LoraLoaderModelOnly
加载 LoRA 模型(轻量化参数),进一步提升图案细节表达。VAEEncode/VAEDecode
用于将图像转换为潜在表示(Encode)或从潜在表示还原为图像(Decode),实现高效的图像操作。UNETLoader
加载 UNet 模型核心,用于生成过程中的噪声去除和细节优化。
自定义节点(Custom Nodes)
ImageCrop+ & ImageResize+
调整输入图案的大小与比例,确保与目标背景匹配。TTP_Expand_And_Mask
自动生成图案边界的遮罩,使图案迁移更加自然。FluxGuidance
提供额外的语义指导,增强生成结果的可控性。BasicScheduler
调整生成的步数和节奏,优化图像质量与生成速度。MaskPreview+
提前预览遮罩效果,方便用户进行参数微调。Seed (rgthree)
控制随机种子,确保结果可复现。SamplerCustomAdvanced
提供更高级的采样选项,提高图案迁移的精准度。
工作流搭建示例
以下是基于 ComfyUI 的“图案印花Logo迁移”工作流搭建步骤:
导入图案和背景
使用LoadImage节点分别加载原始图案和目标背景图片。调整图案尺寸
通过ImageCrop+和ImageResize+节点,将图案调整为适合背景的尺寸。生成遮罩
使用TTP_Expand_And_Mask节点生成遮罩,以突出图案的主体部分。加载模型与配置参数
使用LoraLoaderModelOnly、UNETLoader和CLIPTextEncode节点加载模型,并根据需求设置文本提示。应用 ControlNet
加载 ControlNet 模型,通过ControlNetLoader节点实现图案与背景的精确结合。生成并优化图像
使用BasicScheduler和SamplerCustomAdvanced节点优化生成过程,输出高质量结果。结果预览与保存
借助MaskPreview+节点预览结果,并通过SaveImage节点保存最终图像。
ComfyUI 的优势与场景
相比传统的 AUTOMATIC1111 界面,ComfyUI 拥有更强的灵活性和工作流透明性,非常适合以下场景:
高度定制化创作
例如设计印花、插画生成、品牌 Logo 迁移等。教学与研究
通过清晰的数据流展示,让用户快速掌握 AI 图像生成原理。工作流分享
可复现的工作流文件便于团队协作或公开分享。
通过 ComfyUI,用户可以轻松实现复杂的图案印花Logo迁移,同时享受高度自由与灵活的创作体验。无论是 AI 图像生成的新手,还是深耕此领域的创作者,这款工具都能为你带来前所未有的便捷与创意可能。
如果你想探索更多 ComfyUI 的潜力,不妨试试将你的创意工作流分享给社区,与更多人共同推动 AI 绘画的边界!
工作流下载:
链接:https://pan.quark.cn/s/c8be1c9d25cc
素材来源:https://www.runninghub.cn/

