「病例录入效率低」和「团队协作困难」这两大临床医生面对的科研难题,我们已经解决了,没看过的朋友可以看看这两篇文章(作为临床科研工具,白塔数据有这些强大功能! 这款临床科研工具,让团队协作畅通无阻!)
本期我们将解决困扰临床医生做科研的第三大难题——不会设计CRF。
▏内置海量精选模板库,没思路直接用
做过研究的医生都知道,临床科研数据的质量首要依赖于CRF的质量,因此临床科研过程中除科研方案以外,CRF作为数据采集的工具是临床科研过程中最重要的文件,直接影响科研成果。
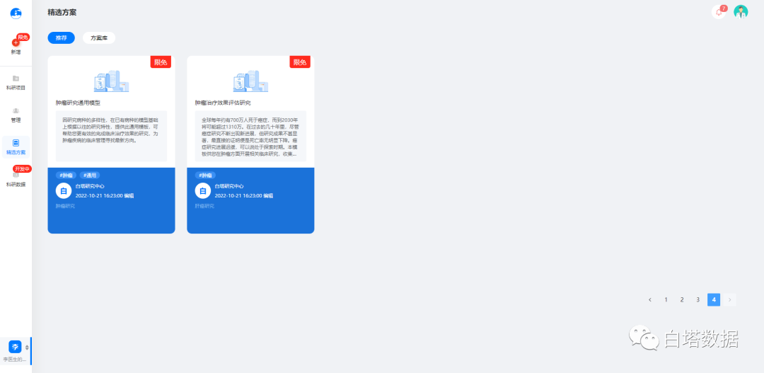
精选CRF科研模板按需应用
所以我们在汇集了数千份CRF模板后,由10年以上CRF设计经验的老师把关,精心挑选了17个通用CRF模板(并不断更新),涵盖肝癌、骨折、高血压、脑卒中等经典研究方向,方便各位医生选用。
老师们对CRF的精心挑选和优化,不仅保证了CRF科研模板的质量,也能保证数据完整性,有利于数据录入的标准化,进而缩短临床科研的进程。
一键使用,方便快捷

尚无研究思路的老师可以将心仪方案添加至方案库后,一键应用,无需等待。

我们支持在单个项目内创建多个CRF及其副本,解决了复杂项目可能在不同的试验条件下需要制定不同的科研方案的问题。同时以列表的形式展现,可以帮助医生更快捷的选取和预览。

CRF拖拽生成,轻松便捷;
我们的CRF设计台采用可拖拽式可视化界面,方便直观,所见即所得。提供全面的CRF组件库并定期更新,使用模板构建更快捷,医生可自定义组件保存使用,为下次调用创造方便条件。

设置显隐逻辑,跳过无意义试题
我们在CRF设计中不可避免地存在许多逻辑关联问题。如问题1,“是否吸烟?□否 □是” 当选择“是”时,需回答问题2“每日吸烟量”。若忽略了问题1与问题2之间的关联,可能产生错误的数据收集。

▲ 设置显隐逻辑
因此在设计时,逻辑关联问题应尽量排布在一起,并且对关联问题做出明确指示,防止CRF变更时未考虑逻辑关联问题。我们支持实现逻辑关联问题的显示与隐藏,以减少数据收集错误,也方便后期数据核查。
关于质疑管理的补充说明:
在试题属性设置中,设置录入结果的格式类型,若受试者录入结果与设置格式类型不符,将触发系统质疑;

目前系统质疑项分为3类:必填,录入数据格式异常以及超未来时间质疑。
必填指的是试题未填写答案提交答卷后将触发系统质疑;
录入数据格式异常指的是一些试题约定填写特定格式,如身份证号,录入错误格式会产生系统质疑;
超未来时间质疑,指的是日期题填写的日期超填写日期时间会产生系统质疑,通常用于住院日期/检查日期等场景;
2022年的最后一篇就写到这里,元旦过后,我们一起迎来白塔数据的第一次重磅更新,欢迎关注。




