一
CDA持证人介绍
万木,CDA L1持证人,某电商中厂BI工程师 ,5年数据经验1年BI内训师,高级数据分析师,拥有丰富的行业经验。
二
电商备货的挑战与BI的价值
设想你是连锁零售电商的运营负责人,面临季度备货难题:各门店、多品牌,如何确定合理的备货量以避免库存积压或订单流失?答案在于数据驱动。我们将通过分析历史销售数据,为备货决策提供支持。这需借助BI(商业智能)系统,它能将数据转化为洞察,辅助决策。

需求梳理可采用5W2H模型:
What(对象):零售电商产品销售情况。
Why(目的): 基于历史数据,支撑未来备货。
Where(空间):各零售门店。
When(时间):至少过去半年的历史销售数据。
Who(参与): 产品(SKU)与门店。
How much(度量):核心指标包括销售额、销量、占比等。
How to do(方法):制定备货策略。
看,这么一梳理,是不是清晰多了?可视化看板搭建整个过程主要分为三步:
BI数据建仓 -> BI系统部署 -> BI看板搭建。
我们将通过一个电商备货案例,阐释如何从零开始搭建BI看板,化解数据繁杂带来的困惑,提升数据洞察力。
三
BI数据建仓:奠定分析基础
高质量、结构清晰的数据是BI的基石。
(1)数据来源:
数据库系统(ERP、CRM等)。
企业前端操作平台。
外部渠道。
(2)数据存储与建模:
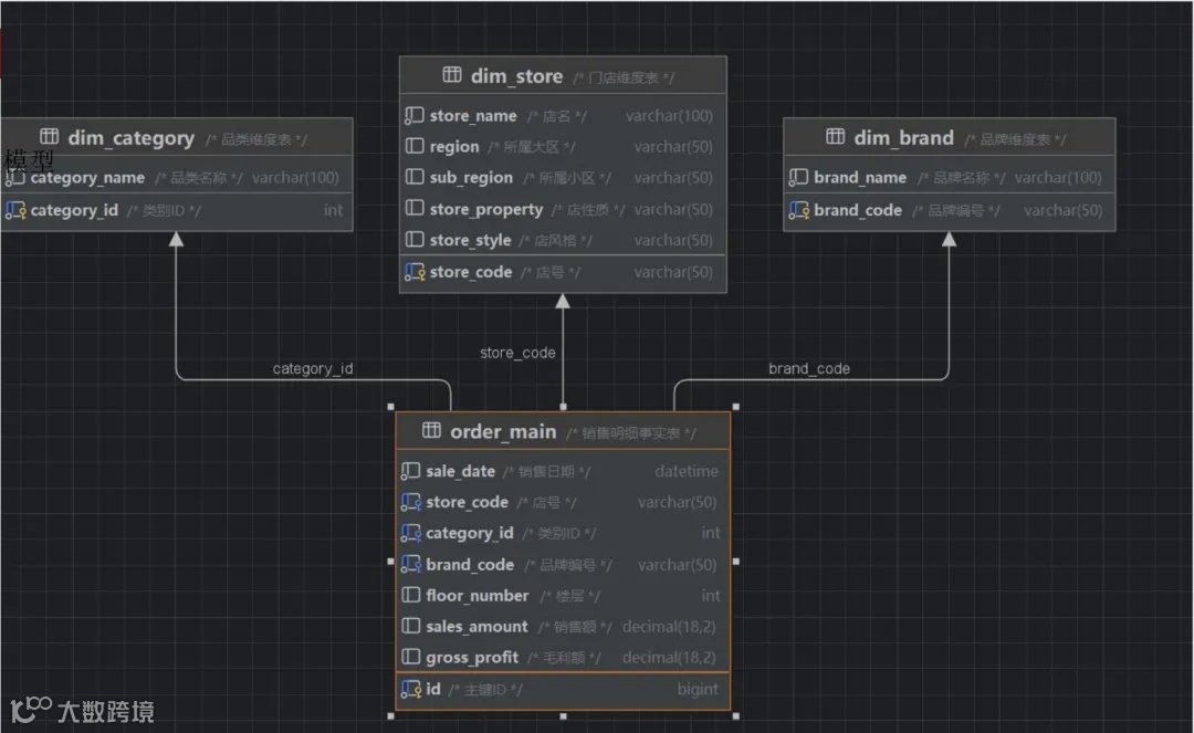
电商案例中常用星型模型,包含一个事实表,包括销售明细事实表order_main,记录销售日期、门店、品类、品牌、销售额、毛利等;多个维度表如“门店维度表dim_store”、“品类维度表dim_category”、“品牌维度表dim_brand”。这些表通过键值关联。
(3)建仓工具:SQLPub
推荐免费在线工具SQLPub,它免安装,支持SQL练习(DML, DQL, DCL),并可部署BI,适合学习和实践数据仓库搭建。可用其创建维度表、事实表并导入数据。
四
BI系统部署:选择与配置
数据仓库绪后,需搭建BI系统。
BI软件选型:
Tableau/PowerBI:功能强大,生态成熟,学习资源丰富。
FineBI:国产优秀代表,贴近国内用户习惯,尤其在复杂报表和企业级应用有优势,本文案例多用此软件。
永洪BI:国产优秀产品,敏捷BI和大数据分析表现不俗。
选择需结合需求、预算、团队技能等。FineBI个人版免费,易于上手。
BI系统部署(以FineBI为例)
Windows
Linux
主流BI软件多支持一键式安装
根据提示完成安装。
启动服务(如安装目录/opt/FineBI/bin下使用nohup ./finebi &)。
浏览器访问 http://服务器IP:端口号/webroot/decision 进入系统。
在FineBI中配置数据连接,连接到先前搭建的数据仓库(如MySQL)。
五
BI看板搭建:可视化呈现洞察
这是数据分析成果的最终呈现。
选择合适的图表:
比较类(不同门店销售额):柱形图、条形图。
构成类(各品牌销售额占比):饼图、环形图、百分比堆积图。
序列/趋势类(半年销售额变化): 折线图、面积图。
描述/分布类(价格区间商品销量分布): 直方图、散点图。
电商备货案例中,可能用到柱形图(对比销量)、折线图(分析趋势)、饼图(品类占比)等。

数据可视化是对数据分析业务人员的基本技能要求,也是CDA数据分析师一级的重要考点,如果想提升自己数据可视化的能力,可以在CDA认证小程序找到相关模拟题进行练习。

从数据到洞察,让看板“活”起来:
好的BI看板能讲述数据故事。在FineBI等工具中,可通过拖拽字段与图表组件绑定,快速生成图表,并设置筛选器、钻取、联动等交互功能。

电商备货看板可包含:
核心KPI概览:总销售额、总销量、平均客单价等。
门店销售表现:各门店销售排行、同比/环比增长。
品牌销售分析:各品牌销售占比、畅销/滞销榜单。
品类销售结构:各品类销售贡献度。
销售趋势分析:按时间(日/周/月)展示整体及重点品类/品牌趋势。
这些图表帮助运营负责人掌握销售状况,为备货计划提供数据支持。

05
BI系统的价值
搭建BI系统和看板的益处显著:
高效联动与实时更新: 数据仓库、BI系统、看板协同工作,数据更新后看板准实时反映。
全面记录与便捷维护:操作有日志记录,方便维护优化。
解放生产力:告别手工制表,聚焦分析与洞察。
数据驱动决策:决策更科学、精准。
本文梳理了从业务需求到数据建仓、系统部署及看板搭建的全过程。这仅为入门引导,数据分析领域广阔,BI技术应用广泛。
推荐资源:
SQLPub (在线SQL练习和BI部署)
DataGrip (数据库管理工具)
FineBI (国产BI软件,可下载试用)
帆软帮助文档 (FineBI详细文档)
数据分析需持续学习、实践与思考。如果大家想查看万老师完整版分享视频,可以微信扫码免费学习。
往期干货文章:
【干货】复杂网络&博弈论思维模型在企业实战中的应用【CDA持证人分享】
【案例】美团外卖&腾讯qq秀数据分析改变决策案例拆解【CDA大咖分享】
【干货】13年国企财务:这样使用财务数据分析模型更有效【CDA持证人分享】
【干货】13年国企财务:如何借助DeepSeek高效数据分析?【CDA持证人分享】
【案例】基于 EAST和 FineBI 实现 AARRR 信用卡运营分析【CDA持证人分享】
【案例】用 Excel 精准监控电商及推广数据【CDA持证人分享】
【干货】13年国企财务:借助AI进行财务报表数据分析的3个步骤?【CDA持证人分享】
【干货】互联网运营必看:私域用户质量数据分析如何做?【CDA持证人分享】
【案例】Excel动态报表设计:基于业务的数据分析5部曲【CDA持证人分享】
【干货】字节大佬:如何通过动态分级快速提升转化率?【CDA持证人分享】
【干货】字节大佬:别再拿“用户流失”当玄学了,我是怎么用生命周期模型精准止损的
【测评】AI+数据分析工具,手把手教你用Trae零代码实现EXCEL数据整合
《CDA一级教材》电子版上线CDA网校,助你轻松拿下一级考试!
【干货】月薪25K的数据分析师不会告诉你的秘密:7个让业务翻倍的分析方法
【教程】30000字长文,手把手教你用Python实现统计学
【干货】数据可视化很难?不存在的!一文弄懂PyEcharts可视化技术
【干货】用半监督学习方法处理标签(上)Label Propagation
【干货】掌握这50个常用Excel函数,你的Excel就无敌了

