
1.
我是数电票试点纳税人,在开具蓝字发票过程中,点击“立即开票”会跳转至身份验证页面,有时多次开票需要频繁验证,是否可以调整验证频次?
答:可以。公司的法定代表人或者财务负责人登录电子税务局,依次点击【我要办税】-【开票业务】-【蓝字发票开具】,进入页面后点击【身份认证频次设置】,即可进行修改。
具体操作如下:
(一)登录电子税务局,依次点击【我要办税】-【开票业务】;

(二)点击【蓝字发票开具】,再点击【身份认证频次设置】;

(三)在【身份认证频次设置】界面,您可以根据需要修改人脸识别的认证刷脸频次,间隔时间的设置范围为0.5小时-24小时。

2.
我公司收到了试点纳税人开具的数电票,应当以何种格式的文件保存入账?
答:根据《财政部会计司关于公布电子凭证会计数据标准(试行版)的通知》(财会便函〔2023〕18号)的规定,接收方取得数电票报销入账归档的,应按照《财政部 国家档案局关于规范电子会计凭证报销入账归档的通知》(财会〔2020〕6号,以下称《通知》)和《会计档案管理办法》(财政部、国家档案局令第79号)的相关规定执行。
第一,接收方可以根据《通知》第三条、第五条的规定,仅使用数电票含有数字签名的XML文件进行报销入账归档,可不再另以纸质形式保存。
第二,接收方如果需要以数电票的PDF、OFD格式文件的纸质打印件作为报销入账归档依据的,应当根据《通知》第四条的规定,同时保存数电票含有数字签名的XML格式电子文件。

为了助力企业实现“数电票”高效智能管理,擎天全税通推出了「擎天全税通数电票管理云平台」,支持数电发票、税控发票统一管理,实现来票的全票面信息获取,智能查验,一键验重,版式管理,集中归档等功能。
用户在发票签收的同时,系统自动查验发票,第一时间获取异常发票信息。同时,系统支持批量签收、查验发票真伪,无需手工录入逐条查验,大大提升数电票管理效能,减少风险。


▲ 进项发票管理

▲ 销量发票管理

▲擎天全税通数电票管理云平台使用前后对比
3.
我公司的银行账号信息有变化,开具数电发票时“销售方信息”中还是原账号,如何进行修改?
答:企业的银行账号信息发生变更后,企业的法定代表人、财务负责人和办税员需要登录电子税务局,先在【我要办税】-【综合信息报告】-【制度信息报告】-【存款账户账号报告】模块中修改。


变更后,在【我要办税】-【开票业务】-【蓝字发票开具】模块销售方信息中“销方开户银行”栏次下拉框选择。


4.
我在开具蓝字发票时,填写项目名称后为什么无法带出税率?
答:蓝字发票开具时,只有选择已经维护的项目名称时才会正常带出税率。若要新增项目信息,具体操作如下:
(一)登录电子税务局,依次选择【我要办税】-【开票业务】-【开票信息维护】,进入对应模块。



(二)在主页面左侧“项目信息分类”中选择一个节点,点击“+”或“…”,弹出新增项目分类页面。填写完毕后,点击“保存”,保存信息并返回主页面;点击“取消”,取消保存信息并返回主页面。

(三)在左侧选中一个项目信息分类后,在主页面右侧点击“添加”,进入添加项目信息页面。

(四)填写对应的项目名称等信息。项目信息填写完毕后,点击“保存”,保存信息并返回主页面;点击“取消”,取消保存并返回主页面。

5.
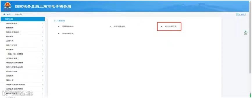
我是试点推广范围以外的纳税人,取得了试点纳税人开具的数电票,因开票有误需要红冲,应当如何办理?
答:试点范围外的纳税人收到试点纳税人开具的数字化电子发票,需要红冲,可分情况进行处理:
一是受票方未做用途确认及入账确认的,开票方填开《红字发票信息确认单》(以下简称《确认单》)后全额开具红字数电票或红字纸质发票,无需受票方确认。原蓝字发票为纸质发票的,开票方应收回原纸质发票并注明“作废”字样或取得受票方有效证明。
二是受票方已进行用途确认或入账确认的,增值税发票综合服务平台为受票方非试点纳税人提供了填开、确认《确认单》的功能,开票方或受票方可以填开《确认单》,经对方确认后,开票方全额或部分开具红字数电票或红字纸质发票。
受票方已将发票用于增值税申报抵扣的,应暂依《确认单》所列增值税税额从当期进项税额中转出,待取得开票方开具的红字发票后,与《确认单》一并作为记账凭证。
通过电子发票服务平台开具《确认单》流程如下:
(一)登录电子税务局,依次点击【我要办税】-【开票业务】-【红字发票开具】进入对应模块;


(二)点击【红字发票确认信息录入】,根据需求选择查询条件,点击【查询】;


(三)在查询结果中选择需要红冲的发票,进入【录入红字发票确认信息页面】,需要冲红的蓝字发票信息自动带入到页面,点击【提交】按钮,跳转到“提交成功”界面,提示红字发票信息确认单提交成功。


目前
「擎天全税通数电票管理云平台」
火热销售中
更多优势功能及优惠活动
可联系您的专属工程师
或致电400-096-2166详询!




