导语:全同态加密(Fully Homomorphic Encryption, FHE)允许在加密数据上直接进行计算,为数据安全融合利用提供了强大的保障。但是 FHE 存在一个显著挑战:其明文到密文的膨胀率很高,导致客户端与服务器间的通信开销巨大。密文转换 (Transciphering) 技术是解决这一瓶颈的有效方案:客户端先用不产生密文膨胀的对称密码算法如 AES、SM4 加密数据,然后在服务器端将对称密文不解密的转换为 FHE 密文进行同态计算。这样客户端甚至不需要安装 FHE 软件,只需要照常使用对称加密就可以享受 FHE 带来的好处,对资源受限的客户如嵌入式设备来说非常友好。
蚂蚁技术研究院密码学实验室深耕密码学前沿,围绕密文转换技术展开攻关。近日,团队在这一方向取得了重要突破,大幅提升了密文转换技术的性能,两篇研究成果被国际密码硬件与嵌入式系统顶级会议 CHES 2025 接收,标志着团队在推动 FHE 实用化道路上取得重要突破!
CHES (Conference on Cryptographic Hardware and Embedded Systems) 是密码工程最具影响力的国际学术会议,专注于密码算法的实现安全、硬件加速与应用。CHES 2025 将于 2025 年 9 月在马来西亚吉隆坡举行。
SecretFlow
01
论文标题
论文作者
牛超 (蚂蚁集团), 魏本强 (蚂蚁集团), 黄智聪 (蚂蚁集团), 杨照民 (蚂蚁集团), 洪澄 (蚂蚁集团), 王美琴 (山东大学), 韦韬 (蚂蚁集团)
论文核心摘要
- 首次系统性梳理:
对超过 20 种 FHE 友好型对称密码及密文转换方案进行了全面的梳理和分类。 - 多维评估框架:
建立了涵盖安全强度、计算效率、通信开销、FHE兼容性等多个维度的评估框架。 - 实验性能基准:
设计并执行了详尽的实验,对不同对称密码与密文转换方法的组合在多种典型应用场景下的性能进行了基准测试。 - 开源实践指导:
基于先进的 FHE 实现提供了开源示例代码。研究成果为开发者根据具体任务场景选择最高效的密文转换方案提供了清晰的路线图和实践指导。
论文链接
02
论文标题
论文作者
论文核心摘要
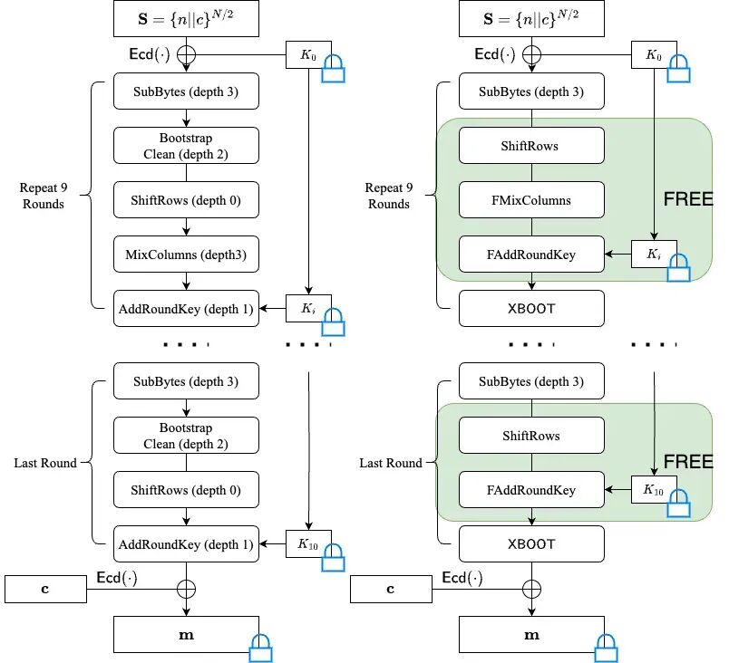
CKKS 方案以其对实数的高效近似同态计算著称。近期工作 BLEACH 证明了 CKKS 也能精确处理二进制或小整数上的计算。然而,BLEACH 中模拟一个 XOR 门需要一个昂贵的同态乘法操作,这极大限制了其在含大量布尔运算任务(如密文转换)中的效率。本篇论文主要提出的 XBOOT框架,带来了革命性突破:
“几乎免费”的 XOR 门: XBOOT在BLEACH的基础上,创新性地引入延迟处理 (Lazy Reduction) 思想:使用成本远低于乘法的加法操作来模拟XOR门,将潜在的溢出问题延后处理。
巧妙的模数链与缩放因子管理:团队精心设计CKKS的模数链和缩放因子,确保溢出问题可以在 CKKS 自举 (Bootstrapping)阶段被自动、高效地“抹平”,无需额外成本。
性能飞跃:
- 在 AES-CKKS 密文转换基准测试中,XBOOT 实现了超过 1KB/s 的吞吐量,相比之前最优方案实现了2-3倍的性能提升。
- 在需要海量 XOR 运算的 Rasta-CKKS 密文转换中,XBOOT 的吞吐量超过 2KB/s,比未使用 XBOOT 的基线方案快10倍以上。
论文链接

