一、背景
ROMA长期负责多种复杂图表的渲染任务,尤其在京东金融APP中首页首屏等关键位置,对渲染的及时性与稳定性有极高要求。近期业务反馈,在APP频繁重启的场景下,首页图表偶现渲染失败的情况。为此,我们系统梳理了图表的完整渲染流程,并对缓存策略、视图加载与渲染链路进行了整体重构。在保障渲染成功率的基础上,进一步提升了渲染速度,并新增了异常状态下的自动重试机制。
二、使用场景分析
京东金融App内有很多使用复杂图表的业务场景,以下截取部分场景。下图分别是黄金历史金价的走势图、用户购买的基金的收益走势图、小金库的收益柱状图、用户投资诊断的雷达图、省钱账单和AI助手账单趋势柱状图。
可见,金融App内图表的使用具备种类丰富、数据信息量大,定制程度高、交互频繁等特点,经调研发现,Apache ECharts是一个基于JavaScript的功能强大的开源可视化图表库,被广泛应用于数据分析、监控系统、报表工具等领域。并且支持定制支持的图表类型,可降低图标库的体积和提升图标库的加载速度。由于原生端并没有类似的图表库,因次决定在ROMA中引入ECharts来承接复杂图表的显示需求 。
三、重构分析过程
1. 原理分析
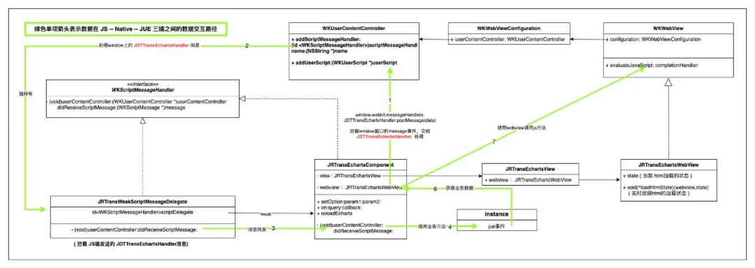
ROMA 对外提供echarts标签,内部依赖提前加载了echarts.js库的WebView,将图表数据交给准备好环境的WebView,达到渲染图表的目的。这里有一个重要的前提就是成功加载了echarts.js 库的WebView才具备快速渲染各类图表的能力。并且需要提前打通ROMA与Native,Native与WebView之间的数据通讯,保证数据在三端之间的顺畅流转。
为此自定制JRTransEchartsWebView专门用于渲染echarts数据,JRTransEchartsComponent作为标签实现在承接WebView和JUE环境的数据传递和业务逻辑处理。以下类图展示了各主要类对象之间的相互关系。
首先打通Native和WebView的数据交互,原生端在创建WebView的时候就向其环境中注入window的message事件监听,拦截指定类型的事件,获取从WebView环境中发来的数据。
NSString *jsStrring = @"window.addEventListener('message', (e) => { \var customDict = {'function':'jdttransWindowEventDispatch',\'careParamDict':{'data': e.data, 'origin': e.origin}};\window.webkit.messageHandlers.JDTTransEchartsHandler.postMessage(customDict);})";NSString *jscode = [NSString stringWithFormat:jsStrring];WKUserScript *script = [[WKUserScript alloc]initWithSource:jscode injectionTime:WKUserScriptInjectionTimeAtDocumentStart forMainFrameOnly:YES];
NSMutableDictionary *dict = [NSMutableDictionary dictionaryWithDictionary:@{@"type":@"message"}];[dict jdd_setObjectCheck:message forKey:@"data"];[dict jdd_setObjectCheck:@"*" forKey:@"origin"];NSString *dictString = [dict jdd_JSONString];NSString *jsString = [NSString stringWithFormat:@"javascript:(function (){ \var event = new MessageEvent('message', %@);\window.dispatchEvent(event);})()",dictString];[webView evaluateJavaScript:jsString completionHandler:nil];
JUE和Native之间的通讯通道在初始化ROMA 的 SDK时就已经建立,Native和WebView的数据交互也通过postMessage的方式建立,如下图所示:
以上,JUE通过调用call native将数据发送到Native,Native通过window.dispatchEvent的方式将数据传递给WebView。而图表上的手势交互等事件WebView 通过postMessage的方式发送,在Native监听指定类型的message获取数据,通过处理并通过fire event触发到JUE。
2. 缓存的设计
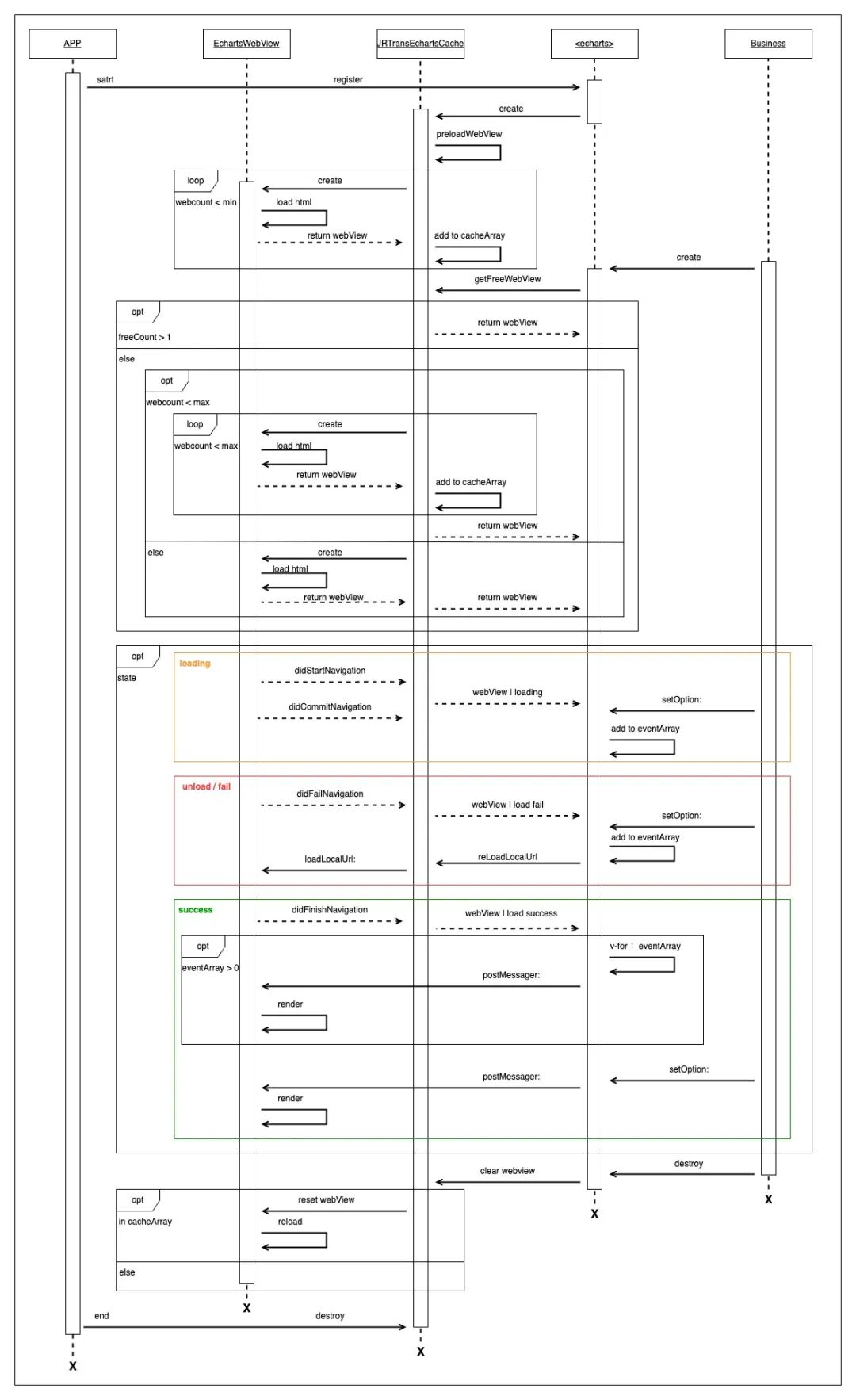
对于echarts渲染图表数据,大致经历以下过程,创建WebView,加载echarts.js 渲染库,资源开始加载,资源成功加载,最后渲染图表数据,这几个过程中,除了最后一步渲染数据,前面的步骤都可以提前做,越早完成前面的工作,越能提升图表渲染的效率。
为此,设计了可重复利用的并可自动扩容的WebView缓存容器 JRTransEchartsCache。在App启动阶段缓存min个WebView保存至缓存列表cacheArray中,并持续跟踪WebView加载echarts.js的阶段,确保在成功加载了 echarts.js 资源后再开始渲染图表数据。而对于过早的图表渲染指令,则先保存至指定标签的指令缓存列表eventArray中,待成功加载后,再渲染eventArray中的数据。
而对于WebView加载echarts.js资源失败的情况,也加入了失败重试的逻辑,当业务端发起数据渲染时会检查环境状态,而触发echarts.js的重新加载。
随着WebView使用,其状态被标记为using,并根据使用的情况,自动触发cacheArray中的WebView扩容,最大扩容至max个。对于从详情页返回而释放的图表,其 WebView 将会被标记为free,可提供为其他的图表视图使用。当使用图表的业务持续增多,当cacheArray中的WebView都被使用后,则新创建的WebView不再加入 cacheArray,遵循当次获取,当次创建,使用完成,就地销毁的原则。
3. 渲染流程
下图记录了从App启动到业务创建echarts图表,到业务退出,再到App退出期间,融合了缓存的初始化以及自动扩容,包括在WebView加载echarts.js资源的不同阶段对渲染指令的处理,以及视图销毁后的内存处理等场景下的处理流程。
四、效果验证
五、总结

