Introduction
Payment systems are the core of many applications. When a user completes a payment, the system needs to execute business logic automatically. For example, after paying for a membership, the system should activate the membership immediately. However, this creates a security challenge: the payment is initiated by a regular user with limited permissions, but the business logic (like granting membership) requires higher privileges. This scenario involves privilege escalation and requires careful design to prevent malicious external access.
This article explores how to implement a secure payment-to-business-logic flow. We will discuss the architecture design, authorization control mechanisms, and best practices to protect the system from unauthorized access.
The Security Challenge in Payment Flows
Consider a typical membership purchase scenario:
-
A user initiates a payment request -
The payment gateway processes the transaction -
After successful payment, the system needs to activate the membership
The problem appears at step 3. The user who initiated the payment has only basic permissions, but activating membership requires administrative privileges to modify user roles and access levels. If we simply allow any payment callback to trigger membership activation, attackers could forge payment notifications and gain unauthorized access to premium features.
Key risks include:
-
External attackers forging payment callbacks -
Replay attacks using captured legitimate callbacks -
Unauthorized privilege escalation through API manipulation -
Business logic bypass through direct endpoint access
Architecture Design for Secure Payment Processing
A robust payment system requires multiple layers of protection. The architecture should separate concerns and implement strict validation at each stage.
This architecture separates the payment flow into distinct phases:
Phase 1: Order Creation - The user-facing API creates a payment order with "pending" status. This operation runs with the user's limited permissions.
Phase 2: Payment Processing - The payment gateway handles the transaction independently. The user has no direct control over this phase.
Phase 3: Webhook Validation - When the payment gateway sends a notification, the webhook handler must verify its authenticity before accepting it.
Phase 4: Privilege Escalation - A separate worker process, running with elevated privileges, executes the business logic asynchronously.
Implementing Webhook Signature Verification
The webhook handler is the first line of defense. Payment gateways typically sign their notifications using HMAC or RSA signatures. We must verify these signatures before trusting any incoming data.
Here is a Go implementation example:
package webhook
import (
"crypto/hmac"
"crypto/sha256"
"encoding/hex"
"errors"
"io"
"net/http"
)
type WebhookHandler struct {
secretKey string
}
funcNewWebhookHandler(secret string) *WebhookHandler {
return &WebhookHandler{secretKey: secret}
}
func(h *WebhookHandler) HandlePaymentNotification(w http.ResponseWriter, r *http.Request) {
// Read the raw body
body, err := io.ReadAll(r.Body)
if err != nil {
http.Error(w, "Invalid request", http.StatusBadRequest)
return
}
// Get signature from header
receivedSignature := r.Header.Get("X-Payment-Signature")
// Verify signature
if err := h.verifySignature(body, receivedSignature); err != nil {
http.Error(w, "Invalid signature", http.StatusUnauthorized)
return
}
// Process the payment notification
// ... (update order status, publish event)
w.WriteHeader(http.StatusOK)
}
func(h *WebhookHandler) verifySignature(payload []byte, signature string) error {
mac := hmac.New(sha256.New, []byte(h.secretKey))
mac.Write(payload)
expectedSignature := hex.EncodeToString(mac.Sum(nil))
if !hmac.Equal([]byte(expectedSignature), []byte(signature)) {
return errors.New("signature mismatch")
}
returnnil
}
Important security measures:
-
Store the secret key in environment variables, never in code -
Use constant-time comparison ( hmac.Equal) to prevent timing attacks -
Log all verification failures for security monitoring -
Implement rate limiting to prevent brute-force attacks
Decoupling Business Logic with Message Queues
After verifying the webhook, we should not execute business logic directly in the HTTP handler. Instead, publish an event to a message queue. This provides several benefits:
Reliability: If the business logic fails, the message remains in the queue and can be retried automatically.
Scalability: Multiple worker processes can consume events in parallel, improving throughput.
Security Isolation: Workers run in a separate process with their own credentials and elevated privileges.
Here is an example using a message queue pattern:
package events
import (
"context"
"encoding/json"
)
type PaymentCompletedEvent struct {
OrderID string
UserID string
ProductID string
Amount float64
Timestamp int64
}
type EventPublisher interface {
Publish(ctx context.Context, topic string, event interface{}) error
}
funcPublishPaymentCompleted(ctx context.Context, pub EventPublisher, event PaymentCompletedEvent)error {
return pub.Publish(ctx, "payment.completed", event)
}
The webhook handler only updates the order status and publishes the event. It does not execute any business logic that requires elevated privileges.
Implementing Secure Privilege Escalation
The worker process that consumes events needs elevated privileges to activate memberships, update user roles, or grant access to protected resources. This is where privilege escalation happens, and we must implement it carefully.
Key principles for secure privilege escalation:
Service Accounts: Workers should use dedicated service accounts with the minimum necessary privileges, not root or admin accounts.
Credential Management: Store service credentials in a secure vault (like AWS Secrets Manager or HashiCorp Vault), never in code or configuration files.
Event Validation: Before executing business logic, validate the event thoroughly. Check that the order exists, belongs to the correct user, and has not been processed already.
Idempotency: Ensure that processing the same event multiple times produces the same result. Use order IDs or transaction IDs to track processed events.
Audit Logging: Log all privilege escalation operations with sufficient detail for security audits.
Here is a worker implementation example:
package worker
import (
"context"
"errors"
"log"
)
type MembershipWorker struct {
membershipService MembershipService
orderRepo OrderRepository
}
func(w *MembershipWorker) ProcessPaymentCompleted(ctx context.Context, event PaymentCompletedEvent) error {
// Validate the event
order, err := w.orderRepo.GetByID(ctx, event.OrderID)
if err != nil {
return err
}
// Check if already processed
if order.Status == "completed" {
log.Printf("Order %s already processed, skipping", event.OrderID)
returnnil
}
// Verify the order matches the event
if order.UserID != event.UserID || order.Amount != event.Amount {
return errors.New("event data mismatch")
}
// Execute business logic with elevated privileges
if err := w.membershipService.ActivateMembership(ctx, event.UserID, event.ProductID); err != nil {
return err
}
// Mark order as completed
if err := w.orderRepo.UpdateStatus(ctx, event.OrderID, "completed"); err != nil {
return err
}
log.Printf("Successfully activated membership for user %s", event.UserID)
returnnil
}
Preventing External Malicious Access
Even with webhook verification and privilege escalation controls, we need additional layers of defense:
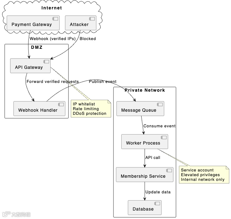
Network Isolation: Deploy webhook handlers and workers in a private network. Only allow incoming traffic from verified payment gateway IP addresses.
API Gateway: Use an API gateway to enforce rate limiting, IP whitelisting, and DDoS protection.
Token Expiration: If the system issues access tokens after payment, ensure they have short expiration times and cannot be reused.
Double-Entry Bookkeeping: Maintain separate records of payment transactions and business operations. Regularly reconcile them to detect discrepancies.
Here is a network isolation diagram:
Additional security measures:
-
Implement idempotency keys to prevent duplicate processing -
Use distributed locks when necessary to prevent race conditions -
Monitor for abnormal patterns (e.g., too many membership activations from the same IP) -
Set up alerts for failed webhook verifications -
Regularly rotate service account credentials
Best Practices Summary
When implementing a payment-to-business-logic flow with privilege escalation, follow these best practices:
Never trust external input: Always verify webhook signatures and validate all data before processing.
Separate concerns: Use different components for receiving webhooks, processing events, and executing business logic.
Implement defense in depth: Combine multiple security layers including network isolation, authentication, authorization, and monitoring.
Use asynchronous processing: Decouple webhook handling from business logic using message queues.
Apply the principle of least privilege: Service accounts should have only the permissions they need, nothing more.
Design for idempotency: Ensure that operations can be safely retried without causing duplicate effects.
Log everything: Maintain comprehensive audit logs for security analysis and troubleshooting.
Test security controls: Regularly perform penetration testing and security audits.
Conclusion
Building a secure payment flow with privilege escalation requires careful architecture and implementation. The key is to separate the user-facing payment initiation from the privileged business logic execution. By verifying webhook signatures, using message queues for decoupling, implementing service accounts with proper credentials management, and adding multiple layers of defense, we can create a system that is both functional and secure.
Remember that security is not a one-time task. As threats evolve, we must continuously monitor the system, update security controls, and stay informed about new vulnerabilities. The investment in security design pays off by protecting both the business and its users from potential attacks.

