
“
粉丝通是商家管理粉丝的后台,基于买家Feeds频道及旺铺,商家可以完成粉丝关系建立和消费,目前提供的粉丝营销内容形式有商品、图文及视频,在粉丝通首页可以查看粉丝的相关数据。
再简单一点来讲,通过粉丝通图片视频营销吸引粉丝,越优质的营销吸引越多的粉丝,越多粉丝我们越有成交的机会,所以,多条腿走路总不是坏事,大家赶紧了解粉丝通究竟是怎么个发布法吧!
PS:本文来自语雀《如何发布粉丝通内容?》
”
那么,我们开始吧
首先,关于粉丝通优势有四点:
1、占据无线端1/4流量入口帮助供应商获得更多潜在买家关注;
2、图文短视频形式等多种形式帮助供应商全方位展示企业实力;
3、帮助买卖家建立更加亲密的采购关系;
4、私域转向买家召回功能(活动的提醒,让买家回到频道关注动态)。
那么,如何发布粉丝通内容呢?
一、发布入口
在粉丝通页面上(MA → 营销中心 → 粉丝通),可以看到粉丝通发布后台一共有5个发布模块

二、发布模块+活动
1.日常上新&趋势新品
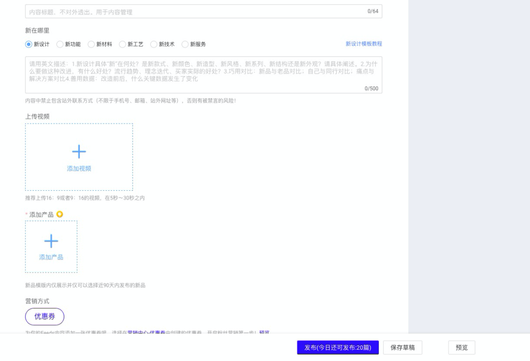
日常上新:发布定期的新品日常更新以及产品升级,分享日常的新产品,新升级,新改变。
趋势新品:符合平台规则的新产品,发布后还可以在新品馆中得到曝光。

内容建议:
建议在文本描述里,添加产品特点描述(“新”在哪里?“热”在哪里?),新旧对比,性能关键参数,MOQ、价格变动、优惠信息等。切忌不要简单堆砌商品哦!
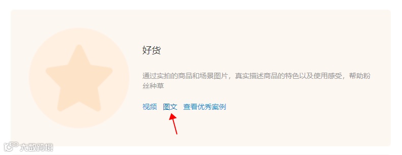
2.好货
通过实拍的商品和场景图片,真实描述商品的特色以及使用感受,帮助粉丝种草

3.买家案例
用老的买家的案例/故事,工程项目视频、买家评价/开箱/评测等,快速赢得新买家信任
4. 商家实力
通过展示商家的研发能力、生产能力、生产流程等,秀出您的实力,吸引买家关注,快速赢得信任
5. 参与活动—— 话题投稿
入口一:粉丝通页面右上角有当期话题的前两条可以快速进入投稿,点击“查看更多”能看到更多话题。

入口二:MA-营销中心-粉丝通-话题列表,直接看到所有话题,挑选合适的进行投稿吧~投稿前一定要阅读投稿要求,投稿符合话题主题、质量高的视频。


注:目前话题投稿仅支持视频内容投稿
三、发布形式
1.图文

图文发布的内容方向:

内容建议:
•图片不能有牛皮癣,水印及影响图片主体的logo
•最少1张,最多9张图片
•图片宽高比:16:9(最大:4:3)或1:1
•图片要清晰,图片推荐尺寸:1280 x 720 像素
•不要简单挪用商品头图等,鼓励多发海报、有创意和更多信息点的图片
2. 视频

点击“上传视频”:

添加视频完毕后继续进行产品、优惠券的添加:

买家在阿里买家APP 的Feeds频道中直接领取优惠券,刺激消费!

视频发布的内容方向:

内容建议:
•视频最佳时间9-30秒,不超过3分钟
•视频大小500M以内
•建议横屏拍摄(16:9或4:3),不能剧烈抖动
•清晰度要高,720p 或 1080p
•视频内容不允许出现违反法律法规或广电总局规定的内容
•不要出现二维码、站外logo、站外app下载、站外网址
3.商品
目前只有从“好货”模块的“图文”发布入口发布的内容为商品内容,具体表现为只能发布商品,不能添加图片
商品内容是开启EDM自动营销吸粉的必要条件,建议商家多做发布。
关于EDM自动营销看这里:https://www.yuque.com/fensitong/fbi/pfdso4


四:常见问题
1.为什么我没有“趋势新品”模块?
A:仅有符合平台规则的新品的商家 才有此入口。
比如三月大促期间的“趋势新品”模块商家要求:报名三月大促新品馆的商家,且一星金品或二星以上商家
2.“日常上新”和“趋势新品”里能关联的产品怎么这么少?
A:“日常上新”模块的品规则为:90天内发布的新品。
“趋势新品”品的要求根据活动要求,如三月大促期间品的要求为:
1)发布时间在美国时间2019/12/1 00:00:00(含)之后且2020/2/4 23:59:59(含)之前,在2020/2/4 23:59:59商品成长分≥60分,有视频(要求视频质量为“良”或“优”),符合行业新品标 准的 审核通过上架产品
2)行业要求:除去环保(Environment),商务服务 ( Business Services ),服务设备 ( Service Equipment )和促销品 (Promotional Products )4个一级行业外,其他行业均纳入
3)品的更新:大促期间不更新;大促后再更新!

