路上侠客本身的主业是跨境电商,近些年由于AI的火爆和技术的深入,为了提效和增加收益,路上侠客渐渐专研AI相关知识、工具使用、以及技术变现的方式。在公众号和知识星球积累了相当丰富的资源和技巧,相信能帮很多也在研究或学习AI的小伙伴一些启示和帮助,从而节省学习时间成本,少绕弯路,直接达到有效或高效的收获。
今天,我们就来展示下之前路上侠客用于提升主页跨境电商方面的一些成果。当然,如果您所处的行业也需要AI进行助攻的也可以联系路上侠客帮助您完成AI和业务的结合。
我们在运营亚马逊的时候时长会遇到很多数据分析的工作,而这些工作又及其繁琐和耗费时间,但是其结果又是可以对亚马逊运营产生相当重要的指导和决策作用,也就是大家经常提到的精细化运营,其实很多时候是围绕数据分析去展开的。
基于这个前提和目的,路上侠客在无代码编辑状态下使用AI开发了一套系统专门来进行对亚马逊运营数据的分析和指导。
首先是主界面我们看下:
这套系统由7大工具组成,分别为:SKU成本收入分析、财务分析、关键词广告分析、关键词投放加词表工具、库存管理、销售数据分析、销售环比分析、ASIN增长建议。
相信整个工具使用一圈,基本上亚马逊运营的运营核心数据就出来了,可以帮助你清晰地了解:“我现在做得如何?”“哪些SKU表现好”,“哪些产品滞销需要如何处理?”“关键词该优化哪些?”,“有无赚到钱?”,“我的费用结构如何?”“近期有无潜力产品?”,“广告如何具体做优化?”,“哪些产品做哪些工作还有上升的空间?”等等。有了这套系统从此运筹帷幄,一切尽在掌握。
然后,我们逐个来看下。
一. SKU成本收入
二. 财务分析
三. 广告关键词分析
四. 投放词表
五. 库存管理
六. 销售环比
七. 销售分析
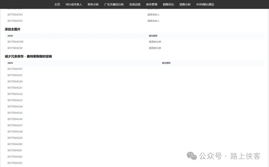
八. ASIN增长建议
业务流和AI结合应该是AI实用化最接地气的方式,如果有小伙伴对自己的业务工作流也需要进行AI自动化的也可以联系路上侠客进行深入了解和交流。
需要更多免费AI工具、最新Ai信息、详细使用和丰富Ai教程、Ai变现方法的小伙伴可以加入路上侠客的知识星球,一年会员,原价199元,现在只需99元。

