
下载个人所得税申报客户端,双击打开客户端,输入客户名称,密码登录到个人所得税申报平台。

点击人员信息采集,人员较少的话可点击直接添加即可,如果人数较多的话,点击“导入”,里面有导入模板,下载填写即可。点击添加后,进入人员信息填写状态,输入名称,身份证号码,手机号码等带“星”符号的部分,填写完整保存,身份证信息会从待认证变为认证成功,直接进行报送,获取反馈即可。
填写扣缴所得税报告表,月工资填写正常工资薪金报表,点击添加报表或者导入模板。

进入扣缴所得税报告表明细。填写人员工资收入,扣缴的五险一金社保款等,个税客户端自带税额核算情况,填写完毕后,会出现个人应缴税额。点击保存即可。最后,点击申报报送,获取反馈。
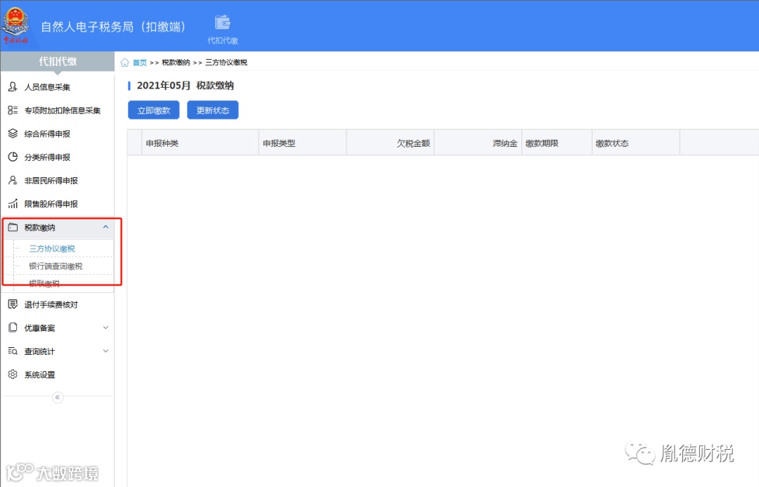
最后,如果有税额需要交纳,则直接点击税款缴纳即可。缴纳税款之后,会提示申报成功,缴款成功,如果没有税额的话,则会提示申报成功,无税额抵扣。

如果申报之后发现有错误的话,则需要点击申报更正,进行更正信息。
