摘要:5G网络的核心架构正在经历一场深层次的技术变革。服务化、云原生和网络切片提升了业务灵活性与部署效率的同时,也重塑了网络安全的边界与风险格局。为帮助企业与高校更系统地理解和应对这些变化,星云实验室构建了多阶段的5G安全实训课程、可复现的靶机环境以及自动化的评估工具,旨在为5G安全培训提供体系化、可实践的解决方案。
一、从架构演进看5G安全面临的挑战
过去的通信网络,安全防护多依赖封闭的安全边界。而在5G网络中,架构的服务化与云化让“边界”这一概念逐渐模糊。
网络从硬件逻辑走向软件定义,从单体系统转向分布式架构,这种转变带来了更高的灵活性,同时也让整个通信行业面临更多的安全挑战。
5G网络广泛采用虚拟化与容器化部署。网元不再运行在专有硬件上,而是作为容器实例动态分布在云平台中。
图1 云化的5G基础设施
这种灵活部署的优势显而易见,但同时也带来了新的隐患:
图2 云化环境的攻击路径
一旦虚拟环境被入侵,攻击者就可能在云基础设施内进行权限提升,控制整个集群,影响多个网元功能;甚至逃逸到宿主机,接管整个核心网域。云原生化带来了高弹性,也引入了更复杂的安全问题。
在5GC(5G核心网)中,各网元通过标准化API进行交互。这种服务化架构提升了模块间的解耦性与灵活度,使得网络功能可以像“微服务”一样动态组合。
图3 5G服务化架构
但另一方面,API的开放也意味着潜在的攻击入口被成倍放大:
图4 5G网元攻击路径
攻击者可利用网元(如NEF)开放API的鉴权弱点,通过伪造请求或窃取令牌等手段获得初始访问权限,进而利用NF间的信任关系横向移动,最终导致敏感数据泄露、业务中断或网络滥用。API的高效与开放,正在成为5G安全治理的核心矛盾之一。
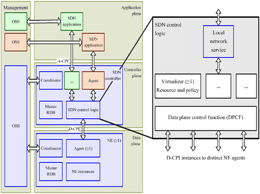
SDN(软件定义网络)通过将网络的控制平面与数据平面进行分离,使得SMF能够动态管理UPF用于标识用户会话的PDR和FAR,从而实现按需的会话管理和流量导向,提高了5G网络的灵活性和智能性。
图5 SDN控制逻辑结构
但其集中化控制结构也带来了新的攻击焦点:
图6 SDN控制面攻击路径
一旦控制面遭受攻击,攻击者即可修改流量路径,最终导致QoS降级、业务中断甚至用户数据泄露。集中化控制架构带来了高效性,同时也带来了潜在的“中枢风险”。
网络切片技术通过“网络即服务”的方式,将物理网络按需提供给不同垂直行业,为工业自动化、大规模物联网等差异化场景提供定制化的专用5G网络。
图7 网络切片技术
然而,这种“底层共享、逻辑隔离”的模型打破了切片间微妙的隔离平衡:
图8 面向切片技术的攻击路径
一旦攻击者攻陷了一个安全防护较弱的切片(如大规模物联网切片),就可能以该切片为跳板,通过共享的底层资源(如虚拟化管理程序漏洞、共用的物理服务器或交换机)实现横向移动,导致多个切片的连锁性安全故障。
这些架构变化,使得5G安全问题不再局限于漏洞防护或配置加固,而演变为一个贯穿架构设计、部署运维与安全运营的系统性工程。与此同时,行业也普遍面临一个现实困境:5G安全人才短缺,且攻防能力难以规模化复制。如何高效培养能理解架构、能动手实践的5G安全人才,成为新的行业难题。
二、面向5G安全挑战的人才培养路径
星云实验室常年致力于云和5G攻防技术的前沿领域研究,针对行业痛点,实验室提出了“三位一体”的5G安全人才培养方案:
图9 5G安全人员培养体系
通过由浅入深的实训课程掌握理论基础,借助仿真靶场提供真实环境,并利用评估工具强化攻防实践。实训、实战、验证相结合,以攻促防,提升安全人员在复杂、未知场景的安全技能。
5G实训课程:通过阶段性的培养模式,结合理论学习、动手实验与端到端的仿真演练,由浅入深使学员快速掌握风险识别、攻击利用到防护验证的5G安全技能。
5G靶机环境:结合开源能力构建高度仿真的5G靶场环境,为漏洞复现、漏洞分析、未知威胁挖掘、防护有效性验证、红蓝对抗等场景提供了统一、可控、可度量的基准环境,有效解决了此类环境在研究、教学与竞赛中面临的搭建难、控制难、复现难等现实问题。
5G评估工具:具备覆盖云基础设施、信令面网元、用户面功能等多场景的自动化评估能力。快速复现典型漏洞的完整攻击链,帮助学员直观理解漏洞原理与实际影响。同时,也可自动化验证目标5G环境的安全有效性,评估现有5G安全体系在面对各类威胁时的响应能力,帮助运营商早于攻击者发现潜在安全威胁,提升5G安全防护水平。
三、总结与展望
5G的快速部署与应用,既推动了数字化转型,也带来了前所未有的安全挑战。虚拟化、服务化、集中化与切片化等架构变革,在提升业务灵活性的同时,也扩大了攻击面,使得系统性安全风险成为行业焦点。
面对5G安全人才短缺与技能复制难题,星云实验室构建的“三位一体”培养方案,为企业与高校提供了一种新的路径——以体系化课程夯实理论,以真实靶场深化理解,以自动化评估工具强化验证。
未来,实验室将持续完善5G实训课程内容,丰富靶场场景,并扩充评估工具,以应对不断演进的5G安全威胁。后续文章,我们将详细介绍5G实训课程、靶机环境和评估工具,敬请关注。
责任编辑:吕治政
本公众号原创文章仅代表作者观点,不代表绿盟科技立场。所有原创内容版权均属绿盟科技研究通讯。未经授权,严禁任何媒体以及微信公众号复制、转载、摘编或以其他方式使用,转载须注明来自绿盟科技研究通讯并附上本文链接。
关于我们
绿盟科技研究通讯由绿盟科技创新研究院负责运营,绿盟科技创新研究院是绿盟科技的前沿技术研究部门,包括星云实验室、天枢实验室和孵化中心。团队成员由来自清华、北大、哈工大、中科院、北邮等多所重点院校的博士和硕士组成。
绿盟科技创新研究院作为“中关村科技园区海淀园博士后工作站分站”的重要培养单位之一,与清华大学进行博士后联合培养,科研成果已涵盖各类国家课题项目、国家专利、国家标准、高水平学术论文、出版专业书籍等。
我们持续探索信息安全领域的前沿学术方向,从实践出发,结合公司资源和先进技术,实现概念级的原型系统,进而交付产品线孵化产品并创造巨大的经济价值。
长按上方二维码,即可关注我

