免责声明
01
查看系统信息
pdsyw@pdsyw1024:~/桌面$ cat /etc/os-releasepdsyw@pdsyw1024:~/桌面$ uname -a
在终端输入命令,确认当前环境:银河麒麟桌面操作系统V10 SP1,Linux内核版本 5.4.18-142-generic。这说明我们正在使用银河麒麟V10 SP1环境。
02
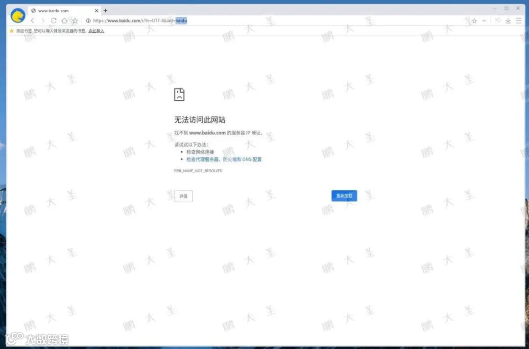
访问网页失败
在未配置代理的情况下,访问网页会报错。
03
配置系统代理
点击桌面右下角网络图标 → 选择 “网络设置” → 打开 “系统代理”。自定义HTTP、HTTPS、FTP、SOCKS代理地址和端口。
04
访问网页正常
此时,系统层级代理配置完成,浏览器已经可以正常访问外部网页。
05
更新系统源失败
pdsyw@pdsyw1024:~/桌面$ sudo apt update
很多人配置完系统代理后,发现 apt update 依旧报错,提示无法解析域名,软件商店也无法下载应用。显然,系统当前处于“离线”状态。这是因为APT命令行使用的代理与系统代理是独立的,还需要单独为APT配置代理。
06
软件商店下载软件失败
07
配置APT代理
点击桌面右下角网络图标 → 选择 “网络设置” → 打开 “APT代理”。自定义HTTP、HTTPS代理地址和端口。
08
重启系统
09
更新系统源正常
pdsyw@pdsyw1024:~/桌面$ sudo apt update
设置完成后,执行命令,输出结果正常,代表系统更新成功!
10
软件商店下载正常
此时,软件商店也可正常下载安装应用。
建议:
代理信息应由IT管理员统一下发,切勿随意填写。
若使用外部代理,请确认安全合规。
修改APT配置后如仍失败,可执行 sudo systemctl restart NetworkManager 再试。
往期回顾
Review of previous periods
●【统信UOS】Chromium启动总弹错?两步让浏览器安静又稳定!
扫码添加
添/加/好/友
进/群/交/流
·end·
—如果喜欢,快分享给你的朋友们吧—
我们一起愉快地玩耍吧

