生意助手:首款“懂外贸”的AI-native工具上线
助力商家智能发品、接待与分析,全面提效外贸生意

生意助手是融合阿里巴巴国际站24年数字外贸实践经验、全球生意洞察与前沿AI技术打造的首款“懂外贸”AI-native工具[k]。该工具聚焦「发品、接待、分析」核心外贸场景,提供智能化辅助,帮助商家提升转化率、拓展商机、实现生意增长[k]。



当前,生意助手已在标题优化、图片生成、视频制作、RFQ智能接待、回复润色、机会分析、单品诊断等垂直功能上实现突破[k]。产品将持续基于商家反馈迭代升级,确保能力持续进化[k]。
一、如何开通
1、七大行业正式开通
自11月1日起,主营类目属于以下七大行业的客户可正式开通并计费使用:
- 消费电子(Consumer Electronics)
- 包装印刷(Packaging & Printing)
- 电气设备及用品(Electrical Equipment & Supplies)
- 家用电器(Home Appliances)
- 礼品与工艺品(Gifts & Crafts)
- 安防(Security)
- 家居园艺(Home & Garden)
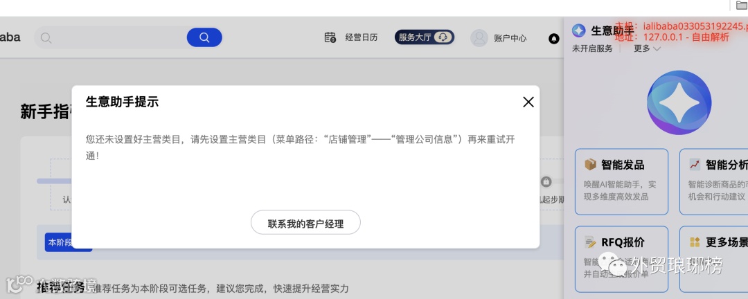
开通步骤:完成付款后,进入生意助手页面点击“去开通”,设置开通时间,系统将按设定时间自动激活功能[k]。



2、非七大行业试用申请
其他已购客户可于11月4日起申请免费试用权限,试用将于12月1日0点关闭[k]。
申请路径:主账号登录MA首页 → 点击右上角生意助手图标 → 点击“免费试用”获取权限[k]。


注意事项:


二、功能操作指南
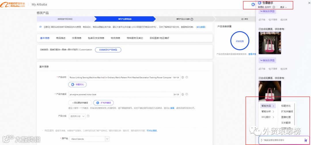
1、智能发品:全面提升运营效率
基于国际站海量买家行为数据,生意助手可智能优化商品标题、图片、视频,扩充关键词,提升曝光与转化[k]。

功能介绍
- 标题优化:输入中文标题,一键生成符合海外市场需求、突出卖点的英文标题[k]。
- 关键词扩充:输入关键词,自动扩展高关注度关键词矩阵,提升搜索曝光[k]。
- 图片优化:上传图片后,智能生成多风格场景图,适配多样化使用场景,降低拍摄与修图成本[k]。
- 智能视频生成:上传基础素材,自动生成带真人英文语音、字幕和背景音乐的商品视频,突出核心卖点[k]。
如何唤起
方式 |
途径 |
图片 |
1 |
MA-商品管理页面-右上角,点击「生意助手」或输入“/”唤起智能发品 |
|
2 |
MA-商品管理-编辑商品页面-右上角或信息填写区 |
|
3、智能分析:洞察先机,优化产品
依托国际站24年跨境贸易数据积累,生意助手可深度分析市场趋势,提供专业诊断与优化建议[k]。

功能介绍
如何唤起
方式 |
途径 |
图片 |
1 |
MA-数据参谋-产品参谋-右上角生意助手,输入“/”唤起机会分析或单品诊断 |
|
2 |
MA-数据参谋-产品参谋-产品分析列表-点击“诊断”按钮 |
|
提示:
四、商家寄语
AI大模型需持续训练与反馈,生意助手将随着使用不断优化迭代[k]。当前存在的问题将通过功能升级或新方案逐步解决[k]。感谢商家的支持与期待。
生意助手是起点,不是终点[k]。从专业到专有,我们持续前行[k]。AI的发展需要平台与商家共同打磨,国际站愿与广大商家携手开启AI智能商业新时代[k]。
五、常见问题解答(FAQ)
问:生意助手正式可用的七大类目是哪些?
答:消费电子、包装印刷、电气设备及用品、家用电器、礼品与工艺品、安防、家居园艺[k]。
问:续费商家是否可仅续费29800元基础版,而不必购买35800元智能版?
生意助手功能答疑及最新升级说明
针对商家关注的生意助手使用问题,现就会员购买、功能使用、反馈机制及产品升级等方面进行集中说明。
问:国际站会员产品出口通、金品诚企是否可正常购买?
答:可以购买,出口通、金品诚企会员正常存在,平台新增智能版会员选项,具体购买事宜建议咨询客户经理[k]。
问:商家后台能否查看当月剩余使用次数?未使用次数是否可结转?
答:可在生意助手页面点击“?”查看当月剩余次数;使用次数按月清零,不支持结转[k]。
问:使用次数是否按店铺维度共享?是否限制子账号使用?
答:使用次数以店铺为单位共享,不区分主子账号,所有账号均可使用[k]。

问:如何反馈生意助手使用中的问题?
答:可在对话框内通过“不错/不理想”按钮提交反馈,并填写建议与联系方式;也可通过小何在线或联系客户经理进行反馈[k]。

问:关键词扩充出现重复或类似词如何解决?
答:因新发品信息输入较少可能导致重复,预计11月底版本将优化,去除重复词并提升关键词质量;建议商家补充更多属性与卖点信息以提升生成效果[k]。
问:抠图效果不佳,如边缘缺失、区域错误等?
答:产品能力将持续迭代,未来将增加智能选区功能,支持商家手动调整抠图区域并重新生成[k]。
问:使用次数按单图还是按产品计算?
答:按一次返回结果计算,目前每次生成一张图即消耗一次[k]。
问:哪些类目暂不支持场景图功能?
答:目前服装类目暂未开放,相关功能正在开发中[k]。
问:是否支持模特图、调整产品大小/位置、添加文案等功能?
答:相关功能预计12月下旬起逐步上线,产品将持续迭代优化[k]。
问:场景图效果差或场景不匹配?
答:平台正对国际站各叶子类目进行专项大模型训练,将显著提升场景图与产品的匹配度[k]。
问:白底图或场景图生成失败怎么办?
答:已有专人按周跟进解决生成失败问题;建议商家可尝试更换图片重新生成[k]。
问:生意助手生成的视频是否为优质视频?
答:目前无法保证全部生成优质视频。优质主图视频数量有限,生意助手主要用于帮助商家低成本快速制作普通视频[k]。
机会分析与单品诊断功能说明
问:什么是机会分析?
答:机会分析是对产品所在行业及细分市场的潜力评估,通过选定产品确定分析类目[k]。
问:机会分析基于哪些数据?
答:综合使用国际站、海关数据,以及数据参谋中的市场、产品、选词、买家等模块数据[k]。
问:全球趋势分析基于几级类目?
答:基于二级类目进行,涵盖该类目下国际站活跃买家及中国出口海关数据趋势[k]。
问:市场分析最细颗粒度?
答:可细化至二级类目、叶子类目及细分市场层级[k]。
问:什么是产品类目?
答:发布产品时需选择的一至四级类目结构,如“办公文教用品-笔记本和写字板-素描本”为三级类目路径[k]。
问:什么是叶子类目?
答:类目体系中最末端的最小分类,如上述示例中的“素描本”即为叶子类目[k]。
问:什么是细分市场?
答:在叶子类目下,基于买家需求由大数据聚合形成的更细分类,用于机会发现,如“精装素描本”“皮革封面素描本”等,可在数据参谋-产品发现中查看[k]。
问:机会分析可发现哪些爆品机会?
答:可获取细分市场下的热词、热门属性及目标国家信息,辅助新品开发决策[k]。
问:什么是单品诊断?
答:基于单品近30天数据表现,结合同类对比与市场供需关系,评估运营潜力并提供优化策略,包括P4P投放、关键词推荐、场景建议等[k]。
问:单品诊断的核心用途?
答:1)了解商品当前表现与同类对比,判断是否值得继续运营;2)获取具体运营方向与行动建议[k]。
问:单品诊断使用哪些数据?
答:访客人数、商机人数、点击率、商机转化率及其同品类对比数据[k]。
问:单品诊断数据口径说明?
访客人数:近30天商品详情页访问人次,同一天去重,跨天不去重。
商机人数:近30天产生TM、询盘、订单等行为的买家人次,同一天去重,跨天不去重。
商机转化率:商机人数 / 访客人数。
高商机转化:转化率高于同品类头部20%。
低流量:访客数低于同品类尾部20%。
低点击率:搜索曝光点击率低于同品类尾部20%。
低商机转化:转化率低于同品类尾部20%。
注:同品类指细分市场,算法依据商品标题、详情等信息判定,较叶子类目更精细[k]。
问:RFQ智能报价生成文案是否消耗使用次数?
答:每次生成或重新生成均消耗1次文本类使用次数[k]。
问:使用RFQ智能报价提交报价是否消耗报价权益?
答:智能报价仅为内容辅助,提交报价时仍正常消耗报价权益条数[k]。
问:RFQ智能报价文案包含哪些内容?
答:包含公司优势、商品卖点、对买家问题的回应及引导性提问;公司优势信息来源于MA后台“公司核心优势描述”[k]。
问:RFQ智能报价能否保证买家反馈?
答:不能保证。智能报价有助于提升转化效率,但最终效果取决于商品竞争力与买家匹配度[k]。
问:AI润色功能在哪里使用?
答:在阿里卖家PC端会话窗口,输入“/”可唤起功能[k]。
问:AI润色如何操作?
答:先输入待润色文本,再输入“/”选择AI润色,系统将对“/”前内容进行优化[k]。
问:AI润色支持中文吗?
答:支持将中文润色为英文[k]。
问:AI润色支持输出小语种吗?
答:暂不支持,可先润色为英文后再进行翻译[k]。
问:AI润色为何会删除部分词语?
答:为使表达更符合外国买家习惯,可能去除不常用语气词[k]。
问:AI润色为何会补充内容?
答:在不偏离原意基础上,可能结合上下文补充内容以提升语句完整性与可读性[k]。
产品最新升级点
场景图1次生成3张 2023年11月17日
升级点:场景图由单次生成1张升级为3张
范围:全部行业(服装类目除外)
利好:提供更多场景选择,提升图片多样性与使用效率
示例图:(使用方法不变)








