
海外用户大多没有微信、也不愿意使用手机号注册,eLink支持海外用户邮箱注册登录。
2. 收款问题
海外用户少有微信钱包和支付宝,商家只能让用户线下转账、熟人支付,eLink支持海外用户使用PayPal钱包付款、信用卡和其他本地支付。
3. 语言问题
商家的用户和员工遍布全球,来自不同语言背景的用户无法顺畅使用,商家的海外员工看不懂管理台,eLink支持八种语言,用户和员工可按需自主切换语种。
4. 合规问题
由于国内外法规政策影响,商家的海外数据合规性常常受到挑战,eLink以海外公司主体运营,解决合规问题。


第1步进入eLink官网,官网地址:eLink
第2步点击【免费试用】,输入邮箱等信息
第3步填写店铺名称和完成店铺信息注册成功
第4步开始使用eLink!
进入eLink官网,官网地址:eLink
● 商家操作流程
支持切换管理台语言,满足商家的海外员工/老师顺畅操作管理台的需求,示例图如下:
支持海外用户通过邮箱、手机号注册账号并登录
● 用户操作流程
用户在商家店铺或者购买商品时,可通过邮箱或手机号注册并登录,示例图如下:
目前支付的支付服务提供商:paypal(paypal钱包)和airwallex(信用卡及其他本地支付)
● 功能简介
支持以下24种支付和结算币种:
支持图文、音频、视频3种形式
● 商家操作流程
商家在管理台【课程】创建课程,选择图文、音频、视频作为课程小节内容,示例图如下:
第1步:进入课程列表


支持实时直播和视频直播2种直播形式,支持直播间带货。此外,为了满足不同场景的直播需求,分为:①【直播】可用于直播间带货、品牌宣讲等,②【直播课】在课程中添加直播小节,可用户课程交付和引流转化。
直播和直播课核心能力完全一致,下面以直播为例介绍:
● 商家操作流程
商家在管理台【直播】创建直播,示例图如下:
第1步:进入直播列表
支持创建和售卖实物商品,支持商品多规格多库存设置;支持到店自提和国际物流2种配送方式;支持查看订单状态和物流轨迹;支持直播带货。
● 商家操作流程
第1步:创建实物商品并发布
第2步:对物流配送等进行设置
●支持设置运费模板
●支持设置到店自提信息
●支持设置自动收货时间
第3步:将商品链接分享给用户,用户下单后可在订单管理
第4步:发货/核销
●需快递配送的商品,可在管理台操作【发货】
●需用户自提的商品,可在管理台操作【核销】
第5步:在订单详情查看物流轨迹等
支持订单查看和售后处理等
● 商家操作流程
商家在管理台【订单】管理订单和处理售后,示例图如下:
●用户操作流程
用户购买课程后在个人中心【购买历史】中查看自己的下单情况,示例图如下:
支持查看和管理用户信息
● 商家操作流程
商家在管理台【用户】中操作,示例图如下:
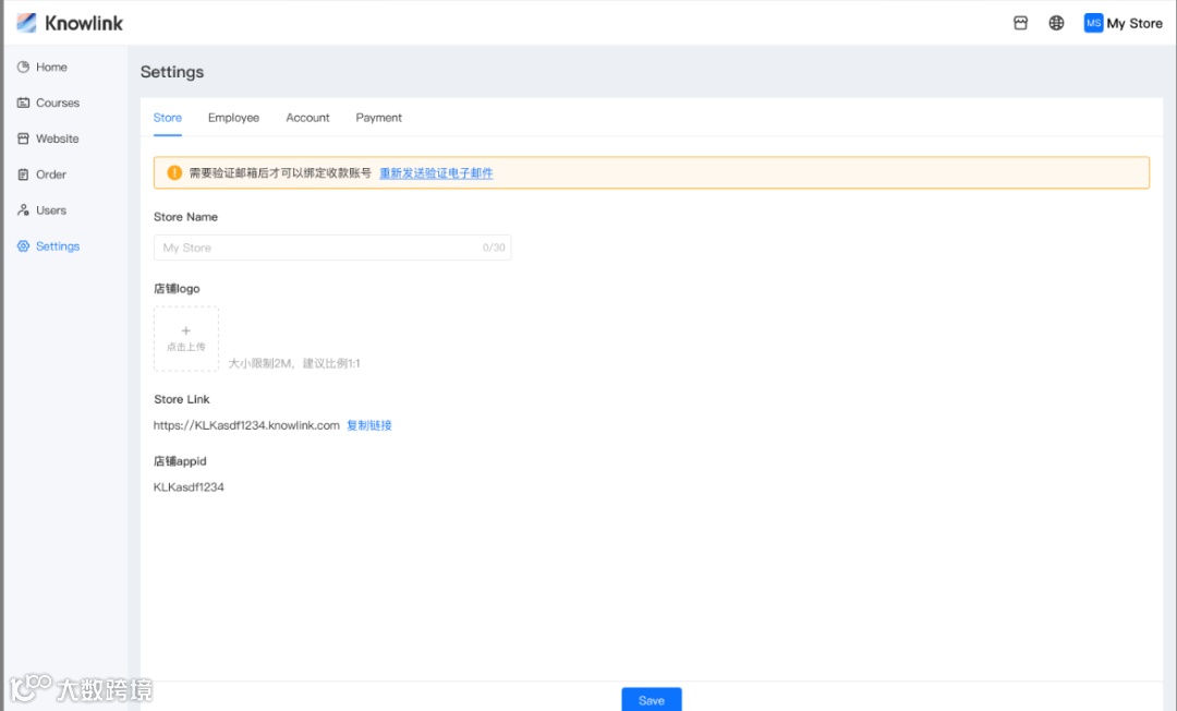
支持编辑店铺信息,添加和管理员工
●商家操作流程
商家在管理台【设置】中操作,示例图如下:
Knowlin采用响应式布局,支持任何尺寸屏幕适配,满足商家和用户不同场景需求,示例图如下:
大屏示例图
回答:eLink是小鹅通推出的全新海外品牌,是服务于商家知识出海的工具产品;小鹅通知识店铺是服务于商家国内业务的工具产品。
eLink与当前的小鹅通知识店铺没有任何数据关联,需要重新开通注册。
问题2:eLink对于商家资质的要求?
回答:暂无要求,完成注册即可创建店铺试用,限时免费。
问题3:开通海外支付有什么要求?
回答:当前eLink支持Paypal支付和Airwallex支付,如需开通,请在开通账户前,提前联系海外版群管家,可以联系对方客户经理协助申请(切记对接我们再注册,否则后续出现awx无法收单的问题我们无法直接处理)
1、PayPal支付:需要商家自行申请PayPal企业账号(不支持个人账号),大陆主体和海外主体均可以申请PayPal账号。注意,大陆主体PayPal不支持向中国大陆C端PayPal用户收款,仅支持跨境交易。
2. Airwallex支付:只支持境外主体申请,例如:
a. 香gang、新加坡、英国、欧洲
b. 澳大利亚(主体要求较为复杂不推荐)
c. 美国(主体需要法人或员工持有ssn/itin)
问题4:有支付手续费吗,具体是多少?
回答:eLink暂时限免,不收取任何费用,但PayPal和Airwalllex会向商户收取一定的手续费。
PayPal收费:手续费的计算方法“交易流水*M%+N”,M为抽成比例,根据PayPal商户主体所在GJ地区有所不同,本地交易和跨境交易也不同,大陆商户跨境交易M=4.4%,香G本地交易M=3.9% ,香G跨境交易M=3.9%+0.5%=4.4%
N为固定费用,与用户的币种有关,具体请查看PayPal官网PayPal商家费用 - 货币兑换 - PayPal中国
Airwallex收费:空中云汇报价单
问题5:eLink支持哪些国家地区?
回答:eLink是一个SaaS工具产品,对于C端用户来说,海外用户均可以使用,但不支持大陆用户访问。对商家来说,不限制商家的主体所在地区,个人、企业均可,暂时无需认证。
问题6:eLink可以带来流量吗?
回答:不能,eLink是一个独立站工具,每个商家的独立站都是隔离的,不能够带来新增流量。
问题7:eLink支持信用卡支付吗?
回答:已支持Airwallex支付通道,可以支持信用卡和本地钱包,如需要开通,请联系海外版群管家,可以对接Airwallex客户经理协助申请
小编导读
往期推荐

