上海海关关于开展进口危险化学品检验模式改革试点的通告
进口危险品信息备案系统
+
上海国际贸易单一窗口“进口危险品信息备案系统”正式上线
为坚决筑牢国门安全防线、服务经济社会发展大局,实现对上海口岸进口危险品的精准服务和有效监管,上海海关开发的“进口危险品信息备案系统”已正式在上海国际贸易单一窗口部署应用。
让我们一起先来看看它有什么优势吧~
企业类型更兼容。系统可供各类企业使用,无论您是危险品物流企业、生产企业还是报关企业都可以运用本系统进行备案。
产品备案更便捷。系统支持以物料号为索引进行备案,无缝对接企业自有信息系统及产品管理要求,便于企业使用和后续管理。
备案内容更精简。对于企业和产品信息,只需进行一次备案,后续每次进口都可直接引用,大大减少企业上传信息量,增加系统使用好感度。
那~我使用了这个系统后有什么用呢?
提前获取监管证件提醒。海关对近几年进口危险品查验异常情况进行了梳理分析,提炼出最容易导致危险品滞留的重点监管证件,在企业完成备案时,系统能进行有效提醒,由此大大降低差错率。
实时获取货物通关状态。对于使用本系统完成备案的进口危险品,系统已实现与海关业务系统的对接,对货物通关状态进行实时展示。同时系统还有各类催办功能,帮助企业掌握通关进度,提高通关效率。
单一窗口网址:

找到上海单一窗口的登录界面,点击“卡介质”,见上图中的红框部分。页面跳转至标准版单一窗口,通过在标准版单一窗口登录页面输入卡介质密码登录。

二、系统使用
进入单一窗口的主页面后,通过右上角“应用”找到进口危险品信息备案系统的图标,点击后进入系统。具体的路径为:应用—货物申报—进口危险品信息备案,如下图:


目前系统功能分为:
◆企业信息备案上传:对危险品收货企业信息进行备案,备案内容主要包括企业名称、联系人、联系电话等。(可同时备案多家收货企业)
◆产品信息备案上传:对进口危险品信息进行备案,备案内容主要包括货物名称、HS编码、危险特性、UN编码、危包类别等。
上述两类备案信息,一次备案即可。
◆批次信息备案上传;有了货物进口计划后,对危险品进口批信息进行备案,备案内容主要包括:预计进口时间,运输方式,提运单号等。
注意:具体的操作按以下步骤进行:企业信息备案上传—产品信息备案上传—批次信息备案上传,用户如果前面没有按步骤顺序操作,将不能完成备案。

◆ 未申报:海关已获取物流信息,企业尚未进行报关单申报
◆ 申报未放行:企业已完成报关单申报,报关单尚未放行
◆ 放行未提离:报关单已放行,企业尚未提货
◆ 已提离:企业已完成提货
◆未获取(默认):海关尚未获取物流信息
对于“未申报”“申报未放行”“放行未提离”这三类情况,单一窗口页面中可进行查询、展示之外,符合一定条件的,企业备案时填写的联系人也将收到短信提示。
◆未申报:联系人将在货物抵港第6天、第10天、第15天收到催促申报提示。
◆ 申报未放行:联系人将货物命中查验指令后收到催促办理查验手续的提示。
◆ 放行未提离:联系人将在报关单放行后每3天收到催促办理货物提离手续的提示。
海关对实际工作中查验异常的情况进行了分析,对进口危险品工作中,企业最容易遗漏的部分重点监管证件进行了梳理,在企业上传备案信息完成提交后,系统将对部分重点监管证件进行提示,便于企业提前获知相关信息,避免差错,提高通关效率。
上海国际贸易单一窗口“进口危险品信息备案系统”正式上线,在企业完成备案时,系统能进行有效提醒,完成备案的进口危险品,系统已实现与海关业务系统的对接,对货物通关状态进行实时展示。同时系统还有各类催办功能,帮助企业掌握通关进度,提高通关效率。
一、信息备案操作流程
1.打开并登录上海单一窗口,依次点击右上角的“应用”-“货物申报”-“进口危险品信息备案”,进入系统

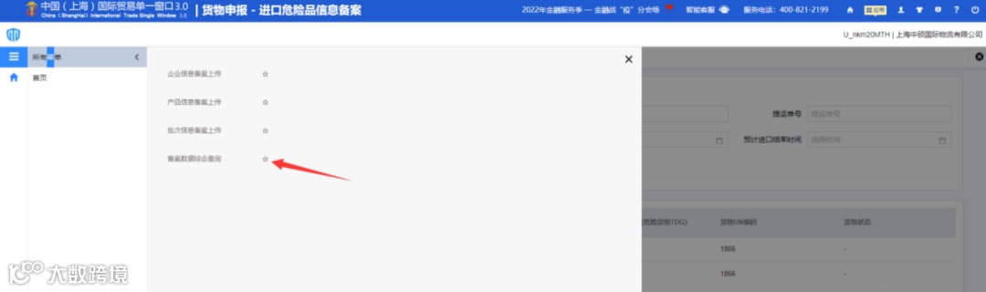
2.点击左方列表按钮,点击“所有菜单”,依次打开“企业信息备案上传”-“产品信息备案上传”-“批次信息备案上传”,方便后续使用

3.首先点击“企业信息备案上传”中的“企业信息备案模板”进行下

4.下载完成之后点击excel打开文件,如实地按照表格要求填写信息,注意:需在第四行输入信息,在第三行输入信息是无效的,会导致导入不成功的情况出现。

5.录入完成信息之后,回到“企业信息备案上传”,点击“企业信息备案上传”,将刚刚的excel文件进行上传,上传成功之后会有显示“导入成功”字样。

6.接着点击“产品信息备案上传”,进行模板下载,并按照要求填写表格所需内容。填写完成后也是如上操作,将对应excel进行上传。注意:需在第四行输入信息,在第三行输入信息是无效的,会导致导入不成功的情况出现,成功上传后会有如下图所示的提示。



7.最后点击“批次信息备案上传”,进行模板下载,并按照要求填写表格所需内容。填写完成后也是如上操作,将对应excel进行上传。注意:需在第四行输入信息,在第三行输入信息是无效的,会导致导入不成功的情况出现,成功上传后会有如下图所示的提示。


8.在成功导入所有信息之后,点击“所有菜单”中的“备案数据综合查询”,点击查询,或者按照要求查询,之前导入的数据就会成功显示在列表中了。


二、经验分享
需要特别注意的是,以上操作必须按照第一步“企业信息备案上传”,第二步“产品信息备案上传”,第三步“批次信息备案上传”,来进行操作,如果操作顺序有误,会导致信息无法成功导入。
此次单一窗口新增的“进口危险品信息备案”系统,能有效地帮助货主和报关企业,了解进口危险品进行到了哪个环节。
三、温馨提示
在“备案数据综合查询”中的货物状态,如成功上传后未能显示货物状态,则需要等到第二天再进行状态查询,单一窗口每天凌晨会进行一次同步更新。


