
近日,小编发现海关总署官方网站发布了海关总署公告2022年第1号(关于发布原产地证书数据及附件导入接口规范的公告),勤奋好学的小编默默地打开新发布的公告。哇!原来是关于发布原产地证书数据及附件导入新的接口规范呀。
话不多说,小编邀请大家一起来学习学习。
学好数理化,哦不,是学好海关总署公告,通关申报啥都不用怕。
首先,我们来看一下海关总署公告2022年第1号(关于发布原产地证书数据及附件导入接口规范的公告),公告地址:http://www.customs.gov.cn/customs/302249/2480148/4110189/index.html,点击下载公告附件《原产地证书数据及附件导入接口规范》可查看相关接口规范哟。
根据中国电子口岸数据中心相关通知:
1.文中所说第三方平台主要为非业务主体的第三方软件平台,2020年12月份以后使用第三方软件平台申请的原产地证书数据在单一窗口仍可查询到,基本不影响企业对历史数据的查询、复制、打印等操作。同时,以上企业均需注册单一窗口账号。
2.建议企业充分学习总署公告内容。
3.单一窗口导入客户端、16号公告客户端均可导入原产地证书数据,企业可通过接口方式实现自身内部信息化系统与单一窗口对接进行申报。如无内部信息化系统,可通过单一窗口或“互联网+海关”界面录入的方式申请证书。
原产地证书申请的企业如何办理相关业务呢?
下面小编以“单一窗口”标准版系统为例
上实操啦
一
界面录入方式:
企业可通过中国国际贸易“单一窗口”标准版系统界面录入的方式申请证书。(企业如无内部信息化系统的情况下,可使用该方式申请。)
“单一窗口”系统录入操作流程:
01
登录中国国际贸易“单一窗口”
(https://www.singlewindow.cn/)
→标准版应用→原产地→海关原产地证书申请。
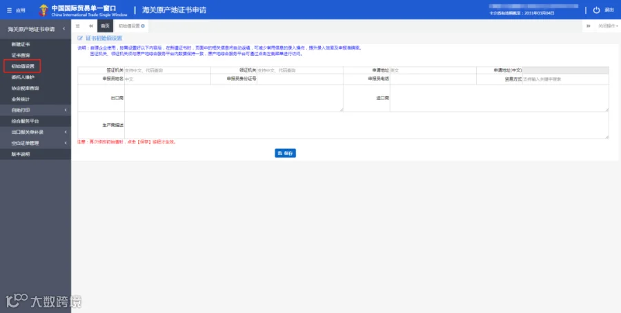
02
自理企业点击左侧菜单栏“初始值设置”,可设置原产地证初始值,如签证机关、领证机关、申请地址、出口商英文、申报员身份证号码等。在新建证书时,页面中的相关信息将自动返填,减少了常用信息的录入操作,提升了录入效率及申报准确率。
03
具有代录入资质的企业点击左侧菜单栏“委托人维护”,可以录入委托人产地证备案号、组织机构代码、委托企业中文名称。
04
点击左侧菜单栏“新建证书”,选择企业所需申请的证书类型。
05
录入数据界面中,黄色底框的字段为必填项。请根据实际情况逐一填写基本信息、货物信息。
06
如使用Excel导入货物信息,可点击页面下方的“Excel导入”按钮,首次导入请先下载新模板。
二
导入方式:
企业可通过中国国际贸易“单一窗口”标准版系统导入的方式申请证书。(企业如有内部信息化系统,可实现与单一窗口系统联网对接)
在此,小编温馨提醒:
1
请有系统对接需求的原产地证书申请企业按照原产地证书数据及附件导入接口规范(海关总署公告2022年第1号)开展接口改造工作。
2
自2023年1月1日起,海关导入接口只接收原产地证书申请企业自行导入报文,且不再接收第三方平台导入报文。
好啦
以上就是小编学习整理出来的内容
希望对大家的业务有所帮助
✦✦
来源:12360海关热线

