政策解读:发布海关最新政策措施和法律法规权威解读。
疑难解答:海关专业团队将及时回应并协调解决企业疑难问题。
信息推送:及时向企业推送海关政策宣讲活动及相关信用信息。
培训考核:开展企业培训及考核测评。
调查问卷:发布并接收企业相关调查问卷。
如何登录?
方式一
点击“中国海关信用管理”微信公众号下面的“服务平台”按钮即可进入。
方式二
只需扫下方的二维码即可进入!
方式三
点击“12360服务”微信公众号下面的“便捷服务—中国海关信用管理”按钮。
SPRING
账号注册、激活及登录流程
1
第一步:
在微信公众平台手机端首页,点击【我的】-【用户注册】。
2
第二步:
新增一个企业(管理员)账号,用户按要求录入注册单位基本信息。
3
第三步:
用户按要求录入注册管理员账号信息。
4
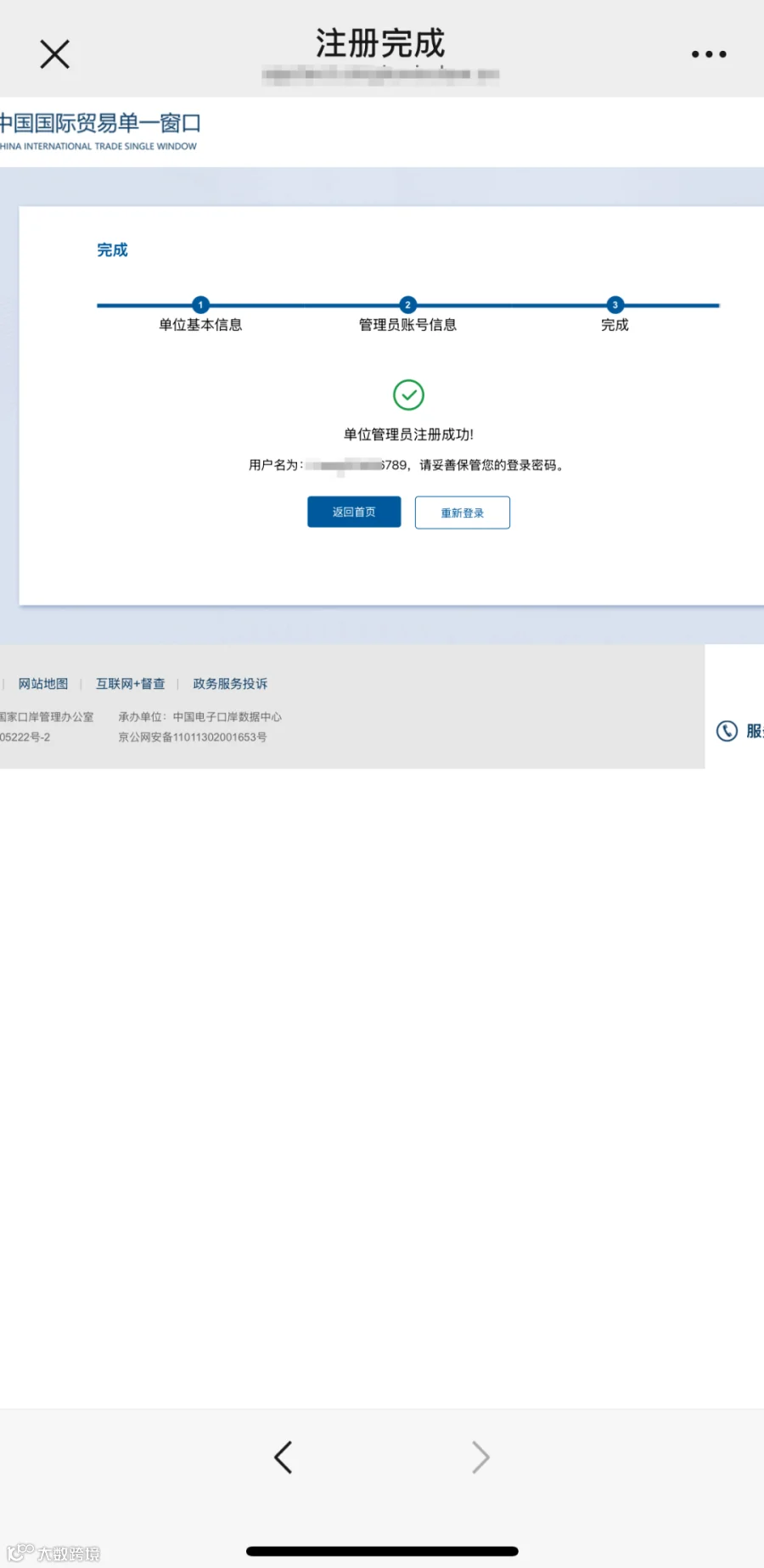
第四步:
注册完成。
5
第五步:
企业在微信公众平台手机端首页,点击【我的】-【用户登录】,可进入登录页面。
6
第六步:
录入账号信息,即可登录使用。
7
电子口岸IC卡(USBkey)账号激活/查询:登录国际贸易“单一窗口”,进入用户管理系统,找到未激活的账号,点击“激活”。
8
新增企业操作员账号:使用“单一窗口”用户管理系统,找到“操作员信息”功能模块,按指引录入操作员信息。
赶快行动起来,登录平台,提升信用管理水平,享受更多政策红利吧!
供稿 | 拱北海关稽查处、沈阳海关稽查处

