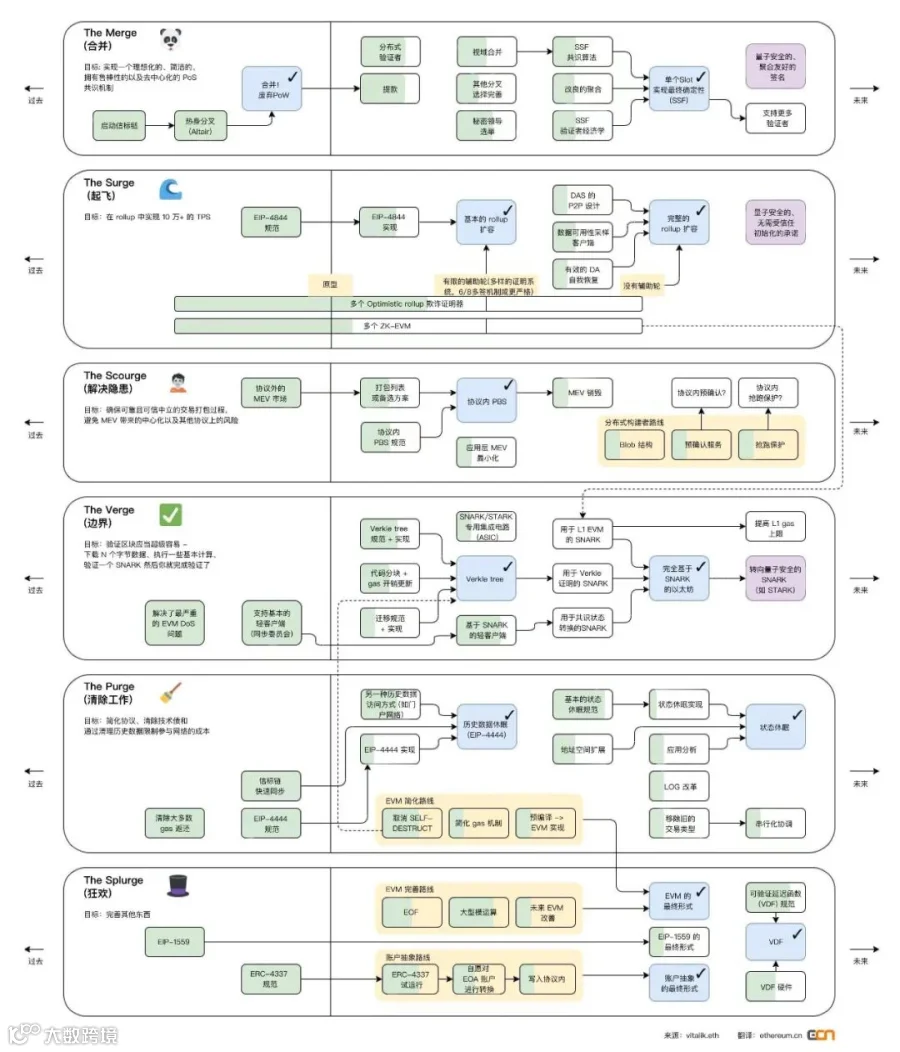
ETH转POS Merge路线图,最近V神又更新了一版,加了个The Scourge阶段,借此正好把这个最新版的做一个超白话解读,争取让不太懂技术的朋友也多少能明白,ETH打算未来几年干些什么事儿!
首先,不得不说,单就这么一个图,就足以看出,ETH在公链领域绝对的统治地位。虽说交付拖延症是常态,但是你看看里面涉及这一堆的技术和解决方案,哪个公链能弄出来这么多不管懂技术还是不懂技术都感觉"眼花缭乱"的路线图来?
真没有!
就凭这张图,ETH就绝对有"公链霸主"既视感……
废话不多说,拆开来白话解读一下,只挑重点的讲。

01
Merge - 这个是跟共识关系最大的
已完成:POW变成了POS,没得传统意义上矿机"挖矿"这一说了,不信你看看现在显卡价格降的……
未完成:提款,分布式验证者,秘密领导选举,单槽终结。
提款
当年那些通过Lido,交易平台,或是自己折腾质押进ETH2.0的ETH,锁了快两年了,还提不出来,真的是等到花儿都谢了……当然理论上可以通过Curve上的stETH-ETH池子,或是交易平台上面的Xeth之类的退出,不过多少都有滑点,不是"原生退出",未来两三个月,提款差不多应该就准备完毕了,不过不可能所有人同时退出的,得排队,而且说实话,我也不觉得会有几个人退出,现在这质押率,跟其他的POS公链比,才到哪啊……分布式验证者
不是总是批评Lido份额太大,容易垄断,造成安全隐患么?有了这个分布式验证者技术,就可以把单个验证者的工作分布到一组分布式节点中,所以既可以解决单节点失效带来的安全性与在线弹性等问题,又同时降低了单个验证者表现不佳或行为不端的风险。秘密领导选举
现在POS虽然没有挖矿了,改成协议随机抽签到某个Validator出块,但过程是公开的,所以理论上出块的那个节点是很容易成为"活靶子",遭受DDOS之类的攻击,Solana也有这个问题。秘密领导选举就是让这个过程变成不透明,你想攻击下一个出块节点?不好意思,你找不着。单槽终结
现在的ETH,一笔交易真正实现终结,即不可回滚的状态,需要几十个Slot,大概10多分钟才行,作为一个"世界结算层"这个时间未免有点过长了. 单槽终结就是要争取把这个终结时间从几十个Slot变成一个Slot那么久,12秒拍板!是不是快了好多?
02
Surge - 这个是跟性能与费用关系最大的
已完成 - EIP4844, 也就是Proto-Danksharding的设计与提案。
未完成 - EIP4844的实施,OP的欺诈证明,ZKEVM,DA层的各种技术。
EIP4844
之前文章讲过多次的Proto-Danksharding,主要就是为了Rollup而服务的,为什么叫Proto呢,因为完整版的Danksharding东西太多了,开发完成至少3年起步,所以先弄个简易版的用着,把最最重要的性能和费用问题先给解决了。EIP4844实施之后,Layer2的数据就不用像之前存到那么贵的CallData了,有专门的一个Blob区域来存储,费用直接降一个数量级。OP的欺诈证明
很多人其实不知道,Arbitrum现在是有欺诈证明的,OP没有,因为之前改了架构所以还在开发中,是不是没想到?!ZKEVM
这个就更离我们还有至少2年的时间,即便开发完成,几万行的代码复杂度与OP也完全不是一个量级,肯定充满了各种bug和问题,需要时间去调试,验证,实践……DA
EIP4844理论上只是个过渡方案,终极的Rollup扩容还是需要有一套专门的DA方案,也就是真正Danksharding的阶段,其中的关键技术便是DAS - 数据可用性采样,了解Celestia的老铁一定都不陌生,以太坊也同样在搞这个。不过么,看着进度,做好2-3年,甚至更久的准备吧……希望在下一轮牛市的时候能够有幸得见,哈哈。
03
Scourge - 这个是新加的,与抗审查和MEV关系最大
其实对比老的路线图,你会发现Scourge很多东西是从原来老路线图那个Splurge阶段抽离出来的,弄成一个单独的路线图,说明对于抗审查与Mev的重视程度也提升了许多。
已完成 - 外部Mev市场,这个明显说的是Flashbot发布的Mev-Boost,至于干啥的,下面说未完成的时候会再次提到。
未完成 - Inclusion list,协议内置PBS,MEVBurn。
协议内置PBS
无论从抗审查还是MEV角度,把之前的区块提案者拆分成提案者+打包者两个角色都是对这个问题的一个解决思路,说白了就是以前出块你自己干了,啥好处都让你捞了,现在分开角色,一个只负责打包并出价,另一个只负责接受最佳报价,通过博弈把之前提案者区块打包"大权在握"的局面给打破了,或者说以前你要想搞点不好的事情,贿赂一个人就行,现在得把俩都贿赂了,至少难度就提升了很多。但要在协议层面实现这个,大概率还得个两三年,所以我们在应用层实现了一个类似的功能,也就是上面提到的Flashbot发布的Mev-Boost,在应用层面把这两个角色给拆分了。Inclusion List
虽然角色拆开了,贿赂的人数增多了,但万一就是有打包者想要审查交易,就是不给某个交易上链咋办?这个技术就是阻止这件事发生的,提案者会提交这么一个list,里面包含自己观察到的所有交易,打包者必须在打好的包里包含这些交易,否则出再多钱提案者也会拒绝。MevBurn
有那么点1559的feel,把"打包区块的权利"直接协议内拍卖。反正出价最高的那个打包者又不傻,不可能亏钱,那么他的出价应该会略小于MEV,MEV就直接销毁完事儿了。
04
Verge - 这个跟节点验证门槛关系很大
已完成 - 基本上没啥真的可以被称作已完成的。
未完成 - Verkle tree,完全ZK化的ETH。
Verkle tree
有关Verkle tree与大家都知道的默克尔树的对比,就是个太过技术化的数据结构问题了,有兴趣的老铁自行研究就好。总之这玩意部署完了之后,对区块验证的门槛降低,丝滑度提升,因为验证者不需要存储所有状态也能参与交易验证。凡事能降低门槛的事情,自然就是有助于提升去中心化的东西。完全ZK化的ETH
ZK已经毫无疑问是区块链技术领域的"显学",但一般人对ZK的理解更多是在L2上,比如Zk-Sync,Starkware,而ETH2.0的路线图里,L1也得ZK化,包括EVM、Verkle 证明以及共识状态转换这些有的没的,都给他Snark化了。N年之后,量子计算机有威胁了,还要转到类似Stark这种量子安全的算法上来
05
Purge - 这个跟节点的存储大小关系很大
已完成 - EIP4444的定义。
未完成 - EIP4444实施,状态过期。
EIP4444 (历史过期)
这个相当于一个客户端数据修剪的协议,因为区块链是个"只加不删"的系统,EIP4444定义了客户端那边不能啥都永久留着,一年以上的非账本历史数据统统删掉!状态过期
状态爆炸是个折磨ETH多年的问题,因为ETH这种基于账户系统的账本,状态数据(某一个具体时间点A有多少币,B有多少币之类的)往往比账本数据(A给B哪天几点几分转了几个币)要大一个量级,现在ETH得归档节点已经几个TB级别了,普通家用机是不可能参与的,所以也得想办法砍砍砍!
06
Splurge - 这个……我也不知道跟啥关系很大
名字就很有意思:修复一切!
已完成 - EIP1559,EIP4337(账户抽象)的定义。
未完成 - 账户抽象,VDF(链上随机数),EVM优化。
账户抽象
把智能合约的功能赋予普通账号,让你未来可以拥有社交恢复,自定义Gas Token,原子或是批量交易操作等等一系列Fansy的操作,是让Web3吸收更多Web2用户的一个关键技术,毕竟助记词,私钥,Gas这些东西对于一般用户来说实在是太大的拦路虎了。VDF
不解释,链上真正随机数一直是刚需,Chainlink之类的也在做。毕竟节点选举,Defi,Gamefi这些东西都是需要这种可验证延迟函数的。EVM优化
这个其实是上一阶段一些技术点完成之后在这边实现的东西,包括禁止自毁,简化GAS机制之类的东西。
07
小结
作为区块链世界影响最大、拥有最多开发者的公链,在全球范围内实现数字化未来是以太坊的愿景。尽管号称比以太坊更好更强大的“以太坊杀手”无数,但不可否认以太坊一直引领加密技术的创新和发展。
以太坊社区带来的长期主义精神和共识也在过去数年时间得以验证,这也是今天这张新路线图成功实践的基础,未来如何,我们继续拭目以待...
文章来源:白话区块链(ID:hellobtc),作者:五火球教主,本公众号所发布文章仅供学习了解,不构成任何投资意见或建议,请理性看待,树立正确的理念,提高风险意识。文章版权归原创作者所有,经编辑整理,如有侵权,请第一时间联系修改或删除。
图片素材来源:网络,图片版权归原创作者所有,如有侵权,请第一时间联系修改或删除。
• END •
往期精彩
喜欢请点「在看」👇

