✏️ 前瞻性观点
注:本文于2023-05-12首发
2025 年牛市 Filecoin 价格将可能达到 80-100 美金左右,流通市值达到 650-860亿美金。
2025 年将迎来代币流通量通缩状态。
存储、检索、计算是 Filecoin 技术发展的重要节点,作为存储基础设施和公链生态的结合体,Filecoin 已为下一轮牛市腾飞做好了技术支持和需求基础。
Filecoin 网络发展健康,存储提供者以及用户共识强大,项目方手中是有足够的筹码(包括融资 2.57 亿美金和代币可能变现部分 20 亿美金)来维持币价和创造下一轮的拉盘。
Filecoin 爆发的需求基础、技术基础、共识基础均存在,爆发只是时间问题。
一、总体规划
1. 搭建最大的去中心化存储网络,让巨大数据保障网络安全性
2. 引入并保护人类数据
3. 为数据提供计算能力,以构建可扩展的应用程序
二、发展情况和路线图
1. 算力和数据
2. 检索
3. 生态情况
4. 计算
三、地址分析和代币释放
1. 项目方地址
2. 交易所地址
3. 代币释放
四、估值模型
1. 协议收入估值
2. 对比估值
3. 存储收入估值
4. 市值占有率估值
5. 市值排名估值
五、竞争和机遇
1. 项目背景和市场
2. 存储规模
3. 未来发展潜力
4. 生态竞争力
5. 社区关注度
6. 综合评述 二
总体规划
Filecoin 的目标是构建一个去中心化、高效、稳定、宏大的 Web3 存储网络并赋能公链生态,协议实验室和基金会将从以下三个步骤来实现该目标。
1. 搭建最大的去中心化存储网络,让巨大数据保障网络安全性
Filecoin 从太空竞赛到主网上线再到现在已有近 3 年的时间,在这期间网络取得了巨大的进展。
当前整个网络拥有超 20Eib 的存储容量,且网络数据还在以每天 20Pib 的速度增长。
同时 Filecoin 在暨 3 月 14 日 FVM 上线之后再次推出 FWS 云服务开源替代项目,该项目将使 Filecoin 能够参与到传统云服务产业的竞争当中,真正的抢夺传统web2 云服务商的客户资源。
目前,Filecoin 节点遍布欧洲、南美洲、非洲、亚洲等全球各地,这些存储提供商可以提供更多的服务,帮助人们存储真实的数据,并且为自己带来收入。
同时为了扩展Filecoin Green 的使命,Filecoin 于 2022 年中发起了绿色资助计划 REFI 项目,旨在实现经济体系与自然环境的健康和谐发展。
2. 引入并保护人类数据
该阶段将在网络中上传人类各种数据,并且开发大规模的数据载入管道。
目前Filecoin 正处于该阶段,基金会于 2022 年推出 Filecoin Plus 项目来实现该阶段目标。
自上线以来 FilPlus 增长迅猛,截止目前已累计封装原值算力 861.67Pib,占全网算力的 44%以上。
真实数据的存储,是 Filecoin 走向商用的重要一步,也意味着 Filecoin 有能力承载 Web3 的数据。
目前已经有用户类型的项目如 State、Fleek、Web3.Storage 等;视频、音乐类项目如 Huddle、Audius 等;元宇宙和 Gamefi 数据应用如FORUM、Mona 等都已经选择将数据存储在 Filecoin 网络上。
另外协议实验室正在开发 DateDAO,这将作为 FilPlus 的治理系统和工具,当该工具上线,就能使用链本身来监督数据和治理,可以看到数据如何在用户之间共享,实现真正的数据价值流转。
3. 为数据提供计算能力,以构建可扩展的应用程序


存储只是开始,Filecoin 的最终目标是要将计算引入进网络,这样便可以在网络中启动大规模 Web3 应用。
Filecoin 主网已于 2023 年 3 月 14 日上线与以太坊兼容的FEVM 虚拟机,该虚拟机允许开发者直接调用以太坊合约并且原封不动的部署到Filecoin 网络,这会为 Filecoin 网络带来大量的开发者和使用用户。
再结合当下网络巨大的储存能力和虚拟机上线后强大的计算功能,Filecoin 将成为真正强大的 Web3.0 的底层网络。

除了 FVM 之外,基金会积极响应社区需求,在主网基础上增加子网络的开发。
目前即将上线的子网络 InterPlanrtary Consensus(IPC 协议),它允许用户和应用程序开发人员动态生成并行执行交易的分层子网络,从而消除 Filecoin 主网的多余负载,提供更适合应用程序的操作条件(TPS,负载空间等)。
该子网络作为 FVM L2 新技术,将赋能主网,使 Filecoin 有能力成为同以太坊和其他公链项目竞争的完整生态系统。
发展情况和路线图
1. 算力和数据


Filecoin 自 2020 年 10 月 15 日主网上线以来,全网算力急速增长,截至目前,全网总算力已突破 20Eib,全网存储空间 12.3Eib。
真实数据从 2022 年 2 月上线以来已累计封装 860 多 Pib,全网存储数据从垃圾数据往真实数据替换,从上图能发现,存储空间最高达到过 19Eib,之后由于 CC 数据替换为 DC 数据原因,存储空间开始下降,但是全网算力一直在突破新高。
目前每日新增算力 20-50Pib 左右,基本以真实数据为主,真实数据占据 Filecoin 网络活跃数据的 99%。
根据数据显示 Filecoin Plus 的客户类型多样化,行业内客户只占 19%,其余81%为非加密行业,例如生命科学(22.6%)和环境(15%),其中比较著名的存储客户如下:
▪ 国家海洋和大气管理局(NOAA):存储卫星产生的对天气预报至关重要的数据。
▪ 美国国家航空和宇宙航行局(NASA):存储地球科学数据的集合,包括气候变化预测和地球表面的卫星图像。
▪ 加州大学伯克利分校地下物理小组:存储有关宇宙元素的中微子研究。
▪ Ewesion:中国增长最快的创意艺术家平台之一,使用 Filecoin 来存储其照片、插图和矢量图形。

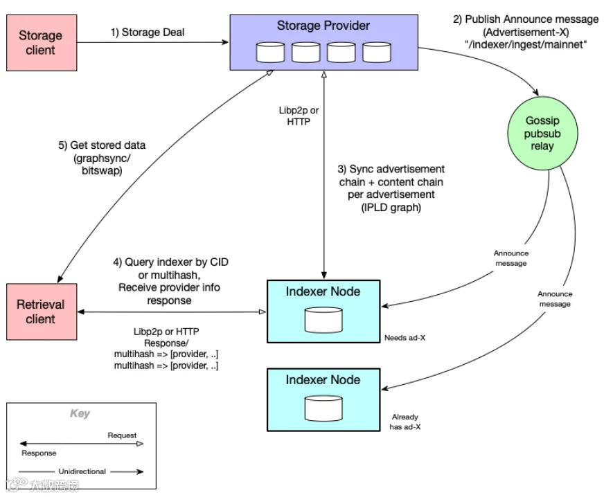
2. 检索


Filecoin 基于可验证数据的独特性,构建去中心化的 CDN,任何人都可以作为节点加入提供内容。
搭配加密经济激励机制引导节点,创建一个全球范围内的强大去中心化 CDN 网络,从成本和性能方面与大型集中式提供商竞争,即数据可以以更低的成本、延迟和中断风险向全球互联网用户传输。
随着网络生态和检索市场的发展,IPFS 网关每日检索请求次数屡创新高,在2023 年第一季度已达到每日 10 亿次以上。
为了满足日益增长的检索需求,Protocol Labs在 2022 年创立了 Filecoin Saturn。Filecoin Saturn 去中心化 CDN 网络可以缩短从Filecoin 网络检索媒体文件的时间。
任何人都可以加入并为网络做出贡献,作为回报,他们将获得 FIL 作为奖励。
迄今为止,已有超过 800 个全球节点提供商加入该网络,单日处理检索超 1.5 亿次,平均检索时间 320ms。
Saturn 项目目前正在进行公开测试,计划于 2023 年二季度正式上线并实施智能合约支付功能。
土星的线路图:
2022 年 12 月节点运行
2023 年 3 月全局 IPFS 内容实现亚秒级 TTFB
2023 年 4 月公开 beta 测试
2023 年 5 月土星节点运营商通过 FVM智能合约获得付款2023 年 7 月土星节点将和 Filecoin 网络全面对接并打通存储提供商和数据存储通道

3. 生态情况
Filecoin 一直在积极扩展开发者和构建者资源渠道,通过提供资助、举办黑客松和加速器计划等,吸引更多应用进入 Filecoin 网络。目前依托 Filecoin 生态系统构建的项目类型主要有以下几类:
a. web3 存储类:为用户提供简单方便的去中心化存储工具。

以 Web3.Storage 和 NFT.Storage 为代表。
Web3.Storage 是一套接口、API 和使得开发者和其他用户可以轻松地访问 Filecoin 网络上的数据存储的服务。
通过处理直接与分散式存储交互的复杂性,开发者可以轻松地构建使用存储在 Filecoin 存储提供者网络上的内容寻址数据的应用程序,并在 IPFS 上进行冗余固定。
NFT.Storage 是专门构建在 Web3.Storage 上的 NFT 数据存储的子服务。
通常,虽然 NFT 的代币部分存储在区块链上,但其元数据和媒体则存储在链下,受存储提供商的支配和生存能力的限制。NFT.Storage 为 NFT 开发人员提供了一个易于使用的平台,在 IPFS 和 Filecoin上安全、有弹性地存储其 NFT 数据,实现数据存储的去中心化。
b. 大型数据集:可以让任何人(通常是机构客户)轻松地将大型数据集引入网络。

主要代表项目有 Estuary 和 FilSwan。
Estuary 允许不具备技术知识的用户将大型数据集上传到 Filecoin。用户无需手动与不同的存储提供商建立存储交易来实现数据永久性, Estuary 会自动将数据复制到其列表中的 6 个存储提供商中。
目前 Estuary 已帮助合作伙伴 GenRAIT 托管超过 100 TB 的基因组研究数据,并使其可供全球科学家和研究人员使用。它在 Filecoin 上存储了 1.34 PiB 的密封存储,超过了 14 万个活跃的存储交易。
FilSwan建立了一个使用户可以轻松地从Amazon S3迁移到Filecoin网络的桥梁。并帮助客户与 Filecoin 上的 2000 多个存储提供者连接,具有交易、提供者声誉排名和交易状态监测等功能。
c.音频和视频平台:Filecoin 为这些平台提供了一种更便宜的中心化存储替代方案,为企业和用户节省成本并提供更公平的商业化结构。

比较有代表性的是 Audius,一个去中心化的数字流媒体服务,旨在直接将艺人与其粉丝联系起来。
通过去除中心化的中介并采用分布式存储后端,Audius 允许艺术家完全拥有和控制自己的音乐。
目前 Audius 拥有超过 100,000 位艺人,且与 TikTok 等社交媒体巨头建立了合作关系。
d.FVM 生态爆发


i. 元宇宙和游戏:能够以分散且安全的方式存储和分发大量的游戏数据和资产。
比较有代表的项目是 Mona 和 ipollo。
Mona 是一个元宇宙世界建造平台,通过 NFT.Storage 使用 Filecoin/IPFS 来存储其数据和 3D 内容,因为他们认为元宇宙必须是开放和去中心化的才能成功,用户应该拥有永久、互通且不受审查的数字资产所有权。
iPollo 是一个基础架构平台,为元宇宙提供渲染能力,允许成千上万的玩家在同一个屏幕上同时存在并享受低延迟的游戏体验。利用 Filecoin 可以方便地更新元数据而不更改自己链上的状态,截至目前,iPollo 已经在 Filecoin 上存储了超过 4 PiB 的文件。
ii. 去中心化金融:基于 FVM 上线之后开发的 Defi 协议,目前主要用于交易、代币质押、借贷等功能。
比较知名的有 STFIL、FILFI、MinerDAO 等项目,一方面允许持币用户在链上进行代币质押并获得一定的质押收益,另一方面将质押币出借给存储矿工进行联合挖矿,实现代币持有者和存储提供者的去中心化对接。
4. 计算

Filecoin 的最终目标是实现去中心化存储+区块链+隐私计算的结合体。
在实现计算功能方面 Filecoin 具有独特的优势,因为存储提供商已经拥有计算资源,特别是用于生成和提交加密证明所需的硬件(封装机)可以支持计算任务。因此,计算作业可以在数据存储的地方运行,而无需将数据移动到外部计算节点。
FVM 虚拟机和 IPC 子网络的上线将为网络计算服务提供基础支持,目前在Filecoin 上有两个比较有代表性的计算项目:
其一是 Lurk,它是一种编程语言,通过零知识证明实现加密验证的计算。
Lurk 还简化了基于 ZK-SNARK 的程序开发,可以与 Filecoin 虚拟机集成,以在 Filecoin 区块链上实现特定应用程序的可证明计算。这使得智能合约和数据存储更安全、更高效。
从长远来看,Lurk 可以通过其在星际共识中的潜在应用来提高 Filecoin 的可扩展性和灵活性。
另一个是 Bacalhau(鳕鱼),它允许用户在数据生成和存储的地方进行大规模并行计算。
通过使用名为 Docker 的容器和 WebAssembly 映像的多功能工具来改进现有的工作流程,而无需进行重大更改。Bacalhau 旨在彻底改变大数据处理的方式,使其更具节约成本和有效率,同时使数据处理更易于访问。最终目标是建立一个开放、合作的计算环境和促成一些本来难以实现的合作。
地址分析和代币释放

1. 项目方地址

从创世地址转币结合项目代币经济模型分析可以得出:
a. 矿工挖矿产出部分代币为 55%,总共 11 亿枚,随区块产出,目前已挖矿流通2.73 亿 FIL,占比约 25%。
b. 项目方预留 15%,即 3 亿代币用作检索和生态开发,经查目前预留账户剩余2.83 亿代币,有 1700 万左右代币已流通,占比 6%。
c. 基金会、协议实验室和开发团队线性解锁部分,该部分占 20%,总计为 4 亿枚,分 6 年时间线性解锁。目前已解锁约 1.2 亿代币,占比 30%。
根据链上地址追踪,该解锁部分代币其中有 8500 万枚以上流向了交易所地址,可能进行了部分变现,也有部分用作市场做市。假定项目方转入交易所的代币全部在市场进行卖出,根据转入交易所时间和数量进行统计如下:

i. 总计转入交易所 8500 万个以上代币。
ii. 照转入时价格进行卖出,预计可以获得 20 亿美金左右资金。
iii. 按照此计算,目前项目方手中资金充裕,有最初私募的 2.57 亿美金和市场变现的约 20 亿美金,在价格低位时完全有足够的资金进行维持币价和拉盘。
d. 私募部分代币,该部分占总币数的 10%,为 2 亿枚代币(其中私募完成 1.5亿,私募留存 5 千万),解锁根据私募轮次分批解锁,目前累计约解锁 8000 万枚左右。根据地址查询该部分代币解锁后大部分均流入交易所进行了换手,由于私募轮价格比较低,该部分用户解锁后也处于盈利状态,不太可能进行长期持有,所以不太可能出现大户长久持仓突然砸盘的现象。
i. 该部分私募代币分为 6 个月、1 年期、2 年期、3 年期线性解锁。
ii. 目前私募代币已解锁近一半代币,2023 年 10 月之后所有私募代币将解锁完毕。
2. 交易所地址

分析链上所有资产余额大于 100 万代币地址,并解锁该地址转币记录和上线游关联地址,分析推断出交易所地址,其中币安交易所和欧易交易所根据实测反推地址得到证实。
目前 Filecoin 代币总流通量 4.65 亿,其中链上质押 1.45 亿,gas 销毁0.36 亿,也就是市场真正流通量不到 3 亿枚,其中有近 2/3 代币分布于中心化交易所种。
根据此结论,我们可以实时监控交易所地址代币余额量来推断市场代币流向,如果短时间内交易所余额量大增,那么市场将会出现比较明显的抛压,代币价格可能出现下跌。如果交易所余额短时间内大幅下降,结合全网封装量大涨,那么证明市场抛压减小,代币价格可能随之上涨。
3. 代币释放
根据 Filecoin 的经济模型,结合代币释放情况和算力封装情况,预估到 2030 年的Filecoin 代币释放数量:

a. 根据上表,目前 Filecoin 处于 2022.10-2023.10 阶段,目前全网代币总流通量4.5 亿左右,挖矿质押 1.45 亿。
b. 到 2025 年有可能的下一轮牛市高点,市场总流通量将达到 8.6 亿左右。
c. 目前由于 DC 数据普及,每日新增算力维持在 20P 以上,如果按照目前封装进度,每年全网算力将增加 50%左右。
d. 目前全网每日挖矿代币产出约 29 万个,私募和团队线性解锁约为 25 万个左右,全网每日总流通增加 54 万个左右,待 2023 年 10 月份之后,私募代币将释放完毕,每日新增流通量将会减少 15%左右。
e. 结合每日新增算力进行代币质押,预计到 2025 年左右,市场真实流通量将进入通缩状态。
估值模型
1. 协议收入估值


近 4 个季度 ETH 与 Filecoin 的协议收入情况对比
截至目前 ETH 的流通市值与 FIL 的流通市值倍数为 114.52 倍,但近一年ETH 与 FIL 的协议收入差值平均为 51.06 倍。如果按照流通市值相差 51.06 倍,则 FIL 流通市值目前预估应该为 43.08 亿美元,折合为 FIL 代币价格为 9.2 美金较为合理。
但目前 FIL 流通市值为 20 亿美金左右,代币价格低于 5 美金,价格处于严重低估状态,与 ETH 相合理价格仍有一倍以上的涨幅。
2. 对比估值

a. Filecoin 作为去中心化存储头部项目,与传统的互联网存储巨头,势必处于竞争状态,Filecoin 网络的壮大发展也势必会抢夺传统云存储企业的市场份额。
b. AWS 作为目前在传统云存储、云计算市场的最大市场份额占有者,Filecoin 的市值与其进行对比相对是合理的。
根据 Cryptopedia《去中心化云存储服务概述》以及BlockBeats 《去中心化云存储的探索》介绍目前大多数中心化云存储提供商占据着市场 65%-70%左右的份额,那么我们预估未来去中心化存储至少能占据云存储市场30%以上的份额,因此预估未来 Filecoin 去中心化存储价值将达到 AWS 的 30%。
c. 根据 2021 年高盛银行给予 AWS6800 亿美元的估值,依据目前 Filecoin 技术路线图,预计 3 年左右实现存储、检索、计算的功能,达到与当前 AWS 技术接近的水平。
所以我们推测到 2025 年 Filecoin 的市场估值将达到 AWS 的 30%,则为 2040 亿美元。
Filecoin 网络中总共 20 亿枚发行量,则预估 2025 年左右 FIL 代币将达到102 美元才较为合理。(该估值方式由于是使用的项目整体估值模式,因此考虑的为Filecoin 代币的总发行量而不是流通量)。
引述来源:
•https://xueqiu.com/8214157422/1813927842 •https://www.gemini.com/cryptopedia/crypto-cloud-storage-decentralized-cloudstorage-providers#section-why-use-decentralized-cloud-storage-solutions
•https://news.cnyes.com/news/id/4925327
3. 存储收入估值

Filecoin 网络存储规模变化曲线图
目前 Filecoin 网络中存储规模达到 12Eib,按照 Filecoin 网络每年 50%规模增长(目前每日全网算力增长 20-50Pib,核算为年算力规模平均增长 50%左右),2025年达到 27Eib,合计 28311552Tib 的规模,按照目前 AWS -S3 Glacier Flexible Retrieval 存储类型,每月每 Tib3.68 美元的使用费用计算,而去中心化的 Filecoin 费用相对中心化更有优势,预估每 Tib 为 3 美元,则 2025 年时 Filecoin 网络的存储空间想象价值年收入能达到 10 亿美元,按照市场一般基于成长类科技公司 50 倍收入的市值预估大约为 500 亿美元。
按照目前的 FIL 代币流通速率增长,2025 年 FIL 代币市场中大约流通量为 8.6 亿枚,500 亿美元的流通市值,折合成 FIL 代币单价约为 58 美元。(2025 年为加密行业的牛市)
引述来源:
https://aws.amazon.com/cn/s3/pricing/(AWS 服务器定价)
4. 市场占有率估值

当前加密货币总市值情况

a. 截至目前数据,加密货币总市值为 1.12 万亿美元,在非小号的去中心化存储板块,主流的代币合计总市值 44.9 亿美元,去中心化存储板块占比加密货币总市值为 0.41%,FIL 的代币流通市值为 18.74 美元,占比整个去中心化存储板块的比率为 41.73%。
b. 根据统计 DeFi 相关数据显示,2019 年 DeFi 赛道只有 3 个项目,占比加密总市值 0.18%,到 2021 年 11 月牛市顶峰时期,DeFi 赛道接近 95 个项目(剔除小项目),其中核心常见项目 16 个的板块市值占比加密总市值的 2.48%,一轮牛市和 DeFi 热潮的来临,让整个板块的行业占比提升 13 倍。
随着币安等机构逐渐入场去中心化存储赛道,去中心化板块将全面进入爆发期,并且预估下一轮牛市高点也将在 2025 年底到来,由此预计未来去中心化存储在整个加密行业占比率将从目前 0.41%提升至 5%左右(去中心化存储目前在整个区块链还处于发展初期,整体应用还比较少,随着知名机构的入场和 web3 的发展,预计未来存储板块将有不少于 10 倍的发展潜力)。
未来去中心化存储赛道爆发之后整个板块在加密行业的占比将会急速增加,板块内部将呈现龙头占据几乎全部市场的格局,目前来看最有希望的是 Filecoin 和 BNB Greenfield。

c. 2021 年牛市的巅峰时期,加密货币总市值约为 2.9 万亿美元,保守估计下一轮牛市的高点总市值将达到 5 万亿的水平,则去中心化存储赛道 5%的市值占比为2500 亿美元。
Filecoin 按照目前在去中心化存储中 41.73%的占比计算为 1043 亿美元,结合预估 2025 年牛市最高点 FIL 的代币流通量为 8.6 亿枚,则单个 FIL 价格为 121 美元。
5. 市值排名估值

加密货币总市值变化曲线图

加密货币 2021 年 4 月份排名情况
a. FIL 代币目前流通市值 19.21 亿美元,在非小号与 Coinmarketcap 的流通市值均排名第 31 位,2021 年牛市 FIL 最高流通市值为 118 亿美金,排名 12 位(历史数据按照周统计,实际市值会更高一点)。预估未来 FIL 的流通市值在下一轮牛市中达到前 10 以内的排名。(市值均以 BTC 价格最高点为牛市排名的基准点)
b. 根据 Coinmarketcap 的历史数据统计自 2013 年 12 月以来的 3 轮超级牛市,在加密总市值处在最高位时期,排名第 10 位的三个币种分别是 XPM、XMR、SHIB,预估 FIL 在下一轮的牛市中,刚好在加密总市值处在最高位附近,达到第 10 位的排名。

c. 2021 年 BTC 最高位加密总市值相比 2017 年增加近 3.91 倍,达到 2.9 万亿美元,排名第 10 位的 SHIB 总市值 312 亿美元,相比 2017 年最高位的 XMR 54 亿美元增加近 5.73 倍。
预估 2025 年加密总市值处在最高位时期 FIL 流通市值,相比 2021 年增加 4.82 倍(加密总市值增长 3.91 倍与排名第 10 位币种市值增长5.73 倍的平均水平为 4.82 倍),则 FIL 的流通市值在 2025 年牛市高位将达到上一轮排名第 10 位币种(市值 312 亿美元)的 4.82 倍为 1504 亿美元左右。
根据目前的流通量增长速率,2025 年 11 月,FIL 流通数量约为 8.6 亿枚,则预估当时的 FIL 代币价格为 175 美元。
机遇和竞争

Filecoin 作为目前最为完善的分布式存储网络,历经正式上线三年时间的发展壮大,已经成为引领分布式存储网络发展的重要引擎,但同时也面临着其他分布式存储项目的挑战与竞争。目前存在重大竞争可能的项目有 BNB Greenfield 和 Arweave。Filecoin 相比它们,存在的优劣势:
1. 项目背景和市场
过去十年,市场主要的目光是共识机制,它已经相对成熟,针对的是区块链;存储是第二个支柱,正在迅速成熟,出现了适合特定用例的各种存储解决方案,这篇文章,我们将仔细研究去中心化存储。
a. Filecoin 作为融资 2.57 亿美金的大项目,受到各大投资机构追捧。
b. Arweave 在 2018 年-2020 年 3 月,通过 ICO 和一级市场累计从A16Z、联合广 场风投(Union Square Ventures)、Coinbase 等机构融资 2200 万美元。
c. 2023 年 2 月,BNB Chain 发布了 BNB Greenfield 白皮书,提出了 Web3 时代的 一种新型数据结构和经济范式,将目标瞄准了分布式存储赛道。BNBGreenfield 是 BNB Chain 生态系统中继 BNB 信标链和 BNB 智能链之后的第三条区块链,使用 BNB 作为其原生代币。
d. Arweave 的目标是建立一个永久存储的去中心化应用,重点保护人类需要永久保 存的文献资料为主。
e. Arweave 项目的协议之一 Permaweb:一个互相连接的文档和应用程序的集合, 其中所有内容都是永久的。浏览器将有权访问网络中存储的所有数据。因为Arweave 网络本身是建立在 HTTP 之上的。与 Filecoin 是自己开发并建立在IPFS 网络形成鲜 明的对比,表明 Filecoin 的技术实力更强。
f. FIL 检索市场土星上线测试网络,将在本年度内部署 13 万个以上检索节点 。
g. BNB Greenfield 第一个测试网络自 4 月 10 日上线以来已运行一月时间,总计参与 测试地址达 1368 个,平均出块时间 3.8 秒,TPS 相对 Filecoin 有明显的优势。
h. Filecoin 子网络 IPC 登录 Fileocin spacenet 测试网,将提高 FIL 网络功能,解决 TPS 消息处理等问题。
i. Filecoin 推出 AWS 亚马逊云、GCP、AZURE 服务的数据托管开源替代方案FWS。
j. BNB Greenfield 计划于 2023 年 3 季度发布主网,正式开启去中心化存储公链竞争。
2. 存储规模
a. 存储规模上目前 Filecoin 一骑绝尘。
b. Filecoin-v19 升级后 DC 数据封装加速,全网算力突破 20Eip。
c. Arweave 目前的存储规模为 128.39TiB,相比 Filecoin 远远落后。
3. 未来发展潜力
a. Filecoin3 月 14 日上线 FVM 虚拟机,兼容以太坊链,未来还有检索和计算待上线。
b. AR 作为永久存储类项目,有比较明确的存储对象,能够更好的针对性发展。
c. BNB Greenfield 先做用户后做存储,有币安做依托,市场前景很大。
d.BNB Greenfield 测试网上线,吸引不少眼球,未来发展还需要待进一步观察。
e. Filecoin 在 FVM 和 IPC 以及 FSW 加持下,已然成为可以同以太坊和其他公链竞争的大型生态系统。
4. 生态竞争力
a. 目前单纯从智能合约生态而言,AR 生态发展要比 Filecoin 更加迅速,AR 已经有比较成熟的去中心化交易所和 Defi 项目。
b. Filecoin 生态未来可期,虚拟机上线后各大项目在其上进行部署,一大批生态即将问世。
c. BNB Greenfield 依托币安和 BSC 链,未来生态有很大的发展潜力。
5. 社区关注度
a. Filecoin 近一年来越来越重视社区的力量,项目方在全球各地积极举办各种大型活动进行宣传。
b. Arweave 的分布式存储类项目社区宣传力不大,相关的推特等社区宣发活跃度较低。
c. BNB Greenfield 开始进入分布式存储赛道测试网络,开始引起各大社区关注。
d. Filecoin 推出 FWS 云服务替代方案引起社区关注,同时美国国会议员公开表示 FIL 不是证券。
6. 综合评述
a. Filecoin 子网络测试网上线,将极大提升 FVM 性能,扩大生态发展能力,未来 Filecoin 将赋予存储加智能合约两大功能。其次官方将着眼提升真实数据质量,该措施将数据真正的同生态结合起来。
b. Filecoin 推出云服务替代方案 FWS,将打开云服务市场。
c. Arweave 作为永久存储的去中心项目与 Filecoin 有着本质的区别,它们并不是竞争关系,更为恰当的表述是相辅相成的完善存储赛道。
d. Filecoin 和 Arweave 发展至今已经成为了去中心化存储的代表性项目,也代表着去中心化存储的 0 到 1 过程基本完成。在发展理念上,将非链上核心数据拆分到存储层已经成为了以太坊扩容的主要手段。与此同时,存储聚合网络和 L1 扩展网络作为补充和延展,可以更高效、低成本的满足用户的具体需求。
e. BNB Greenfield 于 4 月 10 日上线测试网络,今年 3 季度主网上线,开始正式进入去中心化存储赛道,依托币安的生态和资源未来可能有比较好的发展前景,虽然是 Filecoin 的强劲竞争对手,但是也同时能够吸引更多的人来关注去中心化存储赛道。
✏️ 风险提示与免责声明
该报告是基于所示日期准备的,由于市场或经济状况可能发生变化,报告内容可能无法完全反映这些变化,提供的图形图表和其他视觉辅助工具仅供参考。
本文涉及的陈述和结论是基于未来预期的假设和前瞻性观点,但已知和未知的风险与不确定因素可能导致实际结果、表现或事件与陈述中的观点和假设存在实质性差异。请勿据此进行任何投资决策,华澳集团和报告作者不对用户的投资结果负责。
根据央行等部门发布的《关于进一步防范和处置虚拟货币交易炒作风险的通知》,本文仅用于信息分享,不推广或背书任何经营和投资行为,请读者严格遵守所在地区的法律法规,不参与任何非法金融活动。
• END •
往期精彩
● filecoin完成“存储”这一步,web3的生态静待大规模商业应用
● DC数据有哪些?Filecoin为DC数据存储的解决方案是什么?

喜欢请点「在看」👇

