
2024年10月27日上午,“鲲鹏论坛——2024第七届中国水产高值饲料发展研讨会暨第四届农牧企业高峰论坛”在成天府之国-成都举办。以下是本次会议,听课笔记--思维导图,请查收!

10月27日上午会议
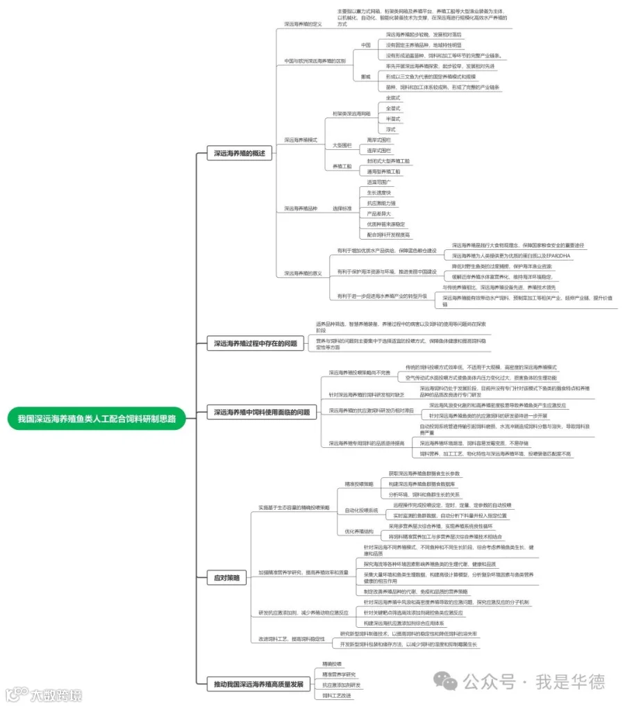
我国深远海养殖鱼类人工配合饲料研制思路
主讲嘉宾:艾庆辉,中国海洋大学 教授


饲料酵母:水产配方师既熟悉又陌生
主讲嘉宾:林仕梅,西南大学水产学院 教授


基于人参功效成分的对虾低鱼粉功能性饲料开发的思考
主讲嘉宾:牛津,中山大学 教授


水产饲料企业如何有效评价和选择蛋白原料
主讲嘉宾:唐玲,成都美溢德生物技术有限公司,产品研发部经理 博士


新一代水产饲料生产管理系统实现与应用
主讲嘉宾:徐凯,布勒中国创新中心 研发经理


探秘三螺杆膨化机,,解锁饲料膨化工艺新未来
主讲嘉宾:杨杰,四川众鑫盛农牧机械有限公司 副总经理


海水蟹配合饲料的研发与实践
主讲嘉宾:周歧存,宁波大学 教授


10月27日下午会议
全球背景下的亚洲海洋原料的供需情况
主讲嘉宾:屈文海,IFFO(海洋原料机构)中国市场分析师


存量竞争环境下水产料企发展趋势
主讲嘉宾:何雷,成都通威动物营养科技有限公司水产技术总监


虾青素酵母:品质与效益的双重保障
主讲嘉宾:张骊,金元生物科技(内蒙古)有限公司 总经理



深度解析“小肽蛋白”营养密码
主讲嘉宾:王振,浩天药业/亿鸿动物营养 营销总监


责任申明:
听课笔记由四川华德生物工程有限公司整理,内容未经报告者本人审阅,感谢所有讲课专家的精彩分享,感谢会议主办方!转载请注明专家版权。文中现场图片来源于会议图片直播。
如有不妥,请联系我们。


