2026年4月16日,“颐和论坛2026-营养创新与健康养殖大会”在南昌·江西前湖迎宾馆举行!以下是由华德生物整理的会议听课笔记--思维导图,请查收!
4月16日上午会议
AI与合成生物学驱动的饲料产业创新发展
乳酸菌及丁酸梭菌在仔猪上的最新研究进展与应用
主讲嘉宾:王军军 教授,中国农业大学动物科技学院院长
科技释放原料更佳营养健康潜力
主讲嘉宾:李根来 博士,路易达孚动物营养与特种原料事业部资深营养技术总监
胆汁酸对仔猪营养代谢的调控机制与精准应用
主讲嘉宾:马宁 副教授,中国农业大学
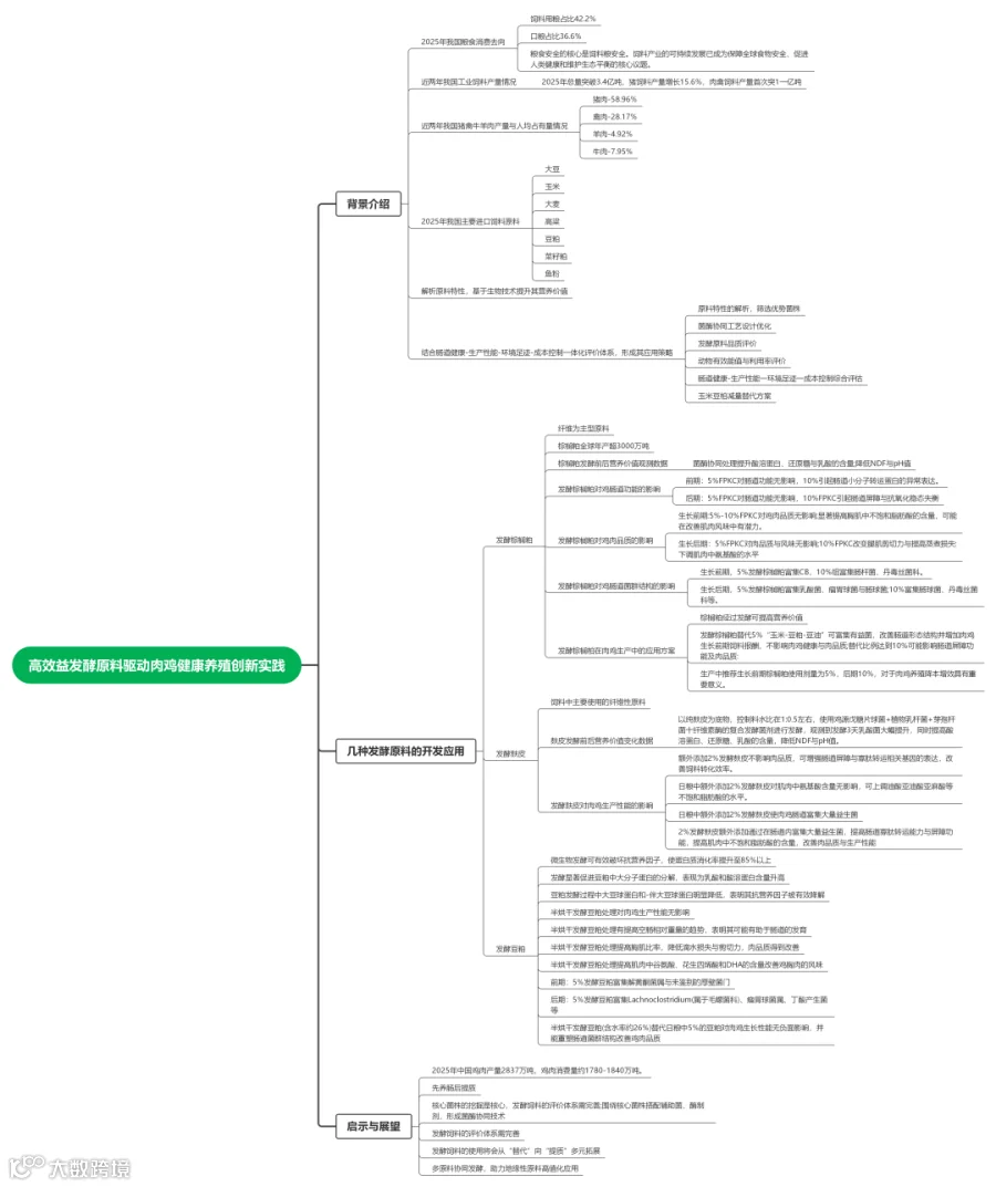
高效益发酵原料驱动肉鸡健康养殖的创新实践
主讲嘉宾:李鹏 副教授,武汉轻工大学
高锌替代物促仔猪肠道健康研究进展
主讲嘉宾:李习龙 研究员,中国农业科学院饲料研究所猪营养与饲料创新团队首席
4月16日下午会议
《肉牛营养需要量》国家标准解折
主讲嘉宾:周振明 教授,中国农业大学、肉牛研究中心主任
基于代谢营养理论与技术实现畜禽生产质效合一
主讲嘉宾:李江 博士,智绘青春、智造好肉生物股份技术总监
植物精油对动物健康免疫和生产性能的影响
鸡动态营养及精准供给研究进展
主讲嘉宾:张炳坤 教授,中国农业大学
PSY30+,母猪及其后代膳食纤维的研究与应用
主讲嘉宾:姚任杰 研究员,四川农业大学
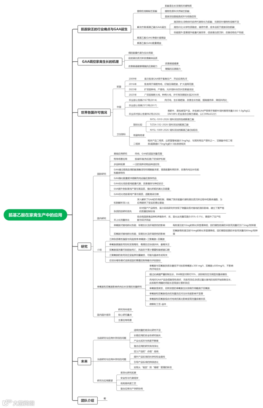
胍基乙酸在家禽生产上的应用
主讲嘉宾:武书庚 研究员,中国农业科学院饲科研究所家禽营养与饲料创新团队首席
责任申明:
思维导图由四川华德生物工程有限公司整理,内容未经报告者本人审阅,感谢所有讲课专家的精彩分享,感谢会议主办方!转载请注明专家版权。文中现场图片来源于会议图片直播。
如有不妥,请联系我们。

