2026年4月17日,“颐和论坛2026-营养创新与健康养殖大会”在南昌·江西前湖迎宾馆精彩继续!以下是由华德生物整理的会议听课笔记--思维导图,请查收!

4月17日上午会议
多元化饲料原料的筛选、评价与应用
肉脂型地方母猪繁殖特性解析及营养调控研究进展
主讲嘉宾:范志勇 教授,湖南农业大学
牧原低豆日粮研究进展与实践
主讲嘉宾:张萌 总监,牧原食品股份有限公司饲料事业部
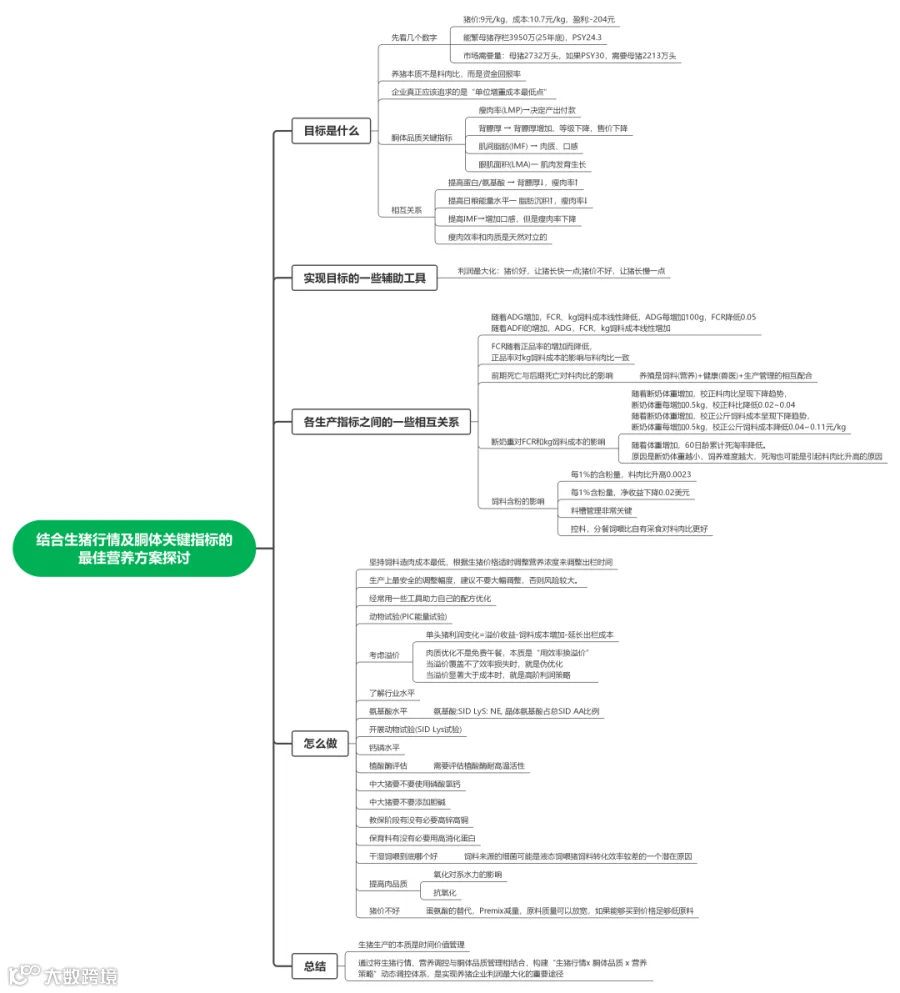
结合生猪行情及胴体关健指标的最佳营养方案探讨
主讲嘉宾:张永刚 博士,环山集团股份有限公司营养管理部总经理

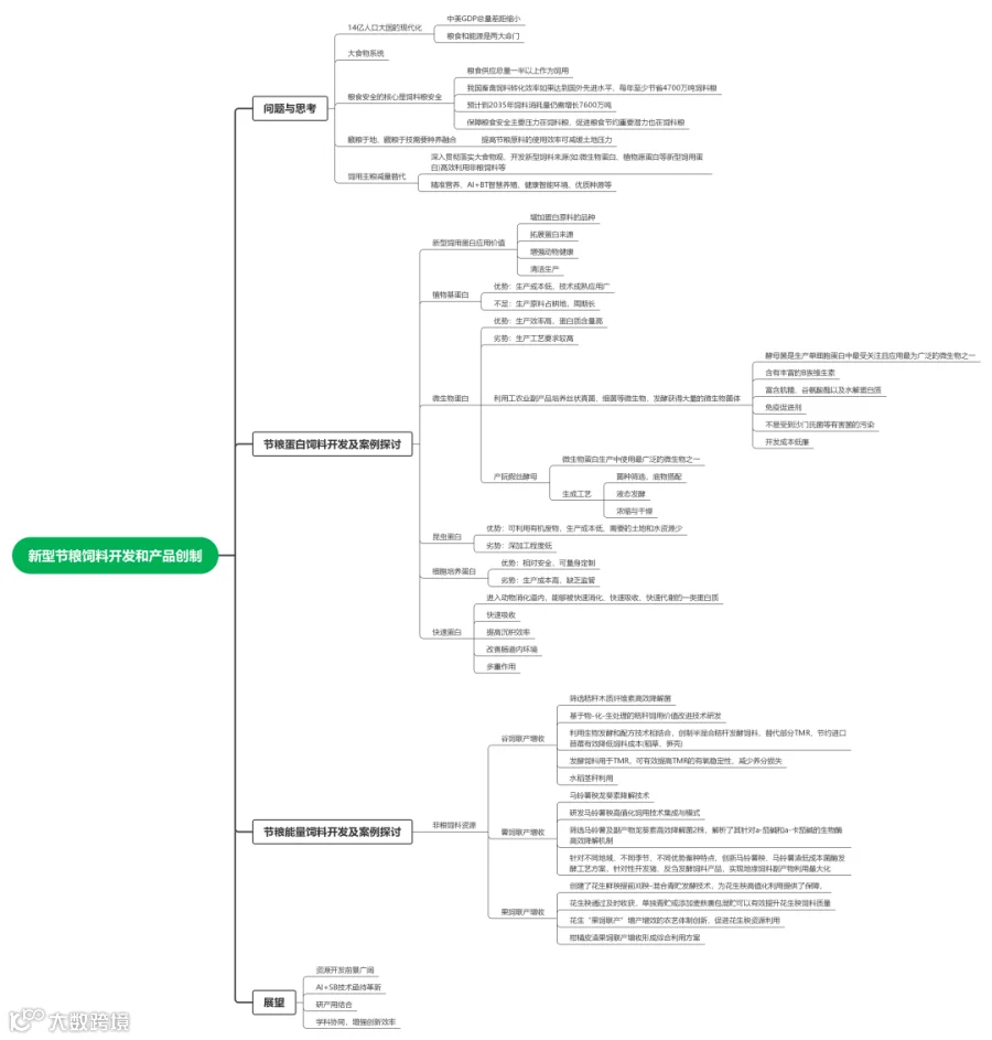
新型节粮饲料开发和产品创新
主讲嘉宾:陈亮 研究员,中国农科院北京畜牧兽医研究所家禽营养与调控团队首席

高产母猪的营养实践:从断奶数量到仔猪质量
主讲嘉宾:吴方舟 博士,美国派斯通公司营养与技术服务总监

4月17日下午会议
从“经验”到“算法”的跨越,高产母猪精准营养实践
主讲嘉宾:周财源 博士,天康生物股份有限公司饲料事业部猪料研发总监

中国肉牛养殖现状与精准营养应用
主讲嘉宾:黄正勇,北京泽牧久远生物科技研究院技术首席
责任申明:
思维导图由四川华德生物工程有限公司整理,内容未经报告者本人审阅,感谢所有讲课专家的精彩分享,感谢会议主办方!转载请注明专家版权。文中现场图片来源于会议图片直播。
如有不妥,请联系我们。

