
2024年9月12日上午,“首届(2024)川渝饲料科技论坛”精彩继续。以下是本次会议,听课笔记--思维导图,请查收。
9月12日会议
新型酶制剂的合成生物学技术
主讲嘉宾:罗会颖研究员,中国农业科学院


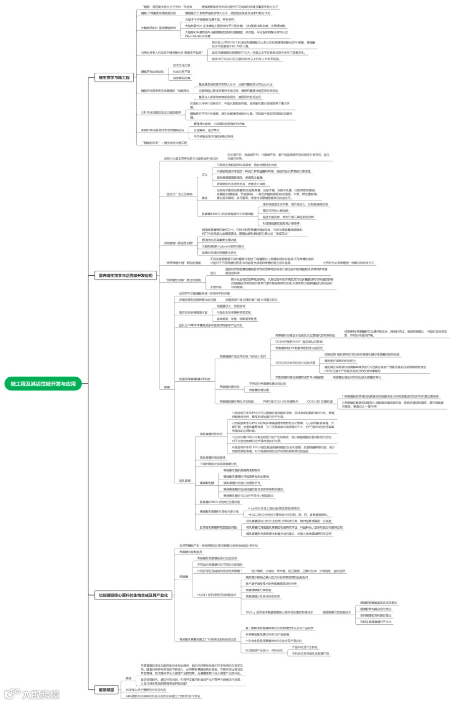
糖工程及活性糖的开发与利用
主讲嘉宾:杜昱光研究员,中国科学院过程工程研究所、俄罗斯自然科学院 外籍院士


基于化学生物学的中药生物活性物质研究
主讲嘉宾:彭成教授,成都中医药大学副校长


新型营养源及功能性添加剂创制的合成生物学研究进展与展望
主讲嘉宾:吴信研究员,中国科学院天津工业生物技术研究所


InraPorc 一种用于生长猪与母猪营养的模型和决策支持工具
主讲嘉宾:Jaap van Milgen 高级科学家,法国国家农业食品与环境研究所


国家新产品柠檬酸铜的研究与应用
主讲嘉宾:晏家友副研究员,四川省畜科院动物营养研究所


玉米豆粕减量及日粮低蛋白化原理与技术
主讲嘉宾:陈代文教授,四川农业大学


氧化锌减量使用的技术创新和实证研究
主讲嘉宾:吴胜经理,上海美农猪用产品开发部


杂粮杂粕日粮液态饲喂专用酶制剂研究
主讲嘉宾:左方瑞博士,新华扬集团研究院主任


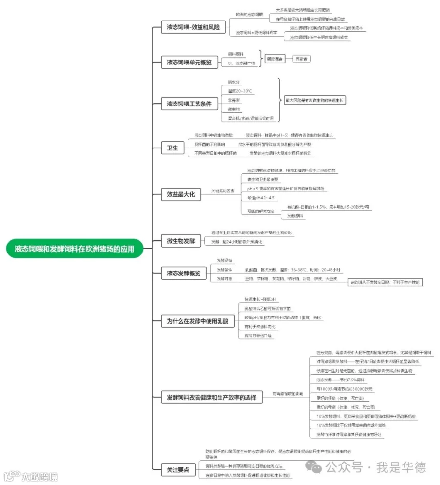
液体饲喂和发酵饲料在欧洲猪场的应用
主讲嘉宾:Ronald Scholten,匈牙利 Dr.FERM 创始人


新型免疫调节肽的生物创制与应用
主讲嘉宾:黄金秀研究员,重庆市畜牧科学院


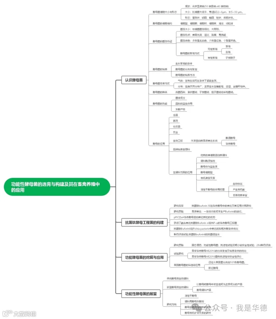
功能性酵母菌的选育与构建及其在畜禽养殖中的应用
主讲嘉宾:唐志如教授,西南大学


责任申明:
听课笔记由四川华德生物工程有限公司整理,内容未经报告者本人审阅,感谢所有讲课专家的精彩分享,感谢会议主办方!转载请注明专家版权。文中现场图片来源于会议图片直播。
如有不妥,请联系我们。


