
2024年10月23日上午,“本元论坛--饲料营养创质大会”在天府之国-成都举办。以下是本次会议,听课笔记--思维导图,请查收!

10月23日上午会议
生长育肥猪精准营养与成本控制
主讲嘉宾:朱正鹏博士,ADM动物营养首席科学家


乳仔猪快速增重的营养策略
主讲嘉宾:孟庆伟,嘉吉动物营养中国 乳仔猪品类技术经理


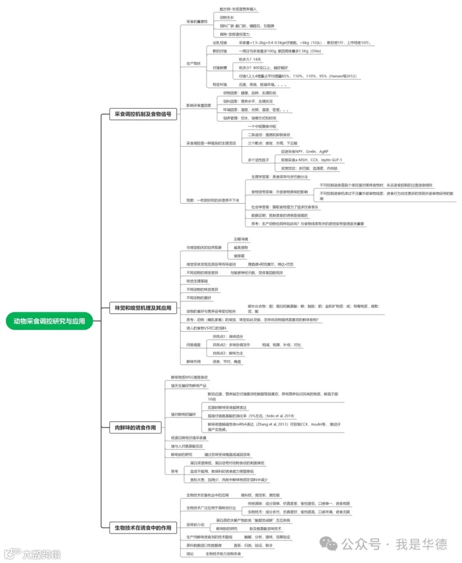
动物采食调控研究与应用
主讲嘉宾:吕继蓉博士,成都大帝汉克生物科技有限公司副总经理


丹系猪营养标准变化及提升生产性能关键点分析
主讲嘉宾:李玉欣博士,丹麦哈姆雷特蛋白公司技术总监


多元化原料背景下,饲料安全与质量管理
主讲嘉宾:吴振洲,禾丰集团首席质量官、品管总经理


10月23日下午会议
以数字化推进种猪新质生产力发展
主讲嘉宾:朱砺教授,四川农业大学动物科技学院院长


溶血磷脂酸在降低养殖成本、提高动物肉质方面的探索
主讲嘉宾:沈利昌董事长,杭州香保饲料有限公司


现代高产母猪的精准营养与精准饲喂
主讲嘉宾:鲁宁博士,PIC应用研究经理


营养健康猪肉食品的创制理论与技术
主讲嘉宾:方正锋教授,四川农业大学食品学院院长


低碳背景下我国肉牛营养与饲养战略的思考
主讲嘉宾:孟庆翔教授,中国农业大学


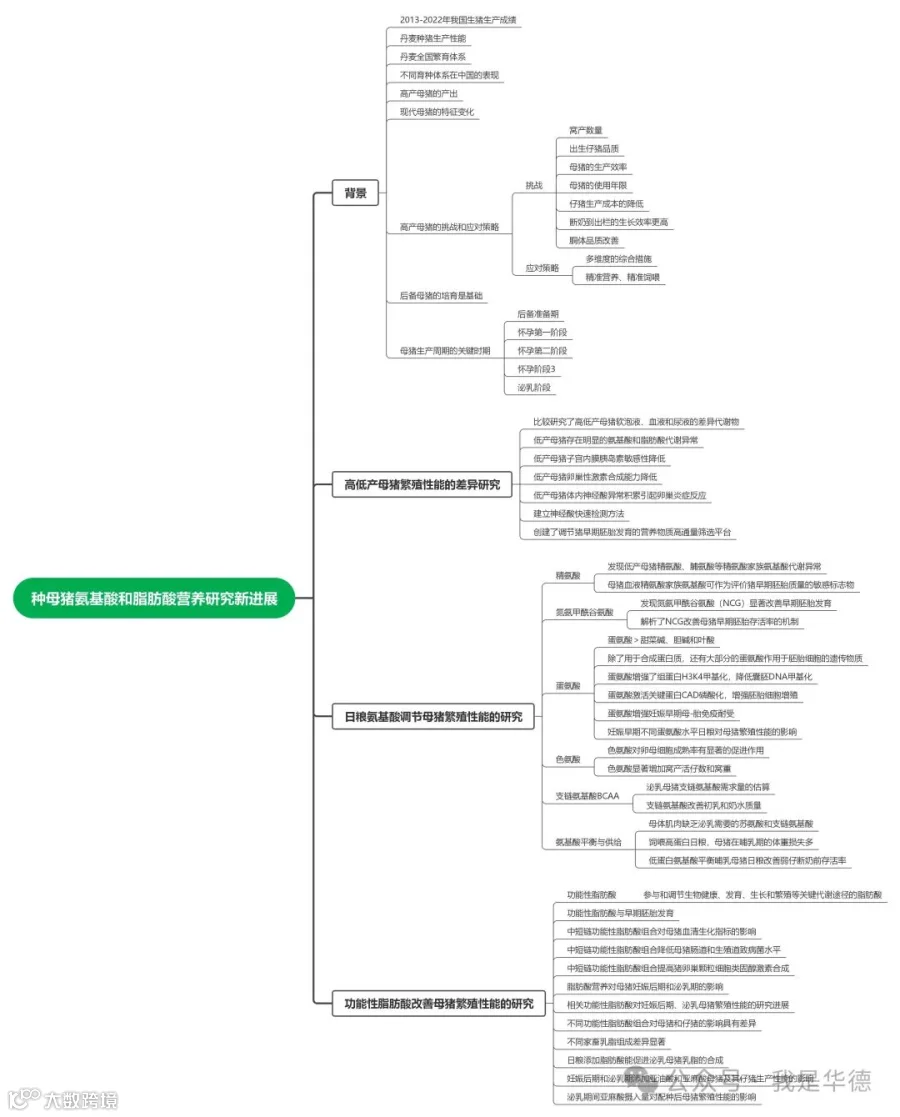
种母猪氨基酸和脂肪酸营养研究新进展
主讲嘉宾:谯仕彦院士,中国工程院、国家饲料工程技术研究中心主任


责任申明:
听课笔记由四川华德生物工程有限公司整理,内容未经报告者本人审阅,感谢所有讲课专家的精彩分享,感谢会议主办方!转载请注明专家版权。文中现场图片来源于会议图片直播。
如有不妥,请联系我们。


