为积极响应国家产教融合的号召,推动前沿技术落地与人才培养的深度融合,近日,光机电科技公司联合广东工业大学,为信息工程学院创新班的学生举办了一期“边缘计算技术”专题学习实践活动。
广东工业大学信息工程学院创新班师生到我司参加
“边缘计算技术”专题学习实践活动
边缘计算作为一种新兴的计算范式,通过在数据产生源头附近进行实时处理与分析,显著降低传输延迟,提升响应效率,增强数据安全与隐私保护。
边缘计算技术已广泛应用于工业互联网、智慧城市、自动驾驶、智能安防等关键领域,是推动数字化转型与智能化升级的重要技术支撑。
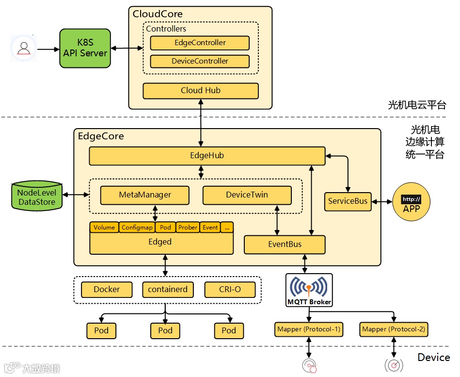
光机电云平台与边缘计算统一平台
活动中,公司高级工程师罗宇强从技术原理、系统架构、应用场景及发展趋势等多个维度,系统介绍了边缘计算的核心概念与实现路径。
结合光机电科技自主研发的云平台与边缘计算统一平台,向学生们详细阐述了边缘计算在硬件设计、协议适配、云边端协同等方面的技术优势;通过智慧工厂、实时安防等实际案例,生动说明了边缘计算在提升系统可靠性、降低运营成本方面的实际价值。
在随后的设备展示与实时演示环节,学生们近距离观摩了边缘计算设备在数据采集、智能分析与即时决策中的高效表现。同学们积极提问,围绕算法优化、场景适配等技术与讲师展开热烈交流,现场互动氛围活跃。
本次活动是光机电科技公司与广东工业大学深化校企合作、共筑产学研生态的又一次具体实践。
公司将持续开放技术场景与研发资源,支持高校实践教学与科研创新工作,共同培育契合产业需求的高素质工程技术人才。
未来,光机电科技公司将继续深化与高校及科研院所的合作,进一步健全产学研协同创新机制,针对AIoT领域的关键技术需求,布局更多具有前瞻性的技术研发项目,推动创新链、产业链与人才链的深度融合,为行业的技术进步与产业升级持续动力。
供稿:研发检测中心
编辑:综合管理部
光机电科技公司
科技创新+科技运营
粤港澳大湾区智能信息技术创新中心

