
启博云本期更新亮点
新增空间管理应用;
移动端,商品列表样式改版
新增积分商城应用;
新增信息收集应用;
管理后台-在线核销可扫码枪核销;
管理后台-新增6套装修模板;
管理后台-服务、技师、空间支持、替换资源别名;
其他细节功能优化;
启博云3月更新,本期更新以优化为主,部分功能可参见以上目录,详情可咨询产品顾问哦~
下面跟我一起看看有哪些重点功能吧!
01
新增空间管理应用
亮点介绍:
1、空间:
商家可以设置空间,用户方便根据空间预约项目(小程序版本需升级至1.13.0)

2、空间管理:
查看商家的空间(不包含门店下的空间)




3、商家服务:设置可做技师
支持3种:到店安排、全部技师、指定技师


4、首页装修-新增空间组件,可自选样式一、样式二

5、订单列表可操作更改空间


订单详情可查看空间、更改空间日志

6、房间列表:
可查看房间详情、选定房间预约服务及时段

7、房间列表:
可查看房间详情、选定房间预约服务及时段

8、移动端门店工作台服务商品、新增空间管理

移动端门店工作台-订单管理、在线核销

02
新增积分商城应用
功能亮点介绍:
1、积分商城:让客户用积分兑换礼品(仅支持商城商品、仅商家下设置积分商城商品)小程序版本需升级至1.13.0

2、积分商城设置:
开启后,移动端可进入积分商城进行兑换商品

3、积分商城:
添加积分商城商品(仅支持全积分)


4、订单列表:
显示积分商城商品(本期暂不支持退款)


5、积分日志:
显示积分商城兑换类型,及兑换订单号。点击后可快速打开积分商城订单详情





03
新增信息收集应用
功能亮点:
1、信息收集:下单时,自定义信息收集(商城商品、餐饮商品)小程序版本需升级至1.13.0

2、信息收集适用范围:全部商品、指定商品、指定商品分类
3、订单详情:查看信息收集

4、确认订单:显示信息收集、并填写信息
5、订单详情:可查看已填写的信息收集内容

04
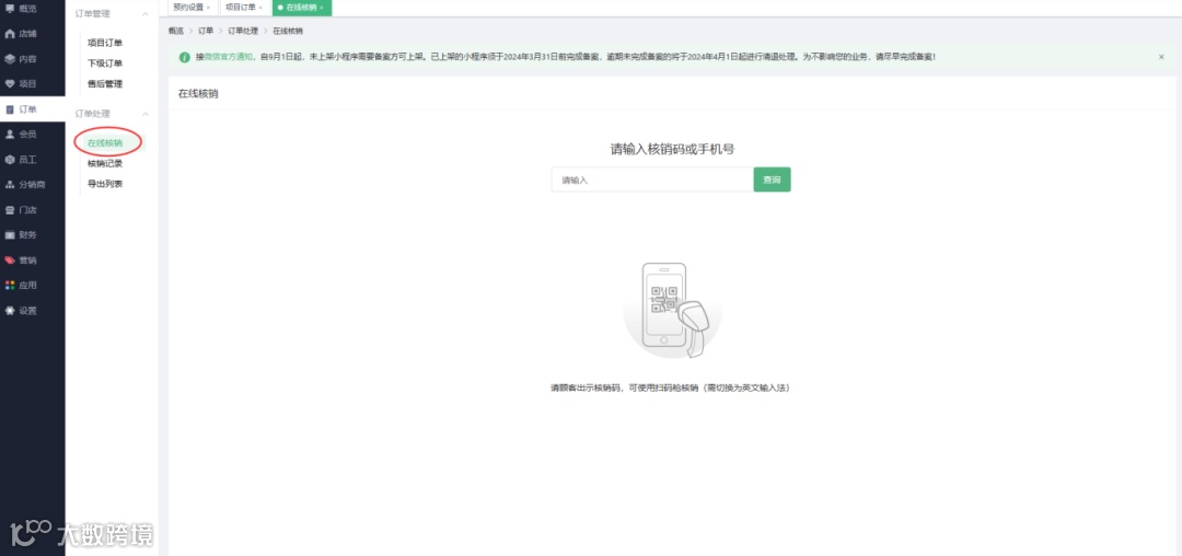
管理后台-在线核销可扫码枪核销
功能亮点介绍:
管理后台-在线核销可扫码枪核销:商城自提订单、餐饮订单、次卡


05
管理后台-新增6套装修模板
1、首页装修-新增5套服务模板
2、首页装修-新增1套餐饮模板


06
移动端,商品列表样式改版


07
管理后台-服务/技师/空间支持替换资源别名
功能亮点:
预约设置-“资源别名设置”:可设置服务/技师/空间


08
其他细节功能优化
亮点介绍:
1、模板预览改为电脑预览
2、其他功能样式优化


小程序分销商城开店
👇扫码免费咨询👇


