2023年6月1日,交银国际发布2023年下半年宏观策略展望,并在随后几日陆续发布各行业的下半年投资展望报告。交银国际研究团队对2023年下半年中国股市和行业投资策略进行深度梳理与分析,以下为宏观策略展望报告:
面对全球流动性大变局,央行仍将是全球宏观及市场的主要推力,这是最大的beta所在,这正是我们对下半年分析的主线所在。
市场预期基于的货币政策分析框架依然陷入以往周期的窠臼,我们则融合了传统周期性因素与结构性变化来捕捉货币政策脉动,进而对下半年宏观、市场更好进行研判。
▍复盘2023上半年
上半年市场整体修复。大部分风险资产,尤其是以发达市场为主的股市,均有修复;各国股市均值回归特征明显;中国股市整体表现平平,内部板块分化明显,金融能源板块领跑,大消费类板块垫底。
▍从基本面自上而下看2023下半年
全球周期继续回落,下半年有可能回落至经济周期底部附近,但在“更高、更久”的利率驱动下,海外经济此轮周期位于底部的时间会比以往更长;中国经济整体领跑全球经济复苏,但修复并非一蹴而就完成,当前修复特征类似2013-2014年,均受到海外流动性紧缩的影响,我们预计下半年将继续平缓修复。从经济数据vs预期角度来看,当前的预期收缩幅度比实际数据来的更为迅猛,已然超调,存在明显预期差,经济最终将渐进缓慢修复。
▍2023下半年的策略主线:周期vs货币错配下的非典型紧缩
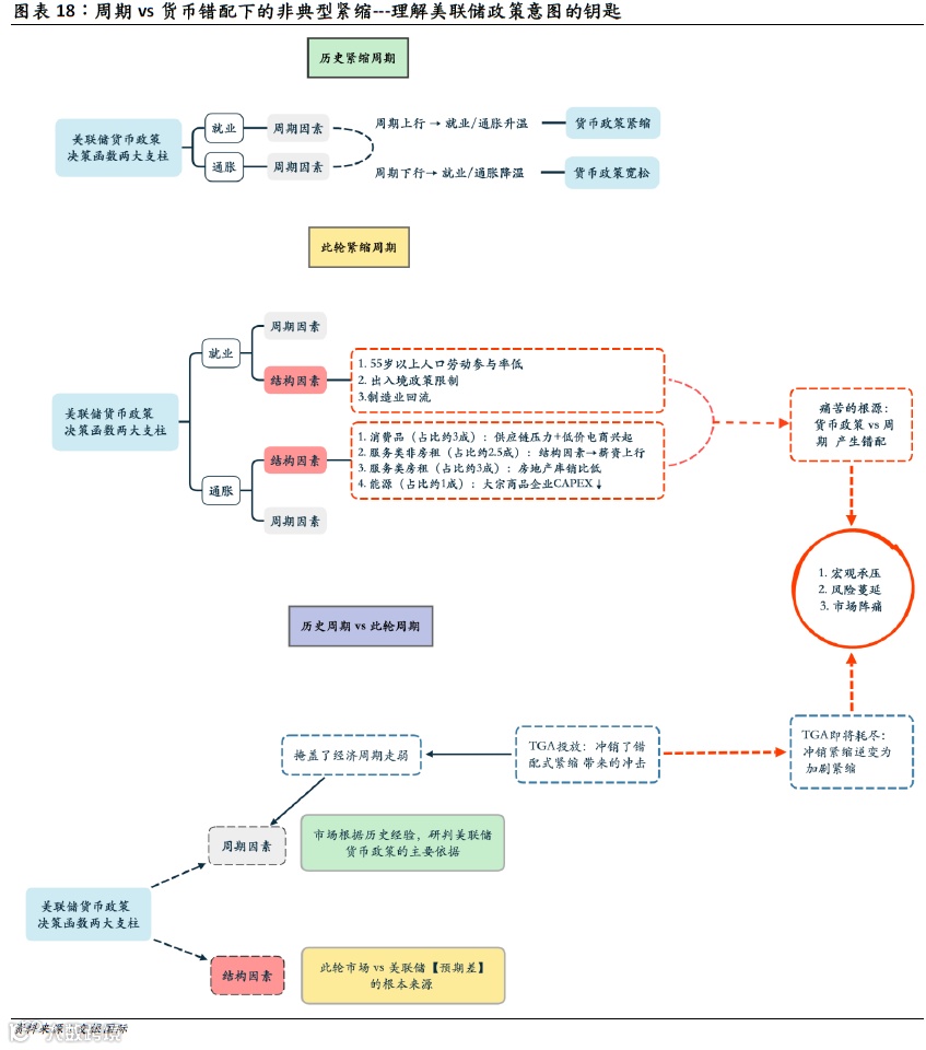
这一轮紧缩周期与历史上的紧缩周期不尽相同。此轮紧缩周期中,美联储货币政策决策函数中就业、通胀两大支柱都各自深受结构性因素扰动,令经济周期与美联储的货币政策形成错配,是一次周期vs货币错配下的“非典型紧缩”。这正是美联储决策痛苦的根源,也是市场持续误判联储货币政策的根源所在。
目前市场对美联储降息预期为2023年三季度,而我们认为在结构性因素扰动下,降息不会早于四季度——市场需对此重新定价。叠加美国财政部TGA投放,过去1年部分冲销了此轮错配式紧缩的冲击。市场普遍关注美国债务违约,而我们认为更重要在于TGA账户变化。随着债务上限抬高,财政部TGA投放将从现阶段的对冲紧缩逆变为加剧紧缩,这使得2023年下半年,美国宏观环境额外承压、行业风险不断发酵,市场将经历更加漫长的阵痛期。
▍中国股市2023年回报拆解
我们预计2023年全年,MSCI中国指数盈利同比增长8%-12%,估值小幅修复0.55%-1.59%。MSCI中国指数回报预计为9.7%-12.6%。
▍中国股市配置策略
风格选择上,我们建议三季度偏价值,四季度价值加成长均衡。同时关注攻守兼备的央企;及作为新型能源体系的基石——储能;另下半年全球半导体周期有望触底,半导体行业beta及alpha兼具。
▍操作总结
下半年三四季度或存分化——市场可能先下后上,三季度承压,四季度回暖。具体而言,三季度A股>港股,四季度A股与港股均衡;三季度风险资产可能承压,整体偏防守,而四季度风险资产改善,beta向好;风格上来看,三季度偏价值,四季度偏均衡。
复盘
2023上半年
01
上半年市场整体上展现出修复态势。大部分风险资产类别,尤其是以发达市场为主的股市,均有修复;各国股市均值回归特征明显;中国股市整体表现平平,内部板块分化明显,金融能源板块领跑,大消费类板块垫底。
资产类别回顾
大部分风险资产有修复,
REITs和商品承压
复盘2023上半年全球大类资产的表现,大部分风险资产类别都较2022年有了可观的修复。随着全球经济从疫情后逐渐走向正轨,美元与黄金的收益不再遥遥领先,取而代之的是以发达市场为主的股市。而全球REITs和商品虽较2022年跌幅收窄,但依旧录得负收益。
全球股市回顾
均值回归特征明显
就全球股市而言,除了几个新兴市场以外,2023年上半年相比2022年,绝大部分市场显现出较为明显均值回归的势头,在2022年表现不佳的市场在2023年上半年多数都明显反弹,尤其是欧美市场,其中在2022年位居全球尾部的纳斯达克指数,在2023年上半年变为全球唯一收益超过20%的股市;而中国股市不论是A股还是港股在2023年上半年都表现平平,录得微幅上涨或下跌。
中国股市板块回顾
板块分化依然明显
2023上半年MSCI中国指数的板块分化依然明显,能源、金融等周期板块领跑市场,整体取得两位数的收益,其次为在数字经济以及人工智能主题推动下的通信服务板块。表现最差的则是地产板块,虽然上半年地产的销售数据已经有所修复,但市场已然非常谨慎,其内部的价格走势分化依然明显。另外,不论是可选消费还是必选消费,整体承压,位居板块表现末端,这显示了居民资产负债表的修复依然缓慢而渐进,难以一蹴而就。
从基本面
自上而下看
2023下半年
02
全球周期继续回落,下半年有可能回落至经济周期底部附近,但在“更高、更久”的利率驱动下,海外经济此轮周期位于底部的时间会比以往更长;中国经济整体领跑全球经济复苏,但修复并非一蹴而就完成,当前修复特征类似2013-2014年。我们预计下半年将继续平缓修复。从经济数据vs预期角度来看,当前的预期收缩幅度比实际数据来的更为迅猛,已然超调,存在明显预期差,经济最终将渐进缓慢修复。
全球:
周期下行,下半年接近周期底部,
但底部维持时间更久
* 宏观层面:海外经济体整体继续回落,但中国开始引领触底回升
* 中观层面:新兴市场与发达市场盈利预期都在低位,有逐步筑底迹象
* 我们的独家领先指标显示:全球经济有可能在2023年下半年接近周期底部,但在“更高、更久”的高利率驱动下,在底部维持的时间可能会比以往周期更久。
宏观层面/
海外经济体整体继续回落,但中国开始引领触底回升
经济的周期下行、全球流动性大幅收紧、财政刺激的退出、金融条件的收紧等一系列综合因素的作用下,无疑为全球经济增加了明显的下行压力,在此情况下,海外经济体不出意外的呈现出共振下行的格局,但以中国为代表的经济体已经呈现出筑底的迹象。
* 经济的短周期波动即基钦周期(Kitchin cycle),又称为库存周期。我们汇总了2万多家全球上市企业的财务数据来分析全球基钦周期,就库存周期来看,全球的库存周期目前已经有开始浮现筑底迹象。
* 从PMI所传递的信息相对更明显一些,美欧日等经济体的PMI仍然在回落通道,而中国PMI则已经见底回升。
* OECD综合领先指标来看,欧美主要经济体回落到除2008年、2020年之外的低位水平,接近2003年的底部水平。中国则已经开始逐步回温。
* 综合多个维度的宏观指标来看,当前的全球经济体整体继续回落,周期的位置来看,中国领先欧美,而中国经济目前已经开始回温,从周期的先后顺序来说,这从某种程度上也预示了全球经济的下行拐点可能即将于2023年下半年到来。
中观层面/
新兴市场与发达市场盈利预期都在低位,有逐步筑底迹象
* 我们测算了MSCI发达市场和MSCI新兴市场指数的盈利预期净上修动能,该指标与宏观经济高度密切,可与宏观指标进行互为验证。其显示,新兴市场与发达市场盈利预期都在低位,都有下调幅度放缓,逐步筑底迹象。
* 具体到两个市场的年度盈利预期来看,新兴市场与发达市场的盈利预期下调都呈现筑底的积极迹象。但就两个市场的下调幅度来看,却略有分化。
* 其中新兴市场的盈利预期下调明显更为充分,以2024年市场盈利预期为例,新兴市场的盈利预期已经下调至2021年水平。
* 但发达市场的盈利预期较2021年高13%左右。新兴市场盈利预期下调更为充分,这与中国引领下的复苏相一致,而发达市场在下半年预计会经历盈利预期的“最后一跌”,随后在宏观大盘触底的背景下,盈利预期最终企稳。
独家全球经济领先指标/
全球经济在2023下半年回落至底部附近,但在底部的持续时间可能会比以往更久
结合宏观、中观的情况,我们认为在“更高、更久”的高利率影响下,全球经济在2023年下半年有可能回落至底部附近,其位于底部的时间可能也会较以往时间更久。我们使用我们经历了多年实战检验的独家全球经济领先指标进行定量测算。我们独家的全球经济领先指标亦显示,全球经济很可能2023年回落至底部附近,在底部徘徊的时间比以往更久,2024年以后才开始回升。
中国:
渐进修复,非一蹴而就,
类似2013-2014年
▍宏观层面,经济触底回升,但复苏路径并非一蹴而就,而是缓慢而渐进
▍中观层面,企业盈利回暖,但市场预期依然谨慎
▍我们独家的中国经济领先指标显示,2023年中国经济上行平缓修复,类似2013-2014年
宏观层面/
经济触底回升,但复苏路径并非一蹴而就,而是缓慢而渐进
* 从PMI的角度来看,不论是制造业还是非制造业都在2023年一季度完成触底回升。但值得留意的是虽然制造业与非制造业都呈现回升趋势,但两者的斜率却大相径庭。
* 具体而言,非制造业陡峭的反弹斜率在历史上都较为罕见,而与此同时制造业的修复斜率却明显较历史几轮周期平缓,比较接近于2013至2014年的状态。彼时全球经济正面临美联储退出QE,全球需求微弱复苏的状态。
* 当前中国制造业vs非制造业PMI复苏斜率不一,反映的正是内需端线下服务业消费场景的修复vs 外需偏弱情况下制造业承压的情况。伴随着第一波服务业消费场景修复后,非制造业的修复在未来依然需要居民从损益表到资产负债表的传导式修复。
* 当下,居民损益表、现金流量表都受到居民信心不振叠加就业市场乏力的负面影响,损益表与现金流量表的压力进而传递至资产负债表,进而令居民部门主动收缩资产负债表规模,没有在低利率的情况下进行大规模扩表。
* 信心的修复过程并非一蹴而就,与此同时资本市场的企稳与恢复在当前语境下的重要性无疑是大幅提升,因为通过“财富效应”的释放,某种程度上有助带动居民部门从损益表、现金流量表到资产负债表的修复,居民部门从信心到资产负债表的漫长修复路径决定了复苏的路径并非一蹴而就,而是缓慢、渐进;而制造业的修复则有赖于内外需的共振恢复,下半年来看,伴随着全球经济在2023年下半年触底,内外需求合力共振,预计届时制造业方能获得更强的增长动能。
* 另一个交叉验证的角度是,我们测算了新增企业中长期贷款占新增企业贷款的比率,中长期贷款的占比可以较好地反映企业的信贷需求,以及对于整体需求乐观度,因此可以作为反映需求的间接变量,我们可以看到,该比值与制造业PMI新订单指数高度相关。而新增企业中长期贷款占新增企业贷款的比率正在稳定而缓慢的上行修复中,这反映经济在宽信用的推动下,正在逐步修复。
* 但值得留意的是,与以往不同的是,以往情况下,中长期贷款的企业贷款占比与PMI几乎同步,但这一轮PMI回升却滞后中长期贷款的占比回升约3个季度,这显示出,即使宽信用强力助推,但此轮周期中经济修复的难度较以往更高。这也从侧面佐证了复苏的路径终将是缓慢而渐进的。
中观层面/
企业盈利预期回暖,但市场预期依然谨慎
从企业盈利来看,不论是MSCI中国指数,还是沪深300指数,盈利预期的净上修动能都出现了见底迹象,这是积极信号,可以与宏观层面的信息进行交叉验证。但2023年以来沪深300指数与MSCI中国指数的盈利净上修动能仍在低位,这显示市场对于盈利预期依然谨慎。
独家中国经济领先指标/
2023年中国经济上行平缓修复,类似于2013-2014年
我们基于一篮子综合的宏观、中微观领先指标所构建的独家中国经济领先指标显示:2023年中国经济整体呈现上行修复的态势。
值得一提的是,领先指标所显示的此轮经济周期的修复斜率也是平缓而缓慢的。就领先指标的修复斜率而言,自2008年以来,经济周期的修复分为三大类别:
1. V型快速修复:2009-2010
2. U型中速修复:2016-2017;2020-2021
3. 平缓修复:2013-2014;2023-2024
此轮领先指标的斜率与PMI一样非常类似于2013-2014年的平缓修复——当时宏观大背景与此轮一样受到外部因素的影响,包括美联储货币紧缩(QE退出)、叠加海外需求回落;而这一轮还额外叠加了偏弱的居民部门,不论是居民信心还是居民的杠杆率都弱于2013-2014年。在此大背景下,我们需要更大的耐心以及政策支持力度以呵护居民部门修复进而增强经济的内生增长动能。
整体来看,当前的中国经济宏观大盘修复方向确定,但修复的路径并非一蹴而就,是缓慢而渐进的修复,但预期差仍非常明显。
我们使用衡量经济数据实际值vs预期值的花旗经济惊喜指数。海外经济体伴随着经济的周期回落,经济惊喜指数(实际-预期)自然而然地处于同步回落中。但中国的数据走势却有所不同,自2022年开始经济惊喜指数与PMI产生持续背离,这表明经济数据预期的回落比数据的实际情况更为迅猛。我们在中长期贷款、独家经济领先指标都提及,当前的指标特征以及宏观环境与2013-2014年类似,同样的我们再次进行类似的比较,我们发现:
* PMI的读数来看,当前的读数水平低于2013-2014年;
* 经济惊喜指数来看,当前的读数水平、恢复斜率都高于2013-2014年,且当前读数的水平已经接近2008年金融危机后的最高水平。
这意味着,纵使当前的宏观大盘弱于2013-2014年且复苏路径同样渐进而缓慢,但当前的预期仍然显得过低,进而令经济惊喜指数(实际-预期)仍然被动被推升至高位水平。
综合来看,我们对于中国的宏观经济没有V型复苏预判的这么乐观,但也肯定没有市场预期的那么悲观,最终的路径将是介于两者之间,呈现渐进的缓慢的修复。
下半年策略主线
周期vs货币错配下
的非典型紧缩
03
这一轮紧缩周期与历史上的紧缩周期不尽相同。此轮紧缩周期中,美联储货币政策决策函数中就业、通胀两大支柱都各自深受结构性因素扰动,令经济周期与美联储的货币政策形成错配,是一次周期vs货币错配下的“非典型紧缩”。这正是美联储决策痛苦的根源,也是市场持续误判联储货币政策的核心驱动。
作为周期表征的美国ISM制造业PMI vs 10年期国债利率出现了明显的错配,正是此次错配下“非典型紧缩”的最佳例证。
周期与货币政策错配下,即使美国经济已明显走弱,但是美联储的货币政策仍处在“高原平台”的困境——虽然美联储加息很可能已画上句号,但高利率很可能会维持较长时间,降息的时点进而晚于市场预期。在持续的高利率环境下,不论是美国经济、风险、还是市场环境,都将相比历史紧缩周期额外承压。
结构因素扰动下
货币政策vs周期错配,
是美联储痛苦的根源所在
美联储的货币政策目标——“双重任务”(dual mandate),即充分就业与价格稳定。就业与通胀正是美联储货币政策决策函数中最重要的两大支柱。这两大支柱通常都被视为典型的周期性因素,伴随着经济周期的潮起潮落,就业、通胀数据随之变化。
然而,此轮紧缩周期与历史上最大的不同是,此轮紧缩周期中,不论是就业还是通胀,其都不再是周期的单因子驱动,而是变成了周期+结构因素的双因子驱动,美联储的货币政策也因此深受结构因素的扰动:
▍历史上货币政策的周期单因子驱动:
周期上行,通胀上升,劳动力市场紧张,美联储货币紧缩;周期下行,通胀走低,劳动力市场降温,美联储货币宽松。
▍此轮货币政策受到周期+结构因素的双因子驱动:
周期因素下,美国各通胀分项的需求端均走弱;企业信心低迷,劳动力市场的需求也处于低位。美联储货币政策理应提前结束紧缩并逐渐转向宽松。
但此轮通胀与劳动力市场均受到结构性因素的扰动,伴随着经济动能的回落,不论是美国通胀还是劳动力市场均显现出不同以往紧缩周期的韧性,令货币政策与周期因素错配,这正是美联储痛苦的根源。
历史来看,市场通常在降息周期高估利率的未来高度,在加息周期低估利率的未来高度。具体来看,从过去30年市场对于未来12个月利率的估计,我们发现市场在降息周期下,通常高估利率约3个百分点;而在加息周期下,则通常低估约2.5个百分点。在此轮加息周期中,市场对于未来12个月利率的低估幅度一度到达4.5个百分点。市场误判的幅度创下了至少自1989年有数据以来的最高水平。
市场之所以对于美联储货币政策出现如此大幅度的误判,关键原因正在于市场对于美联储的货币政策决策函数只关注了“周期性因素”项目,而忽视了“结构性因素”的扰动。
通胀的结构性因素扰动
延缓了通胀的回落速度
在我们之前的报告《从周期与结构角度重新拆解美国通胀》中,我们将美国CPI拆解为消费品、服务类(非房租)、服务类(房租)、以及能源这四大分项,可以看出周期因素给各大分项均带来下行压力,而结构因素令一些分项仍具有韧性。
其中,主要受结构性因素扰动的通胀项目是服务类(非房租+房租),以及能源项目。细化来看:
▍服务业(非房租)通胀:短期结构因素令薪资增长仍具韧性,长期随结构因素的回落将下行
我们在《从周期与结构角度重新拆解美国通胀》报告中提到,服务业(非房租)通胀的底层逻辑是劳动力市场的薪资增长。
在周期因素影响下,劳动力市场需求端大幅走弱,令服务业薪资增长放缓;但需注意的是,在结构因素的扰动下,此轮劳动力市场较历史上更有韧性。而结构性因素在此轮劳动力市场的供需缺口占到约7成,延缓了薪资增长的回落速度,是服务业(非房租)通胀粘性的核心来源。
▍服务业(房租)通胀:结构因素下供给端趋紧,房产价格具有韧性
美国房地产的低迷是以美联储对于需求端碾压式的打压来实现的,但整体来看,当前的美国地产市场受到结构性因素的扰动,供应端仍然偏紧,这使得房产价格“易涨难跌”,地产价格虽下行,但具有粘性。
▍能源:结构因素下供应趋紧,令能源价格具有韧性
能源价格对于经济周期的变化十分敏感,目前美国乃至全球的经济整体走弱,对应能源需求疲软,从需求端拉低能源的价格;而从结构因素来看,大宗商品CAPEX整体走弱,使得能源供应端趋紧,价格虽然下行但因供应端趋紧而令能源价格具有韧性。
*周期因素下能源需求低迷:价格中枢仍将下移
在全球货币紧缩环境下,全球经济整体共振下行,目前仍未触底。经济增长的低迷,叠加美国银行业危机带来的信贷紧缩对经济需求的负面冲击,石油需求将直接受抑,而价格的方向是由需求端来决定的,因此全球油价的价格中枢预计将继续下行。
*结构因素下能源供应趋紧:价格仍有韧性
* 受绿色金融以及新能源热潮的影响,全球大宗商品的CAPEX支出自2015以来就趋势性下行,导致大宗商品端的供应链紧平衡。虽然2021年以来CAPEX有所修复,但整体仍然处于绝对低位,相比2014年的高位水平仍然相差巨大。大宗商品内部整体定价权向上游转移,这使得纵使需求端在走弱,但由于大宗供应端整体趋紧,其在下行途中价格仍将具有韧性。
整体来看,结构性因素影响供给端是此轮通胀比历史紧缩周期更具韧性的底层逻辑。结构性因素的扰动大幅延缓了服务通胀与能源通胀的回落速度,令美联储的货币政策与周期因素形成错配,受困于“易紧难松”的困境。
劳动力市场的结构性因素扰动
令就业具有韧性
伴随着美国CPI通胀在韧性下回落,劳动力市场对于美联储货币政策的边际影响将逐步增大;另一方面,劳动力市场的供需状况本身就是美国服务项目通胀韧性的底层来源。在我们之前的报告《从周期与结构因素拆解美国劳动力市场的韧性来源》中,我们通过量化周期与结构因素占当前美国劳动力供需缺口的比重,发现短期美国劳动力市场边际缓和,但结构性因素导致此轮劳动力市场相比历史上更具韧性。
▍总量来看:劳动力市场仍旧供不应求
从总量来看,当前美国劳动力市场依然十分紧张。我们测算出目前美国劳动力需求(就业人数+非农职位空缺)约为1.70亿人,劳动力供给(居民劳动力)约为1.66亿人,对应劳动力供需缺口约400万人,处于较为罕见的供不应求状态。其中,
*周期因素在此轮劳动力市场的供需缺口约占3成:令劳动力市场需求端大幅走弱。PMI就业以及NFIB中小企业调查均显示,需求端的周期性因素将在未来继续回落,为薪资增长降温。
*结构性因素在此轮劳动力市场的供需缺口约占7成:其中,出入境政策修复以及制造业回流的放缓将缓解部分供需缺口,但是老年人口(大于55岁)的低劳动参与率趋势令劳动力市场有韧性。
▍周期因素下需求端大幅走弱,推动薪资增速回落
当期高利率环境令市场上的信贷大幅收缩,叠加美国银行业风险,美国经济呈现周期性回落,导致企业信心及盈利承压。我们可以看到伴随着信贷紧缩,美国企业盈利预计将承压。代表美股市值最大的3000只股票的Russell 3000指数成分股,其2023年一季度财报电话会议中体积“需求疲弱”(weak demand)的次数更是大幅飙升至历史新高水平,甚至超过2008年金融危机。
▍但需注意的是:劳动力市场因结构性因素仍具明显韧性
虽然在周期因素低迷下,美国劳动力市场需求端大幅走弱,但是此轮劳动力市场受到结构性因素的影响,供需缺口仍然显著。
美国劳动力市场主要的结构性短缺来源为:老年人口(大于55岁)的低劳动参与率、出入境政策变化,以及制造业回流提振就业需求等三因素。我们通过测算2020至2022年期间,各项因素的变化占当前劳动力供需缺口的比重,来量化供给端结构因素对于供需缺口的占比。具体而言,
*老年人口(大于55岁)的低劳动参与率:55岁以上的劳动参与人口低于疫情前3年均值下计算的劳动参与人口约165万人,对应约41%的供需缺口;
*2020-2022期间出入境政策变化:疫情期间出入境管制、签证签发制度严苛使外籍人士入境美国人数大幅下降;特朗普政府先前制定的限制移民政策也导致美国移民人数较疫情前明显回落2020-2022年期间,美国净移民人数较趋势大约减少约99万人,占供需缺口的23%。
*制造业回流:拜登政府在疫情期间先后推出的《美国基建法案》、《通胀削减法案2022》、《2022 年芯片与科学法案》等政策对特定企业提供补贴和税收减免。单纯受制造业回流的影响,制造业职位空缺在2022年大约增加了35万个,贡献了9%的供需缺口。
整体来看,结构性因素贡献了当前美国劳动力市场供需缺口的7成。而结构性因素中,占比高达40%的老年人口劳动参与率对劳动力供给更是带来了长期的、难以逆转的限制。正是结构因素的扰动,令此轮美国劳动力市场比以往货币紧缩周期更具韧性,令美联储货币政策处在“高原平台”。
美国财政TGA投放
部分冲销了错配式紧缩的冲击
而这即将逆转
此轮货币紧缩周期,美国财政部通过投放TGA(Treasury General Account)中的资金投放本质上是在为市场注入流动性,这冲销了错配式紧缩的冲击。根据我们的测算,美联储从2022年6月开始缩表,截至2023年5月19日,总计缩表约4500亿美元,而同一时期,美国财政部TGA自历史上第二高位水平进行投放,其投放额高达6930亿美元,TGA投放规模创下历史第二高,仅次于2020至2021年疫情期间。当全球已然走出疫情阴霾,在过去1年进行如此大规模的财政投放实属罕见。TGA如此大规模的投放,完全抵消了同期的缩表规模(6930亿 vs 4500亿美元)。
▍TGA投放,部分冲销了此轮错配式紧缩的冲击
此轮错配式紧缩,原本应该对经济与市场造成更大的冲击,但在TGA投放的冲销下,很大程度抵消了紧缩效应,进而令美国经济与市场保持韧性。TGA投放掩盖了经济的周期走弱,进而让市场和美联储对经济周期造成误判。
*财政投放:润物细无声,为美国经济开启“外援”
此次缩表周期,TGA投放从需求端和供给端两个维度提振了美国的消费,相当于是为美国经济开启了“外援”,掩盖了错配式紧缩本将给经济带来的冲击。
-TGA投放使得缩表期间,美国消费不降反升
美联储从2022年6月开始缩表历程,而美国零售额增速自2022年3月见底后,不降反升——其背后的原因就是财政部慷慨的TGA投放。2022年3月以来,财政部TGA断崖式下跌,支撑着美国零售增速一路上行。根据我们的测算,从2022年6月截止到2023年5月19日,总计TGA投放约6930亿美元,大约占过去3年美国平均年零售额的10.5%。
- TGA投放使得美国服务业跑赢制造业的幅度逼近几十年新高,掩盖了美国周期走弱的现实
TGA投放,使得美国服务业自2022年以来跑赢制造业的幅度显著提升,逼近几十年来的新高,掩盖了美国经济周期在美联储缩表下走弱的现实——这从另一个角度验证了此次紧缩周期中,美国财政投放对于美国消费以及整体宏观环境的提振作用。
- TGA投放为市场注入流动性:从盈利与估值两端皆提振美股
在2022年缩表期间,美股得以保持稳健的,其背后也得益于TGA投放。美股受益源自两方面:
盈利端:超过6930亿美元的巨量TGA投放对美股的盈利起到了支撑作用。
估值端:TGA投放额高于美联储缩表金额,部分冲销了此轮紧缩对于估值的冲击。
▍随着美国债务上限的抬高,对冲紧缩逆变为加剧紧缩
TGA对于宏观以及市场的支撑不会持续存在,相反,其原本所扮演对冲紧缩的角色可能将随着美国债务上限的抬高而即将发生逆转。
*TGA账户变化的节点:货币紧缩的对冲就此消失
2023年5月28日,美国总统拜登与共和党就美国债务上限提高达成初步协议。近来市场都密切关注美国债务上限问题,担心美国国债违约所引发的巨震,而我们的关注点则在于是债务上限的提高标志着TGA账户对于宏观以及市场的支撑将不复存在。
*债务危机之后的发债:高利率环境下加剧紧缩
如果此次美国真的发生“史诗级”的债务违约,那么毫无疑问,美国经济和美股市场都将受到重创。但即使债务上限被提高,随之而来的发债等效于将流动性从市场上抽离回TGA账户,将对流动性造成紧缩效应,这使得原本扮演着对冲紧缩的TGA投放逆变为加剧紧缩的推手。其对于宏观与市场的冲击将进一步显现。
叠加结构因素的扰动下,不论是CPI通胀还是劳动力市场,都呈现出超市场预期的韧性。因此在2023下半年,在美联储的错配式紧缩下,美国宏观将额外承压、行业风险不断发酵,市场将经历更加漫长的阵痛期。
错配式紧缩 |(一)
宏观额外承压
此轮美联储紧缩周期为过去40年来速度最快的紧缩,而历史来看,全球央行的货币决策通常领先基本面。随着美国利率高位徘徊叠加TGA对于紧缩效应的冲销逐步逆变为加剧紧缩,这将令美国宏观额外承压。
错配式紧缩 |(二)
风险不断发酵
美联储的错配式紧缩下,美国行业受高利率和信贷紧缩的影响,风险不断发酵,首当其冲的是已经爆雷的美国银行业和正在酝酿风险的商业地产。
▍高利率环境下,美国银行业受到“价”与“量”的双重冲击
我们在《美国银行业危机拆解:美联储扩表仅是将问题从资产负债表转移至损益表》报告中提到,美联储货币紧缩为美国银行业带来“价”与“量”的双重冲击,对银行业的资产负债表和损益表都造成压力。
*来自“价”的冲击:资产负债表及损益表双重承压
-“价”的冲击波之一:“低收益高风险”场景下的存款搬家,加剧银行业【资产负债表】压力
-“价”的冲击波之二:成本上行、坏账率增加、终端信贷不振挤压下的【损益表】压力
*来自“量”的冲击:总量和结构对流动性的双重冲击
市场在关注美联储对总量的改变时,普遍忽视了资产负债表结构的影响。总量改变下流动性大盘收缩,叠加美联储资产负债表结构变化,对市场上的流动性产生了双重的冲击。
美联储短暂的扩表无法改变结构带来的流动性问题,而流动性短缺本身将导致信用创造受限,进一步限制存款的产生,对银行业的负债端压力形成恶性循环。
- 总量冲击:流动性大盘的收缩
美国银行业负债端压力不断浮现的大背景正是流动性大盘的收缩,在高利率叠加美联储缩表QT的双重冲击下,2023年3月美国M2同比下降4.05%,为过去60年来首次负增长。在此历史极其罕见的流动性大盘收缩的状况下,美国银行业的负债端压力可想而知。
* 结构冲击:美联储资产负债表结构变化带来的紧缩效应
在美联储资产负债表的结构发生明显变化的情况下,即使美联储的资产负债表规模不变甚至扩张,也可能生成紧缩效应:
- 美国银行业在准备金收缩的情况下,出于预留流动性缓冲等方面的考虑(尤其是在当前银行业危机的大背景下),其信贷的意愿明显下降,这将导致市场上的信用创造受抑,进而产生紧缩效应。
- 美国银行业的准备金规模收缩,这将令美国银行业的信贷能力也将受到抑制,进而影响到信用创造,只是当前由于信贷需求疲弱,这一影响目前尚不明显,一旦信贷需求修复,处于低位的银行业准备金水平无疑将会成为信贷放量的制约。
▍流动性紧缩下,商业地产风险发酵首当其冲
美国银行业体系中,中小银行以及区域银行所面临的压力最大。其所面临的压力很可能造成连锁反应,而首当其冲的很可能就是美国的商业地产。
*商业地产较其他行业,更加依赖小型银行进行融资
商业地产与其他行业一样,都受到了整体流动性紧缩的影响,但商业地产相比其他行业来说,更加依赖区域银行以及小型银行为其提供融资。如下图所示,小银行在商业地产这一类别的敞口占到70%,显著高于在住宅地产、工商贷款以及居民贷款的敞口,并且逐年上升。
*商业地产行业本身存在诸多问题
- 自疫情以来,全球商业地产都出现了结构性变化,疫情带来了居民消费习惯变化,线下转线上消费的趋势明显,美国电商的渗透率在疫情后大幅飙升。
- 与此同时,大量的企业继续维持“居家办公”模式,即使现在美国企业居家办公占工作日天数的百分比仍然高达30%。
这都从结构上改变了商业地产的底层需求逻辑,使其面对银行业风险外溢比其他行业更加脆弱。未来尤其需要注意美国商业地产的风险发酵。
错配式紧缩 |(三)
市场将经历更长的阵痛期
我们在2023年初展望《2023年投资策略展望:逆转与修复》中提到,2022是全球流动性退潮的一年,我们将在2023年见证加息的终止。时隔半年,我们看到,全球流动性在边际上有所修复:
▍全球M2同比增速中位数虽然仍在负值区间,但在2023年一季度已经触底回升,跌幅收窄;
▍全球央行资产年度增量在经历了美日欧央行共同扩表放缓到乃至资产负债表收缩后,2023年一季度触底反弹,跌幅收窄。
但在美联储此轮错配式的紧缩周期下,市场还远远不足以狂欢,因为在结构因素的扰动下,美联储并不会如市场预期的那样立马降息,高利率持续的时间很可能会比市场预期的更久。
当前市场对于美联储推迟降息的定价仍显不足,市场将经历更为漫长的高利率阵痛期。虽然市场已经对美联储降息的时点预期已经进行了调整,自7月份开始推迟至9月,但我们认为当前的定价仍显不足,美联储的高利率持续时间很可能会比市场预期的更久,市场将经历更为漫长的高利率阵痛期。
在此情况下我们对于全球风险资产三季度维持谨慎态度,对于权益资产整体偏保守,重结构,关注退可守、进可攻的结构性机会。
中国股市
2023下半年
回报拆解
04
我们预计2023年全年,MSCI中国指数盈利同比增长8%-12%,而估值预计小幅修复0.55%-1.59%。MSCI中国指数回报预计为9.7%-12.6%。
细分来看,我们认为盈利的修复将与市场预期大体一致——即复苏方向明确,但将相对平缓;估值方面,虽然新兴市场整体估值处于低位,但中国相比MSCI新兴市场的估值存在非常明显的折价,处于历史均值附近;整体回报方面,高ERP以及位于底部的资金流周期,均预示未来回报可期。
盈利
有所修复
在经历了2020年的冲击后,2021年、2022年的盈利都继续承压,尤其是2022年在2021年的低基数基础上,MSCI中国指数的盈利同比仍然负增长,表现不佳。
目前MSCI中国指数市场对于2023年的盈利预期已经经历了不断的下调,目前2023年的盈利预期水平大致持平于2021年,属于较低水平,但由于2022年的低基数,令所隐含的2023年盈利同比增速为11.2%。
▍盈利复苏方向明确,但将平稳而缓慢
*盈利复苏方向确定,经济回暖带动盈利修复
针对MSCI中国指数预测EPS vs 实际EPS,在过去几年中多数时候,实际的盈利数值都较上一年年末的预测要低。就实际盈利/预测盈利而言,2017年至2021年5年该比值的平均水平为93%。
然而有鉴于我们判断2023年基本面应该触底回升修复,而实际盈利vs上一年年末的盈利预测通常是顺周期的,在此宏观大背景下,该比值在2023年很可能会明显提升超过100%,即2023年的实际盈利可能会高于2022年年末的预测水平。
考虑到2022年的整体盈利不佳,基数较低,而且分析师连续下调2023年及2024年的盈利预测,整体的预期偏弱,因此我们认为2023年实际盈利/预测盈利的比值可能会略高于过去5年93%的平均值水平。
与此同时,我们可以看到,经济的复苏的触底回升已然发生,在此情况下,盈利修复的方向确定性较高。
* 但盈利的复苏非V型的一蹴而就,成本端的改善有助于盈利修复
此轮复苏的背景与以往不一样,与之相生相伴的是居民资产负债表及居民信心的缓慢修复。与此同时,海外经济体的宏观压力以及复杂的国际局势也增加了盈利端的不确定性。在此过程中,中国企业盈利的修复很可能并不是V型的一蹴而就,而是伴随着波折,震荡上行的缓慢修复。
我们测算了MSCI中国指数的盈利预期净上修动能、销售预期净上修动能(即市场预期中上调与下调的相对差值),不难发现不论是盈利还是销售预期都自极低的水平平缓修复,整体的市场预期仍然不高,但我们对于销售预期比市场稍微乐观。
与此同时,需要强调的是这一轮修复与之前不同的是,历史上盈利预期的上调力度通常弱于销售预期的改善,而这次则少有地出现盈利预期修复好于销售预期的修复。这大概率与企业成本端的回落有关,而市场很可能低估了成本端改善对于盈利的推升作用。我们估计成本端回落对于盈利预期的推动作用将至少贯穿整个2023年。
在1)略比市场乐观的销售增速、2)成本端改善带来的利润率提升,两者共同的推动下,我们本应对盈利端的预估明显高于预期。但考虑到海外整体宏观的不确定性等综合因素,我们从审慎角度考虑,我们的基准场景下的盈利预估增速与市场预期大体一致。
作为交叉验证,我们分析了基于一线企业家调研数据所构建的中国企业经营状况指数(BCI),我们可以看到企业信心指数的各分项指数,不论是盈利、销售、融资环境等都明显回升,相较二级市场而言似乎更为乐观。
我们进一步拆分后不难发现,企业的总成本指数呈现明显的下行,与之对应的是利润/销售所隐含的利润率自2022年四季度末创下历史新低后,迅速反弹。背后所反映的是:
1) 上游通胀回落、劳动力成本下行之际总成本回落对于企业利润率的提振作用;
2) 2021-2022年,宏观大盘不仅经历了需求端的洗牌,供应端同样出现了明显的收缩甚至收缩幅度更大。在此情况下,虽然需求端的复苏路径有缓慢而渐进,但能够坚守下来的企业可以一定程度上受益于行业集中度的提升,进而支撑其盈利端的回升。
我们预计,2023年MSCI中国指数的盈利增长为8%-12%。
估值
小幅回暖
▍横向跨国别比较:新兴市场估值处于低位,而中国相比新兴市场仍有明显的估值折让
中国股市的估值,需要放在全球新兴市场vs发达市场的语境中去理解。2022年不论是发达市场还是新兴市场,股票市场的估值都大幅回落。
虽然新兴市场、发达市场在2023年估值都有所修复,但是新兴市场的相对、绝对估值水平都仍然处于相对低位。
但即使在此情况下,MSCI中国相比MSCI新兴市场的估值存在一个非常明显的折价,且折让幅度几乎处于过去近10年来的最高水平。
▍横向跨纵向历史比较:历史均值附近
MSCI中国指数的估值自2021年从超过历史长期平均一个标准差回落到2022年低于平均一个标准差的水平,估值的高点回撤幅度一度超过50%,但在2022年四季度至2023年1月,伴随着市场的强劲反弹,MSCI 中国指数的估值快速已修复,目前处于略低于历史均值的水平。
纵然当前的MSCI中国指数估值仍然偏低,但我们对于估值端仍然相对谨慎,最主要在于:
▍美联储此轮“错配式”紧缩,高位利率的持续时间很可能会长于市场预期,市场过早的降息预期可能需要重新定价,这将令全球风险资产的估值承压;
▍紧缩政策下,全球宏观、市场的脆弱度上升,潜在的风险事件都可能增加估值端压力;
▍国际环境日趋复杂,这将令估值端承压。
我们预计2023年MSCI中国指数的估值小幅修复0.55%-1.59%。
回报:
全年回报预计为低双位数
总回报拆解估算:
盈利修复与估值回暖
综上,我们预计,2023年MSCI中国指数盈利同比增长8%-12%,而估值小幅修复0.55%-1.59%。MSCI中国指数回报预计为9.7%-12.6%。
2023年的双位数回报值得期待,但与此同时我们拆解MSCI中国指数的回报来交叉验证。MSCI中国过去连续2年负回报,出现类似场景的是2015、2016年(2016年仅小幅负回报),紧接其后的2017年MSCI中国指数全年回报就大幅提升至超过50%。在经历了2021、2022连续两年的双位数负回报后,我们应该对2023年的正回报抱有相对乐观的态度。
ERP视角:
高ERP预示未来回报可期
股票风险溢价(ERP)通常也被用于判断市场的相对位置以及未来回报。我们计算后发现,港股市场与A股市场的ERP目前都处于相对高位,尤其是受海外流动性紧缩影响较小的A股市场,其ERP较港股更具吸引力。
不论是A股还是港股,ERP的高低通常可以领先指数未来1年的回报。高企的ERP无异预示着未来中国股票市场可期的回报率。
资金流视角:
资金流周期位于底部,支持未来回报率
从资金流视角而言,我们从个股层面的资金流独家构建了日度的高频资金流追踪体系,并囊括计算了A股(超过4000只股票,市值超70万亿人民币)、港股(超过2500只股票,市值超过40万亿港币)的资金流周期。该指标可以较好地捕捉资金流的变化,借助资金流周期可以更好地捕捉市场的底部、顶部。根据我们的测算,不论是A股还是港股,当前仍然属于资金流的向上周期中,这将对回报率构成支撑作用。
中国股市
配置策略
05
在风格选择上,我们建议三季度偏价值,四季度价值加成长均衡。同时关注攻守兼备的央企;及作为新型能源体系的基石——储能;另下半年全球半导体周期有望触底,半导体行业beta及alpha兼具。
风格选择:
三季度侧重价值,
四季度价值加成长均衡
就风格来看,在利率上行之际,长久期、高估值的成长股受到的冲击无疑最大。2022年无疑是MSCI中国指数价值股继续跑赢成长股。虽然过去12个月的超额收益目前已经从高位回落,但目前仍然处于高位水平。
从周期的风格轮动视角来看,伴随着经济从“衰退期”进入“复苏期”,成长股相对价值股跑输程度缩减,但仍然是跑输,需要进入到“加速期”可能才会跑赢。就此而言,三季度中国经济可能仍属于“复苏期”,价值股可能依然是三季度重点的首选。
从估值面来看,虽然成长股与价值股的估值都处于相对低位,但价值股处于均值之下一倍标准差,相比成长股估值更具有吸引力。
再结合流动性来看,目前市场对于美联储降息过于乐观,可能在三季度需要进行预期的再调整,届时成长股预计仍将承压。
综上,我们建议投资人,三季度整体风格仍然偏价值以提高整体投资组合的防御性,而四季度伴随着市场对于美联储降息预期的再调整完成,届时的风格可以纳入更多的成长标的,风格可更为均衡。
央企:
攻守兼备
自年初我们建议投资者关注央企标的后,央企迎来了明显的价格上行,但当前位置,央企仍然值得期待,为应对三季度的潜在市场波动,央企有较好的安全边际,与此同时其也可以一定程度兼顾进攻性,仍是当前市场环境下较好的投资方向。
▍退可守:高股息率提供足够的安全边际
• 央企的股息率长期来说持续高于其他类别企业,相比于民企高出近2.4个百分点。央企的高股息率无疑令其扮演了权益类资产中“类债”的角色,2022年下半年央企的股息率更是历史上首次持续超过同期的10年期国债收益率。尤其是考虑在人口结构变化推动利率中枢下移的大背景下、居民资产、养老金等战略性提升权益资产配置比例,其高股息率的特性无疑将成为长线资金入场的首选,长线资金的配置也将有助于熨平波动,增强央企股票的防御性。
▍进可攻:新的国企考核指标体系打开天花板
2023年的政府工作报告中,着重强调了国有企业“提质增效”,而在2023年1月,国资委则已要求2023年中央企业原先“一利五率”的考核目标修改为“一增一稳四提升”,这一修改也从微观层面体现了质>量:
* 不再考核营业收入利润率,而是考察投资人更为关注的ROE指标,对于盈利的考察更为立体且全面。
*对于盈利的质量也更为关注,其中新引入营业现金比率,即经营净现金流与销售收入的比率,确保盈利并非只是“会计层面”的“盈利”而是具有扎实现金流支撑的“盈利”。
我们计算了中证500成分股其ROE与估值(P/B),不难看出,ROE与市场的估值水平呈现明显的正相关关系,通常而言,ROE越高,越容易获得较高的估值水平。因此通过“提质增效”提升ROE对于国企股票来说很可能意味着估值中枢水平的提升。
2016年后,包括央企在内的国企ROE整体回落至相对稳定的水平,央企的ROE大概8.5-11%左右的区间波动,通过盘活存量(提升资产周转率),垂直化、专业化整合(提升净利润率水平),提升管理效率(提升净利润率水平)等手段,央企的ROE回升可期。
储能:
新型能源体系的基石
如果说新能源的本质是能源的国产替代,是国家能源独立自主战略的核心基石,那么打造新型能源体系必不可少的基础则是储能体系的构建,这是实现能源独立自主无法回避的一环。
在过去几年,风电、光伏的新增电力装机容量出现飙升,尤其是光伏的装机容量,自2019年连续四年出现新增装机容量加速上涨的态势。
在此背景下,不论是中国还是全球,以风、光为代表的间歇式可再生能源(Variable Renewable Energy,VRE)的发电量占比已经突破了10%的关键水平。
10%这一阈值水平很可能非常重要,是“量变”到“质变”的关键阈值。根据EIA的数据显示,VRE的占比高低,将对整个电力系统产生不同水平的影响,VRE占比越低,对于电力系统的影响越小,但当各国/地区的VRE占比超过10%这一阈值水平,VRE将直接影响到电力系统的运行形态。
由于中国、全球风电、光伏的发电量占比在2022年年末已经突破10%这一关键水平,因此储能的必要性、紧迫性将日趋凸显,未来几年我们很可能将迎来储能的大爆发。
之于新型能源系统而言,储能扮演着极其重要的角色,由于风、光电发电的波动性、间歇性等特点,VRE占比的提升很可能将直接影响到电力系统的稳定运行,借助储能来支持电网的稳定运行是应有之义。因此伴随着新能源装机容量的提升,储能需求必然会大幅释放。而在当前储能爆发还具有其他的支撑点:
▍硅料价格下行、叠加项目收益率提升以及供应链成本下降,有望提振光伏装机量维持高位,进而带动储能需求。
▍锂价下行,有助提升储能的性价比。多路径储能技术共同推进,推动储能成本下降。
▍用电测的峰谷电价拉大,储能盈利模式开始逐渐清晰。
▍政策端的强力支持。中国各地政府明确新增发电项目5-10%的配储比率。美国部分州也推出长期远景的强制储能目标,并推动税收等减免,部分国家则允许储能直接参与电力市场交易。
▍储能整体而言属于市场关注度较高的赛道,基于我们先前所提到的,在当前的市场环境下需要更为兼顾安全边际。整体来看,当前机构对于储能赛道的持股比重不低,以基金公司为例,其占到整体赛道的持股比率从2020年不足1%提升至2022年4季度末约5%。但考虑到其爆发式的高成长性,以基金公司为代表的机构投资人持股比率仍有较大提升空间。
▍从估值端来看,其估值的绝对水平相比于整体市场虽然仍偏高,但是从得益于基本面的爆发,得以快速消化估值,当前的估值水平仅相当于2021年四季度约三分之一的水平。
综上所述,在快速增长的基本面支持下,合理仓位水平叠加大幅回落的估值,储能赛道值得投资人重点关注。
半导体:
beta+alpha兼具
全球半导体行业的beta:
全球半导体订单量自2022年末见顶滞后,一路下滑至今。但其已经愈发接近基本面的底部了。其与全球经济周期关联紧密,伴随着全球经济有望在2023年下半年触底,全球半导体周期也有望同步见底。
作为交叉验证,对于全球半导体景气度感受格外敏感的TSMC,其在最新的财报季后,展望行业认为2023年下半年全球半导体行业景气度有望改善,2023年二季度正是TSMC全年业绩的最低点。这个与我们的判断相一致。
与此同时全球半导体行业同样兼具alpha:
伴随着2022年年末Chatgpt的横空出世,标志着全球进入全新的AI时代,在未来全球的半导体行业的驱动力也将自以智能手机为核心驱动逐步切换至以AI、IOT、智能驾驶、AR/VR为核心驱动。半导体行业的驱动力“换挡”正在路上。
换挡过程中,对于半导体行业的硬件渴望很可能是被市场所远远低估的,在PC-智能手机时代,平均18-24个月的“摩尔定律”在AI时代正在被改写。根据OpenAI的测算,AI算力自2012年以来已经增长了30多万倍,平均每3.4个月算力翻倍。而Chatgpt的落地以及所引发的“算力竞赛”很可能会被进一步加速,市场切不可低估了算力的指数级增长。
伴随着全球半导体行业beta逐步触底,叠加行业内部的alpha,这将与长期以来的“国产替代”、“数字化经济”主线形成共振,届时,半导体行业很可能将跑赢大市。
操作策略
先下后上,三季度
承压,四季度回暖
06
我们预计MSCI中国指数2023年全年低双位数回报。但是需要留意的是2023年下半年走势预计可能呈现“先下后上”走势,三季度承压,四季度回暖。具体而言:
2023年三季度:
▍风险资产可能承压,整体偏防守。市场对于美联储降息预期过于乐观,重新进行定价。美联储的紧缩效应引发的风险外溢,可能令全球风险资产承压。
▍风格偏价值。价值股仍有估值优势,可以在波动中提供一定的安全垫。
▍A股>港股。三季度整体来看,波动较大,潜在风险点较多,而港股市场更容易受到海外市场的冲击,在此情况下,A股有望比港股提供更佳的防御性。
2023年四季度:
▍风险资产改善,beta向好。在经历了市场向下调整后,叠加市场对于降息预期的重新定价完成,资产性价比浮现,再度吸引资金入场。
▍风格偏均衡。价值以及成长股均衡搭配,尤其是偏成长型的半导体行业,伴随着全球半导体周期触底,叠加美联储降息真正的临近,预计基本面将得到提振。
▍A股与港股均衡。港股吸引力较高,但考虑到2024年一季度仍有可能存在国际资金流的扰动情况,因此四季度倾向于均衡配置。
▎部分图片来源:unsplash
本文来自交银国际已发布研究报告《全球宏观 策略——2023年下半年展望:周期新解》。
/ 蔡瑞,CFA Carl.Cai@bocomgroup.com
/ 秦汐 Jessie.Qin@bocomgroup.com



