在上一篇文章<S2D软件定义存储与SMB网络>中,我们了解了微软在SDS(软件定义存储)领域的解决方案。本文将为您介绍另一家业界巨擎VMware 在此领域的vSAN解决方案。
VMware vSAN简介
VMware vSAN,全名VMware Virtual SAN,又称vSAN。我们可以把vSAN理解为vSphere Storage,是vSphere虚拟机后端的企业级高性能存储。vSAN其实就是基于服务器端存储的共享分布式对象存储系统,可以用来取代vSphere后端的外置磁盘阵列。

vSAN把vSphere集群服务器各个节点内的SSD(固态硬盘)和HDD(机械硬盘),聚合在一起,构成一个共享的存储池。然后再由存储池按照预先创建好的存储策略(用户不创建,则自动使用系统默认策略),分配存储空间给集群内的虚拟机使用。如果借助NAS插件,也可提供共享的文件空间给其他集群,或者物理机使用。
vSAN是一种基于软件的分布式存储解决方案,可在任何标准X86服务器上运行,只要I/O Controller (控制器)、SSD和HDD在vSAN HCL (HardwareCompatibility List- 兼容列表)内,就可运行。vSAN的HCL非常丰富,为用户的选型提供了非常高的灵活性。
与S2D 可以使用RDMA并且建议采用25G网络不同,VMware vSAN 目前并没有针对网络环境提出太高的要求:

在官方建议的最佳实践中,1G 千兆网卡为最低配置,10G 万兆网卡为建议配置。这在目前的数据中心网络当中,特别是软件定义存储应用当中,此配置要求是比较宽泛的。
最佳实践是为了获得最好的性能,因此10G 共享网卡作为最低配置更匹配系统的实际要求,单独的10G网卡或者更高速率的接口,才能实现更好的性能特别是全闪存配置的要求。在vSAN最新版本所对应的vSphere 6.5系统配置当中,明确了以下网卡都可以支持:

高速以太网
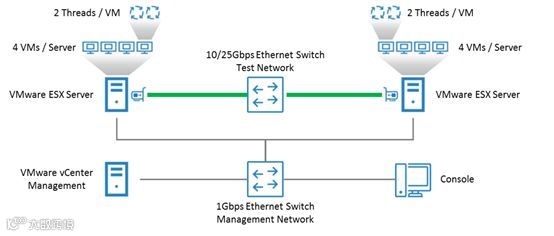
更高带宽的网卡接口,到底对性能有多少影响呢?我们做了这样一个实验,单纯地对比10G网卡和25G网卡在VMware环境当中的网络传输性能。10G测试时,两端的服务器采用QLE3442-SR网卡,每台服务器使用1个端口连接到10G交换机;25G测试时,两端的服务器采用QL45212网卡,每台服务器使用1个端口连接到25G交换机。vCenter服务器采用1G网卡通过千兆网络对两台测试系统进行管理工作。
实验拓扑请参考下图:

每台ESX服务器创建4台VM虚拟机,并在虚拟机上运行IxChariot流量测试程序,IxChariot是Ixia公司的专业性能测试软件,可以模拟各种网络流量场景以评估设备、系统以及网络在这些场景当中的表现。每台虚拟机会运行2个IxChariot测试进程,因此在单向流量测试中,总共有8个进程在传输测试数据;而双向流量测试中,总共有16个进程在传输数据。我们选择的数据包大小在1KB~64KB之间,基本可以覆盖主流应用的数据包大小区间。另外,每项测试进行两次,第一次是关闭网卡的large segment offload (LSO) 和TCP segment offload (TSO) 卸载功能,由CPU进行数据拆分切片;第二次则开启网卡的LSO,TSO硬件卸载功能,降低CPU的消耗,提高系统处理能力。
10G网卡双向流量测试结果:

25G 网卡双向流量测试结果:

从上面的单纯速率测试可以看出以下几点:
25G 网卡传输性能远远超过10G网卡 - 在16KB以下的数据包测试中,差距尤为明显。数据包大小为16KB时,差距是3倍;而数据包为1KB时,传输性能差距超过20倍!
LSO/TSO 对网络性能提升帮助很大 - 在25G网卡测试中,开启LSO/TSO硬件卸载平均可以实现18% 左右的性能提升。
因此从性能角度想要达到最佳的性能,在端口速率的选择上应该还是越高越好。
RDMA网络特性
既然高速以太网网卡可以提升网络带宽来提高性能,那么现在非常火热的以太网RDMA是否也可以应用在vSAN之上呢?众所周知S2D 可以利用iWARP和RoCE 两种以太网RDMA协议。
但是很遗憾,目前vSAN 网络还不支持以太网RDMA,微软曾经提供过一个简单虚拟化环境下RDMA和普通TCP/IP网络性能的对比:
从上图我们可以看出:
RDMA 技术可以显著提升性能,在提高IOPS的同时降低时延,降低CPU消耗。
TCP/IP 虽然没有RDMA网络速度快,但是依然是一个非常可靠的选择,在对时延要求较低的应用当中,依然可以提供非常可观IOPS输出。
虽然目前vSAN 还不支持RDMA网络,但是应该指日可待了。vSphere 原本就支持InfiniBand网络,在2017年3月的文章vSphere6.5 with RoCE (RDMA over Converged Ethernet) and Certification Suite 中,已经开始了网卡认证工作。vSphere 一旦开始支持以太网RDMA网络,vSAN 就会很快实现了。希望到那个时候,我们可以再横向比较一下vSAN在RDMA网络和普通TCP/IP 网络之间的区别。

3.Cavium FastLinQ for Microsoft Azure Stack 最佳实践
4.使用Cavium FastLinQ 25GbE通过iWARP加速Live Migration
7. OCTEON III多核SoC助力TP-LINK千元级企业路由解决方案
8. NVMe over Fabrics,PCIe链路之外的更优选择?


