
哈喽大家好
之前给大家介绍了慧代账云开票管理相关功能,
你以为就结束了吗,
哦不,慧代账还有许多功能呢,
这一次和大家聊聊云财务管理功能,
话不多说直接上干货!
支持一键采集、云票采集、一键导入、快速录票等多渠道采集进销项发票,可一键从数电平台及云开票系统采集发票。

(点击查看图片)
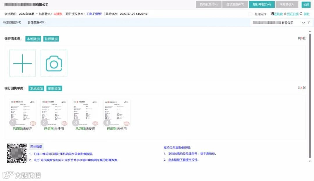
支持一键获取及导入银行流水及回单文件,兼容中国银行、建设银行、民生银行、农业银行、农商银行、中原银行等上百家银行模板,与中国工商银行、兴业银行、中国银行等多家银行打通银企直连。
(点击查看图片)
支持银行流水及回单文件OCR智能识别,以及会计科目、业务类型推荐匹配。
(点击查看图片)
实现资产卡片、资产类型、工作量维护等管理功能,以及折旧明细表和折旧汇总表的统计汇总功能。
(点击查看图片)
支持库存设置、库存核算,按收入比例结转、按库存余额结转、按销售数量结转等结转方式,以及暂估处理。
(点击查看图片)
支持小企业会计准则、企业会计准则等报表转换,以及往来和应交税费重分类。

(点击查看图片)
支持电子发票、银行回单、凭证、工资表,以及总账、明细账等报表的批量打印。
(点击查看图片)




