摘要:东风体系成员拆解。东风汽车、东风股份、东风商用车、东风新疆,到底是什么家族关系?
《今日商用车》编辑部长期关注国内商用车行业发展,在梳理行业格局时发现,国内多数商用车企业均构建了多层次、多板块的经营体系。
其中,作为共和国汽车工业“次子”、国务院国资委直管的特大型央企,东风汽车集团有限公司(简称东风汽车)的体系架构尤为复杂,其旗下诸多主体名称相近、业务交叉,常常让行业从业者、经销商及终端用户混淆不清。
今天,我们就聚焦东风汽车的体系拆解,试图拨开复杂的组织架构迷雾,帮助大家厘清东风汽车所属企业的家族关系。
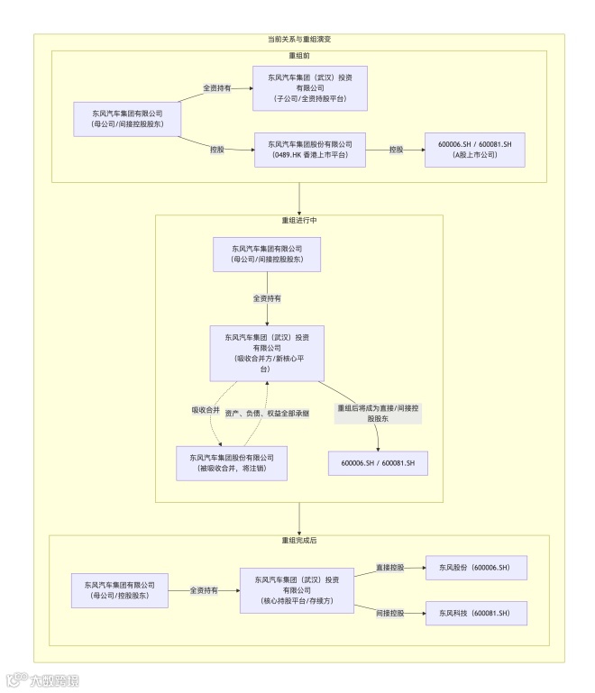
在开始之前,有几个关键的股权关系需要先明确:目前东风汽车正在进行一项重大的资本重组:原来的香港上市公司东风汽车集团股份有限公司(简称东风集团股份),在今年3月9日股东大会通过私有化议案,将退市并注销法人资格。
东风汽车集团(武汉)投资有限公司(简称东风投资)作为吸收合并方,将承接东风汽车全部资产、负债、权益、业务。也就是说,作为“儿子”的东风投资,将把作为“兄弟”的香港上市公司东风股份(0489.HK)吸收合并掉 。而岚图汽车科技有限公司作为独立上市主体,已于3月19日登陆港股。
私有化完成后,东风投资将成为两家A股上市公司(东风股份600006.SH、东风科技600081.SH)的直接或间接股东。东风股份(全称“东风汽车股份有限公司”),统辖东风汽车旗下的轻型商用车业务;东风电子(全称“东风电子科技股份有限公司),主营汽车零部件制造。虽然顶层整合使两家A股上市公司的直接股东发生了变化,但实际控制人未变,大型央企没跑了。
正文还没开始已经这么复杂了,东风汽车、东风集团股份、东风股份……真为下文捏一把汗。
顶层架构
集团总部
东风汽车集团有限公司(东风汽车)截止2025年总资产达4710亿元,其唯一股东是国务院国有资产监督管理委员会,绝对的大央企,定位转型后由“战略管控”转向“运营+统筹”,构建清晰的“4+2”事业版图(四大整车事业单元+商用车、零部件两大支撑板块)。
第二级
核心管控单元
东风汽车通过三个平台对核心业务实施管控。
第一个是集团职能部门/事业部,主要为商用车事业部(统筹商用车业务)、研发总院(“1+n”研发体系)、战略规划与科技发展部和其他职能部门。
第二个是东风投资,代替原来的东风集团股份成为东风汽车的核心持股平台。
最后一个是合资平台,目前包括东风汽车与日产对等股份合资成立的东风汽车有限公司、与法国Stellantis集团(原PSA标致雪铁龙集团)合资的神龙汽车有限公司,与日本本田合资的东风本田汽车有限公司。
(仅展示部分核心管控单元)
梳理完二级单位,再来理解下属子公司相对简单许多。
关于三级业务板块的介绍将在下篇详尽呈现。

