
@南宁科创人才、企业
第八届南宁市创新创业大赛报名启动啦!
双创大赛的舞台,就是你的主场!
参赛选手们,快来领取参赛tips!
中国创新创业大赛
中国创新创业大赛是国内规格最高、规模最大、影响力最广的创新创业赛事。大赛自举办以来,累计参赛企业和团队超过28万家,撬动银行、创业投资等金融资本累计投资企业超过千亿元,一大批参赛企业改制、挂牌、上市,通过资本市场实现快速发展。
“创新引领,创业筑梦。”广西创新创业大赛作为中国创新创业大赛地方赛之一,目前已举办八届,超八千家企业通过这个舞台寻得了更多发展机遇,开启了创新创业的“加速度”。
作为广西创新创业大赛的市级选拔赛之一,南宁市创新创业大赛从2016年起,已成功举办七届,累计吸引超过1800家企业和团队报名参赛,辐射全市数千个科技创新创业项目。
![]() |
![]() |
![]() |
![]() |
在去年的第七届南宁市创新创业大赛中
一批“硬核科技”项目脱颖而出
一场亮点纷呈的“双创”盛宴震撼上演
南宁的城市创新能量再次被引爆
精彩回顾
高光时刻
![]() |
![]() |
![]() |
![]() |
第十二届中国创新创业大赛广西赛区南宁市选拔赛暨2023年第八届南宁市创新创业大赛
赛事信息
报名方式:
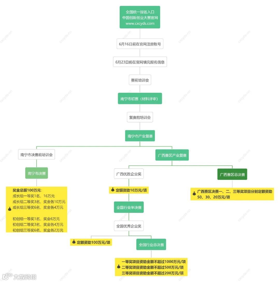
注册截止日期:2023年6月16日
报名截止日期:2023年6月23日
登录中国创新创业大赛官网(网址:www.cxcyds.com),点击“报名入口”进行报名。
赛事安排:
南宁市大赛初赛→南宁市大赛复赛→南宁市大赛决赛→选送广西赛区产业领域复赛参赛项目→优秀参赛企业跟踪服务与政策落实
注:以大赛组委会官方渠道实时通知为准
主办单位:
南宁市科学技术局、青秀区人民政府
大赛亮点
高水平智库导师辅导!
本届大赛将组织经验丰富的创业导师以及来自清华大学的智库导师,对晋级决赛企业进行一对一辅导,对接合作及融资需求、模拟路演实战,为企业提供高价值的指导、建议。
南宁市重点产业园区、龙头企业考察!
决赛前组织参赛企业参观南宁市重点产业园区、龙头企业等,促进项目落地转化及产业链上下游合作。
面向全球近28000名投资人开放直播!
决赛将以“线下观摩、线上直播”的形式对外开放,拟在深圳证券交易所“科融通V-Next”平台上面向全球9200多家投资机构的近28000名投资人开放直播,让优秀项目被更多投资人看见!
参赛条件
|
1 |
企业为南宁市内注册,具有创新能力和高成长潜力,拥有知识产权且无产权纠纷,主要从事高新技术产品研发、制造、服务等业务。企业经营规范、社会信誉良好、无不良记录,且为非上市企业。 |
|
2 |
企业经营规范、社会信誉良好、无不良记录,且为非上市企业。 |
|
3 |
企业2022年营业收入不超过2亿元人民币。 |
|
4 |
按照初创企业组和成长企业组进行比赛。工商注册时间在2022年1月1日(含)之后的企业方可参加初创企业组比赛,其他企业参加成长企业组比赛。 |
|
5 |
入围第十二届中国创新创业大赛广西赛区暨2023年广西创新创业大赛产业复赛的成长组企业,必须在市级科技管理部门推荐时已获得科技型中小企业的入库登记编号或有效期内的高新技术企业证书编号,对初创组企业不作此项要求。 |
|
6 |
在往届中国创新创业大赛全国赛或全国行业总决赛获得一、二、三名或一、二、三等奖的企业不参加本届大赛;在往届广西创新创业大赛总决赛获得等级奖的项目不推荐其晋级本届大赛广西总决赛,但根据复赛成绩排名可推荐入围全国赛;在往届南宁市大赛总决赛获得等级奖的项目不推荐其晋级本届南宁市大赛决赛,但根据南宁市大赛复赛成绩排名可推荐晋级广西赛区产业领域复赛。 |
|
7 |
企业须按规定填写提交《企业参赛信用承诺书》及在“信用中国”网站(www.creditchina.gov.cn)未被列入失信被执行人、重大税收违法案件当事人名单、政府采购严重违法失信行为记录名单的证明等材料。 |
支持政策
本届大赛为初创企业组、成长企业组各设3个奖项,奖金总额达100万元。
|
分组 |
奖项 |
数量 |
奖金 |
|
初创企业组 |
一等奖 |
1名 |
6万元 |
|
二等奖 |
3名 |
4万元 |
|
|
三等奖 |
6名 |
2万元 |
|
|
成长企业组 |
一等奖 |
1名 |
16万元 |
|
二等奖 |
3名 |
10万元 |
|
|
三等奖 |
6名 |
4万元 |
除了百万奖金,参赛企业还有机会获得场地支持、项目辅导、创业培训、融资对接、资源对接、媒体宣传等支持政策!
// 进入南宁市大赛决赛和复赛的企业,按照广西赛区组委会分配的晋级名额,依分数高低被推选进入第十二届中国创新创业大赛广西赛区产业领域复赛。
// 大赛中涌现的优质项目,将获得大赛组委会提供的创业政策、创业融资、商业模式等方面的免费创业培训,并优先推荐给组委会合作创投机构。
// 对有意入驻各类孵化平台的参赛者,组委会将积极向我市科技企业孵化器、众创空间进行推荐,并优先获得场地租金、物业、服务等方面的优惠政策。
// 大赛获奖企业申报南宁市科技计划项目,在同等条件下优先给予资助。获奖企业的人才申报南宁市优秀青年科技创新创业人才培育项目,在同等条件下优先给予资助。
// 获得全国创新创业大赛前10名,或获得自治区级创新创业大赛一等奖的参赛项目,可申报南宁市创新创业领军人才(团队)“邕江计划”。符合申报条件的项目,在同等条件下,优先列为拟资助对象,资助等级及拟资助额度初步意见由专家评审组评审提出。
// 大赛获奖企业将通过驻邕各大媒体、南宁科技网等进行宣传,扩大影响力和知名度。
上述政策如有调整,请以最新政策为准。
以上为南宁市支持政策,还有自治区和国家支持政策,助力参赛企业成长!
广西赛区支持政策
// 全国行业总决赛一等奖项目资助金额不超过1000万元/项;二等奖项目资助金额不超过500万元/项;三等奖项目资助金额不超过200万元/项。
// 全国行业总决赛优秀企业奖项目定额资助100万元/项;广西赛区决赛一、二、三等奖项目分别定额资助50、30、20万元/项;广西赛区优胜企业奖项目定额资助10万元/项。
国家支持政策
// 择优向国家中小企业发展基金设立的子基金、国家科技成果转化引导基金设立的子基金、科技型中小企业创业投资引导基金设立的子基金、中国互联网投资基金等国家级投资基金推荐。
// 大赛合作银行择优给予贷款授信支持。
// 促进与大企业的对接与合作,打造资源共享、合作共赢的创新链、产业链和生态圈,促进产业融通创新。
一图了解大赛流程与奖金
(点击查看大图)
联系方式
大赛报名官方网站:www.cxcyds.com
报名系统问题咨询(科技部火炬中心):010-88656288、88656289
南宁市科技局高新科:0771-5533813
QQ群:南宁市创新创业大赛 585787360
南宁市大赛官方邮箱:
cxcyds_nn@163.com
扫码进入大赛报名QQ群
是你吗?潜力项目!
快上车,双创大赛的舞台等你来秀
▶ 大赛报名网址 ◀
www.cxcyds.com
来源:大赛组委会
点击“阅读原文”查看南宁市科技局官网通知









