
诚信分对供应商的重要性
诚信分直接关系到店铺能否正常交易。当供应商发生违约行为时,政采云平台将根据违规情形和严重程度进行纠正并扣除相应诚信分。若诚信分被扣至一定阈值,供应商将面临交易暂停处罚。

新版诚信分规则调整
- 供应商分级处罚标准(5.2.2):根据诚信分段实施分级处罚。
- 学习加分上限调整(5.1.6):单个供应商通过学习最多可增加50分诚信分。
诚信分安全值为70分及以上。
诚信分加分途径
供应商可通过在政采云官方学习平台——采云学院完成指定课程学习来恢复诚信分。
学习内容
涵盖商品价格/信息违约、发货违约、服务违约、经营违约、出售假冒/盗版/侵权商品等常见违规场景的判断与案例分析,帮助商家合规经营,减少扣分风险。
加分规则
100%完成课程学习后,单次可加10分,一个记分周期内累计最高可加50分。加分结果可在诚信分记录中查看。
注意事项
- 加分是在已有扣分基础上进行恢复,并非额外增加总分;
- 不可通过“学法加分”预存分值,仅当前记分周期内有扣分且符合条件者方可申请;
- 处罚期间获得加分,不影响已执行的处罚措施。
学习通道开启时间
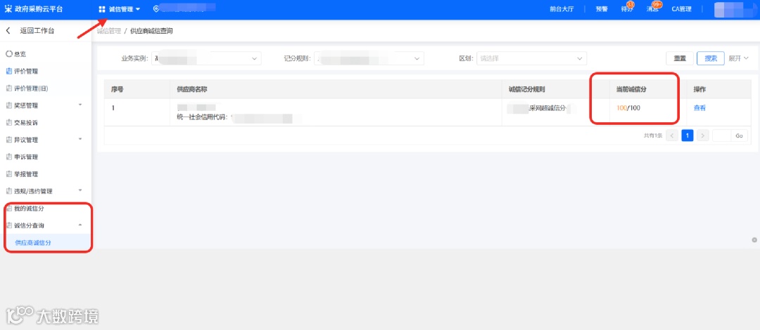
9月12日起系统将自动核查供应商是否存在违约扣分情况,如有扣分将自动推送学习入口。供应商可登录后台,进入【供应商诚信分】页面查看是否获得学习资格。
适用对象
适用于已注册入驻浙江省电子卖场网上超市,且因违规被处罚、诚信分不足的商家。
公益直播预告
直播时间:9月12日(周五)15:00
本次直播将全面解读最新诚信分规则及学习加分机制,帮助商家深入理解处罚标准、掌握加分技巧,提升合规经营能力。
诚信分被扣的四种常见场景:商品价格违规、信息违约(类目错放)、发货违约、经营风险。

