
功能
上新
酷酷宝系统商城2.0版本正式上线!
功能介绍

全新UI界面设计
五大板块组合而成
产品分类自定义
商品展示更简约
后台设置操作简单
使用体验更人性化
商城设置
商城2.0版本主要由:基础设置、大图设置、图标设置、橱窗设置、分类设置,五大板块组成,可以在酷酷宝系统后台自行设置。
1
基础设置
(必填项)

进入后台后,点击页面,进入页面管理,点击新增页面

选择商城模板2.0

填写页面基础信息
①页面名称:显示在酷酷宝后台,方便查找商城模板

②页面标题:显示在手机页面顶部
③页面描述:微信分享后显示的内容概括

④商城名称:显示在商城页面左上角
⑤商城LOGO:显示在商城页面左上角,商城名称左侧

完成基础信息填写后,可点击预览设置,并保存设置

2
大图设置
(banner图轮播)

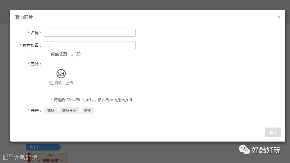
选择大图设置,点击添加

输入图片名称,设置图片排序,添加图片,选择图片关联信息

▲图片关联商品:即为关联后台已发布的商品

▲图片关联分类:即为关联后台已设置的商品分类

▲图片关联预置链接:即为关联酷酷宝后台内部链接

▲图片关联自定义链接:即为关联外部链接(如百度链接等)

大图设置完成后,预览设置,并保存设置
3
图标设置
(固定位置)

选择图标设置,点击添加

输入图标名称,设置图片排序,添加图片,选择图标关联信息(图标关联信息,与大图关联信息操作一致)

图标添加完成后,预览设置,并保存设置
4
橱窗设置
(固定位置)

选择橱窗设置,点击添加
橱窗设置必须配置三张图片才能完成设置
一张376*250,两张376*125.

输入橱窗名称,添加图片,选择橱窗关联信息
(橱窗关联信息,与前两项关联信息操作一致)

橱窗添加完成后,预览设置,并保存设置
5
分类设置

点击分类设置,选择手工设置首页分类

选择分类名称,选择显示内容为商品/分类,选择显示数量
如选择为商品,所显示的商品为系统随机显示
如选择为分类,则显示为选择的分类名称内的二级分类
(注意二级分类无法选择显示分类)

分类名称前无横杠,则为一级分类
分类名称前带横杠,则为二级分类
分类设置完成后,预览设置,并保存设置

如不设置,则默认为显示后台设置的全部分类
菜单栏设置
完成商城2.0模板设置后,将商城模板上线到公众号内,并使用

添加菜单栏,输入菜单名称

选择页面

配置到设置好的商城2.0模板

保存生成菜单栏
完成以上设置后
即可在微信公众号查看
(左右滑动查看图片)


