免费核名 节税核算

易算盘——您身边的财税管理专家!
电子营业执照办税
- 全攻略-
已完成电子营业执照申请的纳税人,你们需要的办税攻略来喽!
攻 略 1
如何线上注册电子营业执照?
攻 略 2
如何在电子税务局中使用
电子营业执照办税?
攻 略 3
如何用电子营业执照
开通电子申报账户?
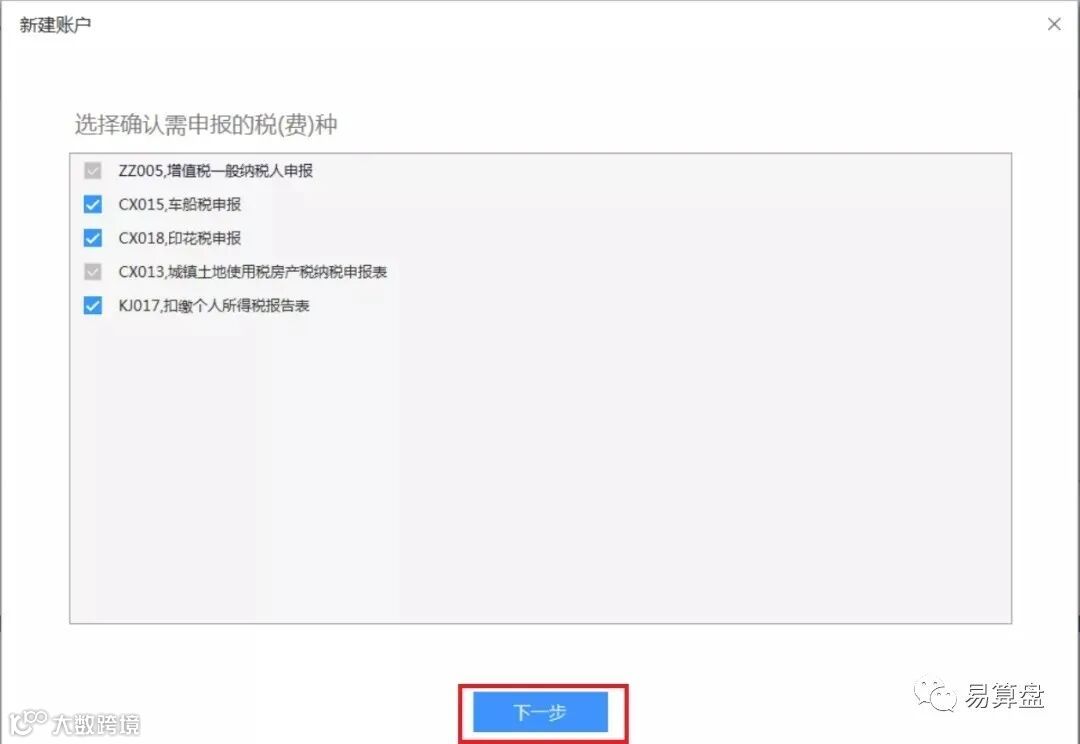
电子营业执照如需在电子申报客户端中使用,
请按如下操作
攻 略 4
如何在eTax@SH3
网上电子申报系统中使用
电子营业执照?
来源:上海税务
易算盘---企业智能财税服务平台
让天下没有难懂的财税!
咨询热线
19921567543
021-51095838
021-51099873
更多精彩,欢迎关注易算盘!
注册 | 记账 | 税筹 | 补贴 | 商标 | 法务


