11月,我开启了一项学习——「家庭教育服务专项职业能力培训」。
其实我已经有了一个“社区家风指导师”的证,没有必要重复拿证。但是,我的学习从来都不是为了拿证,我想要提升自己,要不然真的要被社会淘汰呀!我想看看别人是怎么做,也想借此机会梳理自己的知识体系。
果然,这次课程没有让我失望,个人觉得很系统,很全面,也很专业,课程算是超值,不管是要以这个为职业,还是单纯为了教育自己的孩子,都能给到学习者很多启发。
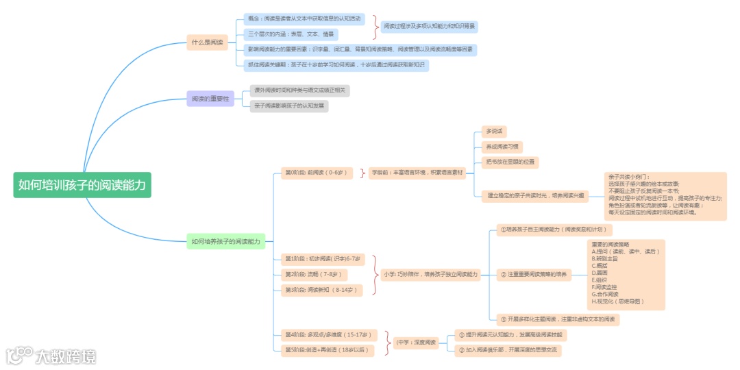
比如,今天学习的是“如何培养孩子的阅读能力”,两节课共42分钟,从什么是阅读、阅读能力到底是哪些能力、阅读能力对人终身发展的重要性、以及如何培养孩子的阅读能力等方面进行了细致的讲解。
“学而不思则罔,思而不学则殆。”每次听完课之后,都会有问题来启发大家的思考。
今天的问题是:“为了提升孩子对于阅读的兴趣,您用过(或见过)什么小妙招?”
我一听这个问题,简直是“瞌睡遇到枕头”,这几年的亲子共读,还真是积累了不少的小妙招呢!借此机会,我把它们梳理一下。
20个小妙招
1. 把一本书打开,翻到最精彩的那一页。这能从视觉上引起小朋友的注意。
2. 读故事的时候,故意读得很大声,而且入情如镜,用声音吸引孩子。
3. 和旁边的人讨论。就最精彩的那个点,发表自己的看法,并且转向孩子问,如果是你呢,你会怎么办?
4. 自己先看了这本书,再创造一个巧合,让小朋友知道这本书非常精彩。
比如,我在看《红色羊齿草的故乡》的时候连续熬了两个晚上,而且看到感动处哭得稀里哗啦的,眼睛有些肿。小朋友发现了,问:老师你是哭过了吗?我一路卖关子,最后说因为我为一条狗而哭泣。这就成功激发起小朋友的阅读兴趣。
向下滑动查看所有内容
5. 创设舒适的阅读环境。
6. 说自己给ta准备了一份神秘的礼物,还可以包装好。
7. 假装要介绍一位客人与ta认识,而这个客人就是作者或者书中人物。
8. 如果是翻翻书或立体书、手电筒书的话,会自己在那里玩的很有趣,以此吸引小朋友的兴趣。
向下滑动查看所有内容
9. 精彩的故事读到一半/关键地方再停下来,眼睛看着ta。
10. 带ta去书店/图书馆办借阅卡,去实体书店买书。
11. 给ta自己选择买什么书的权利。
12. 把这本书的腰封或书皮摘下来贴到墙上,营造氛围。
13.和ta一起进行拓展延伸。
比如三岁多的时候,小朋友读了绘本《爸爸我要月亮》,我们就在一个有月亮的晚上拿着梯子,爸爸抱着ta爬上梯子去摘月亮。虽然没有摘到,但是体验感很好呀。
14. 边读边在恰当的时候提问进行讨论,让孩子表达自己的观点。
15. 大声读给孩子听。
向下滑动查看所有内容
16. 重复读给孩子听,只要孩子不拒绝。
17. 每天晚上想读什么故事/书,由孩子自己去决定。
18. 孩子想读到什么时候就读到什么时候,不打断,想多读几本也行。
19. 孩子不想听了就不读了,等下次再找机会。
20. 把孩子读书的过程记录下来,偶尔翻给ta看。
……
不管怎么说,所有的方法都是为了一个目的——激发小朋友对阅读的喜爱,进而帮助小朋友成为终身阅读者。
最好的学区房是家里的书房。
最好的阅读教育是榜样示范。
家庭教育在于培养“人”,在于全方位地培养一个孩子的综合素质,我们要日学进益,才能更加得心应手!
最好的学区房是家里的书房
最好的阅读教育是榜样示范
家庭教育服务
专项职业能力培训
「中央厨房式」教学系统
理论实操一体化教学
用6周为人生开辟全新赛道
学习
教育学、心理学
及相关学科专业知识
掌握
家庭教育服务专项职业能力
成为
专业的家庭教育指导者
第二期培训正在报名中!
扫码咨询
不止是传授知识
更是赋予你改变的力量
更多精彩
点击阅读原文,报名第二期培训!

