土地增值税税源采集及申报
转让国有土地使用权、地上建筑物及其附着物并取得收入的单位和个人,属于土地增值税的纳税义务人,应依法缴纳土地增值税。
办理指引
纳税人可通过以下路径办理土地增值税申报:
- 【我要办税】—【税费申报及缴纳】—【财产和行为税税源采集及合并申报】
- 通过首页搜索栏输入关键词快速查找功能
- 根据系统“本期应申报”提醒进入相关页面
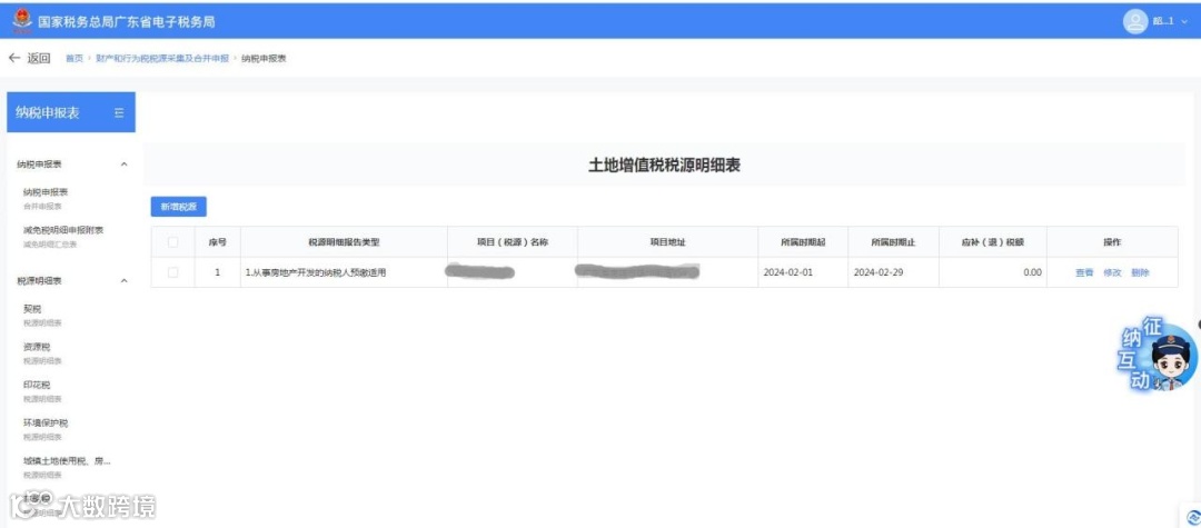
(一)土地增值税信息采集
纳税人可点击【新增税种】卡片中的【税源采集】,或直接选择【填表式申报】进入税源信息采集页面。
点击【新增税源】,进入土地增值税税源录入界面。报告类型包括:
- 从事房地产开发的纳税人预缴适用
- 从事房地产开发的纳税人清算适用
- 按核定征收方式清算适用
- 整体转让在建工程适用
- 清算后尾盘销售适用
- 转让旧房及建筑物适用
- 转让旧房及建筑物核定征收适用
填写完成后点击【保存】,即可完成税源明细采集。
(二)土地增值税申报
1. 确认式申报
系统自动显示本期应申报税种及相关信息(如应纳税额、减免税额等),纳税人可勾选一个或多个税种,确认无误后点击【提交申报】完成操作。
2. 填表式申报
如需核对减免税明细,可选择【填表式申报】。点击“减免税明细申报附表”,系统将自动带出已采集的减免税信息,确认后点击【提交申报】即可。
办理过程中如有疑问,可点击页面右侧“征纳互动”进行在线咨询。

