点击下方卡片,关注「AI计算机视觉CV深度学习DL」公众号
选择星标,最新技术干货每日准时送达
AI|图像处理|计算机视觉CV|机器学习ML|深度学习DL
前言
Transformer中抛弃了传统的CNN和RNN,整个网络结构完全是由Attention机制组成。更准确地讲,Transformer由且仅由self-Attenion和Feed Forward Neural Network组成。
作者丨秋名山车神@知乎
链接丨https://zhuanlan.zhihu.com/p/503011317
1 大白话Attention
理解Attention是读懂Transformer[2]论文的第一步,说白了就是一个公式:
其中q=fc(a),k=fc(b),v=fc(b)。如果a==b就是Self-attention(ViT中全是这玩意);如果a!=b就是Cross-attention(一般应用于Transformer decoder)。注意这三个fc层不共享参数。简单起见,省略了scaling factor(不影响理解)。
那么如何理解这个公式呢?Attention的本质就是加权:一部分重要,其它部分不重要;或者说一部分相关,其它部分不相关。上式中的加权是基于k对于q的相似度。举一个直观的例子:特征提取的目的是寻找高富帅,q (query) 代表一个理想中标准的高富帅,k (key) 代表每个真实候选人的身高、财富和样貌,v (value) 就是每个真实候选人的特征。那么一个候选人越符合标准的高富帅条件,就会被赋予更高的权重,特征占比也就越大。
2 为什么要用Transformer做目标检测?
DETR的本质是基于查询(query)的目标检测,而目标检测的本质是一种image-to-boxes的转换。相比于CNN时代基于锚框或锚点 (anchor box or anchor point) 的检测方法[3,4,5],基于query的检测机制其实更加符合image-to-boxes的范式:encoder中的一个元素代表图像上的一块区域 (patch embedding),而decoder中的一个元素代表一个物体 (object embedding)。Image-to-boxes的转换是基于区域与区域间的、区域与物体间的、物体与物体间的信息交换。整体的思路其实非常简单、直接、合理。
DETR具有两大核心优势:
1. End-to-end detection。 Anchor-based目标检测器大多采用一对多的标签分配算法,因此NMS成为一项必不可少的后处理步骤(去除冗余框)。最近也有一些基于CNN的工作,通过探索一对一的标签匹配[6],实现了nms-free的目标检测(然而精度提升并不明显,应用于YOLOX甚至还有些许掉点)。对于DETR,端到端检测就显得尤为自然直接。除了一对一的二分匹配 (bipartite matching),Transformer机制引入了query间的信息交换 (Self-attention in decoder),来防止多个query收敛到同一目标。相似的操作也被Sparse RCNN[7]所采用。也许样本(anchor/query/proposal)间的信息交换才是实现end-to-end detection的关键。
2. 解耦输入与输出空间。 在Transformer的逻辑里,图片被展开成一维序列(sequence),由positional embedding描述绝对位置信息来维系图片形式,其中encoder应用一套positional embedding,decoder应用另一套positional embedding。这其实给了模型解耦输入与输出空间的能力:比如输入空间为图片上均匀采样的点(stride=32),而输出空间为图片上随机分布的100个点;比如输入空间为多个环视相机视角,输出空间为BEV视角。
换一个角度思考,query和anchor、proposal本质上是一种东西,都是对于图片上潜在物体的刻画。得益于Attention机制,query获得了全局感受野和样本间信息交换的能力,达成了稀疏采样 (sparse sampling) 和端到端检测 (end-to-end detection)。
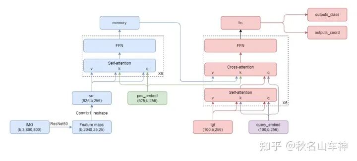
3 DETR网络结构
基于anchor的目标检测器的大体可分为三个组成部分:backbone(特征提取)、neck(多尺度特征聚合)、head(分类与回归预测)。DETR延续了这个结构:backbone(特征提取)、encoder(特征聚合)、decoder(query精修)。区别在于后两个结构(encoder和decoder)都是由基于Attention机制的Transformer实现。
3.1 Transformer encoder
先用一个1*1卷积降低CNN提取的特征维度(b,2048,h,w ==> b,256,h,w),再展开成一维序列(b,256,h,w ==> h*w,b,256),记为src;然后准备好一个相同形状的positional embedding(计算方法参考这里:https://github.com/facebookresearch/detr/blob/8a144f83a287f4d3fece4acdf073f387c5af387d/models/position_encoding.py#L12),记为pos_embed。最后重复6次Self-attention和FFN,其中Self-attention的k=fc(src+pos_embed),q=fc(src+pos_embed),v=fc(src);FFN就是两层fc。输出记为memory。
3.2 Transformer decoder
准备100个object queries,形状为(100,256),初始化为0,记为tgt。准备其对应的相同形状的positional embedding,随机初始化,记为query_embed。训练时两者都扩充为(100,b,256)。最后重复6次Self-attention、Cross-attention和FFN,其中Self-attention的k=fc(tgt+query_embed),q=fc(tgt+query_embed),v=fc(tgt);Cross-attention的k=fc(tgt+query_embed),q=fc(memory+pos_embed),v=fc(memory)。
直观上理解,Cross-attention就是每个query根据各自感兴趣的区域从图片中抽取相关信息,而Self-attention就是所有query开会决定谁当大哥(前景),谁当小弟(背景)。
我还想简单解释一下object queries (tgt) 和其对应的positional embedding (query_embed)的初始化:object query装载的是图片上的物体信息,在进入decoder之前模型其实对图片上的物体一无所知,所以作者将他初始化为0。positional embedding装载的是每个query所关注的位置和区域,作者希望这100个query能尽可能均匀的覆盖到整张图片,所以采用随机初始化。
其他诸如Prediction FFN、Bipartite matching loss、Deep supervision等细节,比较容易理解,这里就不赘述了。
DETR并不是对传统anchor-based detectors的降维打击。相反,DETR存在收敛速度慢、检测精度差、运行效率低等问题。
碎碎念:CVPR2022收录了至少4篇DETR相关的检测论文,用transformer做object detection算是一个很promising的研究方向了,值得关注。
得益于Transformer带来的动态感受野和样本间信息交换的能力,DETR解锁了稀疏采样 (sparse sampling) 和端到端检测 (end-to-end detection) 两个技能。
然而原始DETR也存在一个比较明显的缺点,就是需要非常长的训练周期才能收敛(在COCO数据集上要训500个epoch)。DETR的大部分后续工作都尝试针对这个缺点做出改进。
4 为何DETR难以收敛?
根据作者的设想,每个object query会根据各自感兴趣的区域通过Transformer decoder里的Cross-attention layer从图片中抽取相应的物体特征。
这个抽取特征的过程包含两个步骤,一个是key (image features) 对于query (object queries) 的相似度匹配,一个是依据匹配结果对value (image features) 进行加权平均。
然而理想很丰满,现实很骨感。问题就出在这第一个步骤上:由于query embedding是随机初始化的,object queries和image features在模型训练的初期无法正确匹配。
直观上理解,一把钥匙 (object query) 开一把锁(图片上某一特定区域的物体)。但是由于钥匙是随机初始化的,导致它实际上开不了任何一把锁(图片上任意位置的特征对于object query的相似匹配度都很低)。结果就是Cross-attention layer实际上几乎均匀地抽取了整张图片的特征,而不是有针对性的抽取特定区域内的物体特征。可以想象,在这之后的object query不仅采集了目标物体的特征,还采集了图片背景和其他不相关物体的特征,因此用它来分类和定位目标物体还是很困难的。
换个角度考虑,Cross-attention可以想象成是一种软性的RoIAlign:从图片中依据kq相关性 (attention map) 划分出感兴趣区域 (region of interest) 并收集相应特征。DETR难以收敛的原因就是由于object query和image feature间的不对齐 (misalignment),导致无法有针对性的收集特定区域的物体特征,而是收集到了图片上其他很杂乱的特征。
简单补充一下为什么基于CNN的检测器没有这个问题:Two-stage detectors是直接利用RoIAlign操作对齐了region proposal和image features;对于One-stage detectors,anchor box的中心是依据所处特征的image coordinate设定的,大小是依据所处金字塔的feature scale设定的,所以大体上也是对齐的(参考AlignDet[1])。
5 一系列改进工作
Deformable DETR[2]:既然原始的Cross-attention layer自由度太高,没有办法focus到特定区域,那就为每个object query设定需要关注的中心点 (reference point),并且提出的Deformable attention也只采样中心点附近的N个图片特征,这样既加速了收敛又减少了计算量。并且由于Deformable attention的计算量与特征图大小无关,还可以采用多尺度特征图来优化小目标的检测。
SMCA DETR[3]:在计算Cross-attention之前,每个query先预测一下要检测物体的位置和长宽(有点anchor的味道了),再根据预测的物体位置和长宽生成一个对应的高斯热图 (Gaussian-like weight map),并融入Cross-attention里kq相似度匹配计算中。这样,每个query抽取的特征就被限制在物体的中心附近,收敛速度也因此得到提升。
Anchor DETR[4]:顾名思义,直接将anchor point的位置编码为object query,并且encoder和decoder共用一套位置编码的方式 (Sine encoding + MLP)。这样encoder和decoder的位置部分 (positional embedding) 就是对齐的,每个query抽取的特征也就集中在anchor point附近了。此外,为了检测同一位置的不同物体,作者还提出为每个anchor point添加不同的模式(multiple patterns,一般是3种,有点类似每个位置设置大小和长宽比不同的3种anchor box)。
DAB DETR[5]:相对Anchor DETR做了两个方面的优化,一是将anchor box(包括位置长宽4个维度)编码为object query,而不是仅仅编码anchor point的位置信息;二是应用了cascade思想,每层不断精修anchor box(上一层的输出的作为下一层的输入)。值得注意的是作者利用所预测的box长宽进一步限制了Cross-attention里的kq相似度匹配计算,使生成的注意力图能够拟合不同位置、不同尺度、不同长宽比的物体。
SAM DETR[6]:为了在语义空间上对齐object queries和image features,作者直接在Cross-attention layer前加了一个RoIAlign操作,即先从image features里切出物体特征,再重新采样8个显著点 (salient points re-sampling),用以生成语义对齐的query embedding和positional embedding。这里有个小小的疑问,Cross-attention就是为了提取image feature上各个query所对应的物体特征,完成作者的这些操作以后,原本的Cross-attention还有必要吗?
总结一下,由于object query和image feature间(位置上的和语义上的)不对齐,导致Transformer decoder中的Cross-attention layer难以精确地匹配到待检测物体所对应的特征区域,object query也因此采集到了很多除目标物体以外的无关特征,最终导致DETR收敛缓慢。上面介绍的几个工作都是通过不同的方式限制了object query的采样区域,使得网络能够更快的地聚焦于物体区域,所以加速了训练。
6 Future direction
探讨object query的数量对于检测精度的影响。理论上100已经远远大于图片上可能出现的物体个数了,然而更多的query还是会带来更高检测精度。直观上思考,越少的query会导致各个query的搜索范围变大,并且难以检测同一位置的多个目标;过多的query又会导致难以抑制多个query收敛到同一物体的情况。那么多少才是合适的query数量呢?每层需求的query数量相同吗?
由于需要精准定位物体,DETR必须能够很好地编码特征的绝对/相对位置关系。DETR目前所采用地Positional embedding是否是最佳方案?或许该在Transformer里塞一些卷积层,或者是否能够从query based patch localization角度,构造一个自监督训练框架?
还有one to one的匈牙利标签匹配还没有人动过,这会不会也是造成DETR收敛慢的原因呢?大家觉得怎么样呢 :-)
参考文献:
—THE END—
一个专注于开放知识分享的公众号,努力将分享变成一种习惯!
后台回复「加群」加入互助群,可在公众号【菜单】中获取完整关键词清单。
回复:图像处理丨计算机视觉丨机器学习丨深度学习丨Python丨C/C++丨PyTorch丨CVPR2024丨ECCV2024 获取相应资料(不定期更新)。
点这里👇关注我,记得标星哦~
文章仅做学术分享,如有侵权请联系删除,非常感谢!

