(点击上方公众号,可快速关注)
英文:Reddit,编译:伯乐在线-孙腾浩

每年的愚人节,我们喜欢创建项目来探索人类大规模的交流互动,而不是做一些恶作剧。今年我们提出了 r/Place,这是一个协作的画板,每个用户每 5 分钟只能修改一个小块。这一限制弱化了个体的重要性,强化了大量用户协作完成复杂创作的必要性。每个小块的变化实时传递给观察者。
许多开发团队(前端、后端、移动端)协作开发这个项目,项目大部分基于 Reddit 已有的技术。这篇文章从技术角度详细描述我们如何完成 r/Place。
需求
定义愚人节项目的需求十分重要,因为它一旦发布即面向所有 Reddit 用户,没有增长过程。如果它一开始并不能完美运作,似乎就不能吸引足够的用户来创作并获得有趣的体验。
画板必须有 1000×1000 个小块,所以它会非常大。
所有客户端必须和当前画板状态同步,并显示一致,否则用户基于不同版本的画板难以协作。
我们必须支持至少 100000 的并发同步用户。
用户每 5 分钟可以修改一个小块,所以我们必须支持平均每 5 分钟 100000 个小块的更新(每秒 333 个更新)。
项目的设计必须遵循这一点,即使 r/Place 流量巨大,也不能影响站点其他功能。
配置必须有足够弹性,应对意外的瓶颈或故障。这意味着画板的大小和小块的使用间隔可以在运行时调节,以防数据量过大或更新过于频繁。
API 必须开放和透明,reddit 社区如果对此有兴趣,可以在此之上构建项目(机器人、扩展、数据收集、外部可视化等等)。
后端
实施决策
后端最大的挑战就是保持所有客户端与画板状态同步。我们的解决方案是初始化客户端状态时立刻实时监听小块的变化,然后请求整个画板状态。只要我们在生成画板的时候有实时的小块更改,那么响应返回的整个画板状态就会有几秒的延迟。当客户端接收到整个画板状态,把在等待请求时的小块变化在画板上重演。之后接收到所有小块变化实时绘制在画板上。
为了让这个策略正常实施,我们需要尽可能快的请求到画板的整体状态。我们的初步方案是用单行 Cassandra 储存整个画板,每个针对整个画板的请求可以读取整行。行中的每列格式如下所示:
(x, y): {‘timestamp’: epochms, ‘author’: user_name, ‘color’: color}
因为画板包含一百万个小块,这意味着我们不得不读取有一百万列的行。在我们的生产集群上这种读取花费 30 秒,慢到无法接受,所以我们不能过度依赖 Cassandra。
我们下一个方案使用 redis 储存整个画板。我们使用 bitfield 处理一百万个 4 位的整型。每个 4 位的整型可以编码 4 位的颜色,横纵(x,y)坐标可以在 bitfield 里用偏移量表示(offset = x + 1000y)。我们可以通过读取整个 bitfield 来获取整个画板的状态。我们可以通过在 bitfield 中更新指定偏移量上的值,来更新单独的小块(不再需要加锁或读/改/写)。我们仍然需要在 Cassandra 中储存所有的细节,让用户可以检查单独的小块,看一看何时何人更改了它。我们也计划用 Cassandra 备份整个画板,以防 redis 失效。从 redis 中读取整个画板不超过 100ms,这已经足够快了。
插图展示了我们如何用 redis 储存 2×2 画板的颜色:

我们非常关心 redis 读取最大带宽。如果很多客户端同时链接或刷新,它们会同时请求整个画板的状态,全部都触发 redis 的读取操作。因为画板是全局共享状态,显而易见的解决方案是使用缓存。我们决定在 CDN 层(Fastly)使用缓存,因为实现简单,并且缓存离客户端更近可以提高响应速度。对整个画板的请求被 Fastly 缓存下来并设置 1 秒的超时时间。我们也添加了 stale-while-revalidate 这个控制缓存的头信息,来应对画板缓存过期导致超过预期的大量请求。Fastly 维护着大约 33 处独立缓存 POPs(接入点),所以我们预期每秒最多有 33 个针对整个画板的请求。
我们使用我们的 websocket 服务 向所有客户端推送更新。我们已经成功地在 reddit live 生产环境中应用过它,来处理超过 100000 的并发用户,比如 live PM notifications 功能或其他特性。wesocket 服务也曾是我们过去愚人节项目的基础,比如 The Button 和 Robin 两个项目。对于 r/Place 项目,客户端维护一个 websocket 链接来接收实时的小块变化更新。
API
检索整个画板

请求首先到达 Fastly。如果那里有一份未过期的画板副本,它会立刻返回从而不需要访问 reddit 应用服务器。否则如果缓存未命中或副本过时,reddit 应用会从 redis 中读取整个画板然后返回到 Fastly 中并缓存,并返回给客户端。
reddit 应用测量的请求速率和响应时间:

注意,请求速率从没超过 33 个/秒,说明 Fastly(CDN) 缓存非常给力,阻止了大量直接访问 reddit 应用的请求。

当请求访问 reddit 应用时,redis 的读取操作非常迅速。
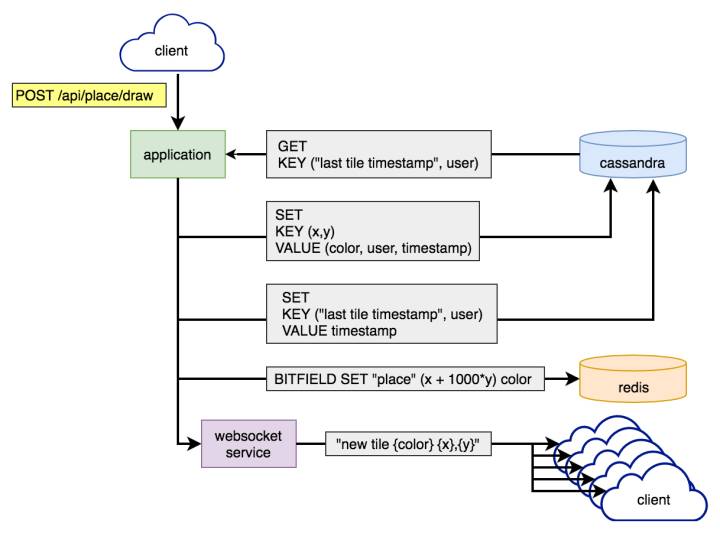
绘制一个小块

绘制一个小块的步骤如下:
从 Cassandra 读取用户上一次更改小块的时间戳。如果和当前时间间隔比冷却时间(5 分钟)短,拒绝绘制请求,返回给用户一个错误。
向 redis 和 Cassandra 写入小块详情。
向 Cassandra 写入用户上一次修改小块的时间戳。
让 websocket 服务向所有链接的客户端发送新的小块。
Cassandra 的所有读写操作的一致性设置为 QUORUM 级别,来确保强一致性。
我们当然也有竞态条件允许用户一次更改多个小块。在步骤 1-3 中并没有锁,因此批量小块修改的操作通过步骤 1 的检查之后将在步骤 2 中进行修改。看起来一些用户发现了这个漏洞或一些机器脚本不遵守速率限制,所以大概有 15000 个小块被利用这个漏洞进行更改(占全部更改小块的 0.09%)
reddit 应用测量的请求速率和响应时间:

我们经历了更改小块最大速率大概 200/s。这比我们估算的最大速率 333/s 要低(平均每 5 分钟 100000 个用户更改小块)。

获取单个小块详情

直接从 Cassandra 请求单个小块。
reddit 应用测量的请求速率和响应时间:

这个服务端点用的很多。除了客户端频繁的请求之外,有人编写抓取工具每次检索整个画板的一个小块。由于这个服务端点没有在 CDN 缓存,所有请求被 reddit 应用程序处理。

在整个项目中,这些请求的响应时间非常迅速稳定。
Websockets
我们并没有在 websocket 服务中为 r/Place 做单独指标,但是我们可以估计并减去项目开始前后的基本使用量。
websocket 服务总连接数:

r/Place 开始前的基本使用量大概有 20000 个连接,而峰值 100000 个链接,所以高峰期我们大概有 80000 个用户连接到 r/Place。
Websocket 服务带宽:

高峰期 r/Place 的 websocket 服务吞吐量超过 4gbps(24个实例,每个 150 Mbps)
前端:Web和移动端
构建 r/Place 的前端工程涉及到了跨平台开发的众多挑战。我们期望 r/Place 在我们所有主流平台上拥有无缝体验,包括桌面web、移动web、iOS 和 Android。
r/Place 的 UI 需要做三件很重要的事:
实时展示画板状态。
让用户和画板交互方便容易
在我们所有平台上正常运行,包括移动端 app。
UI 的主要焦点集中在了 canvas,并且 Canvas API 完全能胜任要求。我们使用一个 1000 x 1000 的 <canvas> 元素,把每个小块当做一个像素进行绘制。
绘制 canvas
canvas 需要实时展示整个画板的状态。我们需要在页面载入的时候绘制整个画板的状态,然后更新通过 websocket 传输过来的画板状态。通过 CanvasRenderingContext2D 接口,有三种方式更新 canvas 元素。
用 drawImage() 将一个存在的图像绘制进 canvas。
通过众多图形绘制的方法来绘制各种形状,比如用 fillRect() 绘制一个有颜色的矩形。
构造一个 ImageData 对象,然后用 putImageData() 方法将它绘制进 canvas。
第一种选项并不适合我们,因为我们并没有画板的图像格式,还剩下 2、3 选项。用fillRect()方法更新单独的小块非常简洁:当 websocket 通知更新时,只需要在(x,y)位置处绘制一个 1 x 1 的矩形。一般来说这很棒,但并不适合绘制画板的初始状态。putImageData()方法显然更合适,我们可以在 ImageData 对象中定义每个像素的颜色,然后一次性绘制整个 canvas。
绘制画板的初始状态
我们使用putImageData()方法,前提需要将画板状态定义成 Uint8ClampedArray 形式,每个值用 8 位无符号整型表示 0-255 之间的数字。每一个值表示单个颜色通道(红、绿、蓝、alpha),每个像素需要 4 个值组成的数组。一个 2 x 2 的 canvas 需要一个 16 字节的数组,前 4 字节表示 canvas 左上角的像素,最后 4 字节表示右下角像素。
插图展示了 canvas 像素和 Uint8ClampedArray 映射关系:

对于 r/Place 的 canvas,数组大小是四百万字节,也就是 4MB。
在后端,画板状态储存格式是 4 位的 bitfield。每个颜色用 0 到 15 之间的数字表示,这允许我们将 2 像素的颜色信息打包进 1 个字节(1字节=8位)。为了在客户端配合使用,我们需要做 3 件事:
将二进制数据从我们的 API 拉取到客户端。
“解压”数据
将 4 位颜色映射成可用的 32 位颜色。
为了拉取二进制数据,我们在支持 Fetch API 的浏览器中使用此 API。在不支持的浏览器中,我们使用 XMLHttpRequest,并把 responseType 设置为 “arraybuffer”。
我们从 API 接收到的二进制数据中,每个字节有 2 像素的颜色数据。TypedArray 的构造函数允许操作的最小单位是 1 字节。这在客户端上并不方便使用,所以我们做的第一件事就是“解压”,让数据更容易处理。方式很简洁,我们遍历打包的数据并按照高位低位分割比特位,将它们复制到另一个数组的不同字节中。最后,4 位的颜色值映射成可用的 32 位颜色。

ImageData这种数据结构需要使用putImageData方法,最终结果要求是可读的Uint8ClampedArray格式并且颜色通道字节要按照 RGBA 这种顺序。这意味着我们要做另一遍“解压”,将每个颜色拆分成颜色通道字节并按顺序排列。每个像素要做 4 次操作,这不是很方便,但幸运的是有其他方式。
TypeArray对象们本质上是ArrayBuffer的数组视图,实际上表示二进制数据。它们共同的一点就是多个TypeArray实例可以基于一个ArrayBuffer实例进行读写。我们不必将 4 个值写入 8 位的数组,我们可以直接把单个值写入一个 32 位的数组。使用Uint32Array写入值,我们可以通过更新数组单个索引来轻松更新单个小块颜色。我们唯一需要做的就是把我们的颜色字节逆序储存(ABGR),这样一来使用Uint8ClampedArray读取数据时可以自动把字节填入正确位置。

处理 websocket 更新
响应每个像素更新时,用drawRect()方法绘制它们很方便,但这有个缺点:当大量更新在同一时间来到,会影响浏览器性能。我们知道画板状态更新十分频繁,所以我们需要处理这个问题。
我们希望在一个时间点前后的 websocket 更新能够批量绘制一次,而不是每次 websocket 更新来到就立刻重新绘制 canvas。我们做了以下两点改变:
因为我们发现了使用putImageData()一次更新多个像素这条明路,所以我们不再使用drawRect()。
我们把绘制 canvas 操作放到requestAnimationFrame循环中。
把绘制移到动作循环中,我们可以及时将 websocket 更新写入ArrayBuffer,然后延迟绘制。每一帧(大概 16ms)间的 websocket 更新会再一次绘制中批量执行。因为我们使用requestAnimationFrame,这意味着每次绘制时间不能太长(不超过 16ms),只有 canvas 的刷新速率受影响(而不是拖慢整个浏览器)。
Canvas 的交互
还有非常重要的一点,canvas 需要方便用户的交互。用户与 canvas 核心交互方式是更改上面的小块。在 100% 缩放下,精确地选择绘制单个像素很不方便,而且容易出错。所以我们需要放大显示(放大很多)。我们也需要方便的平移 canvas,因为在多数浏览器上它太大了(尤其是放大后)。
视角缩放
用户只能每五分钟绘制一次小块,所以选错小块非常令人不爽。我们需要把 canvas 放大到每个小块都成为一个相当大的目标。这在触摸设备上尤其重要。我们使用 40x 的放大比例,给每个小块 40 x 40 的目标区域。为了应用缩放,我们把<canvas>元素包裹进一个<div>,并给 div 设置 CSS 属性transform: scale(40, 40)。这样一来,小块的布置变得非常方便,但整个画板的显示并不理想(尤其是在小屏幕上),所以我们混合使用两种缩放级别:40x 用于绘制,4x 用于显示。
使用 CSS 来放大 canvas 使得绘制画板的代码和缩放代码相分离,但不巧这种方式也带来一些问题。当放大一个图片(或 canvas),浏览器默认使用“平滑”算法处理图片。这适用于一些场景,但也彻底毁灭了像素艺术并把它变得混乱模糊。好消息是有另一个 CSS image-rendering 允许我们命令浏览器不这么做。坏消息并不是所有浏览器完全支持这个属性。
坏消息,变得模糊:

我们需要在那些浏览器上用其他方式放大 canvas。我之前提到过绘制 canvas 有三种方式。其中第一个是drawImage()方法,它可以把一个存在的图像或另一个 canvas 绘制进一个 canvas。它也支持在绘制的时候放大或缩小图像,虽然放大的时候会和在 CSS 中放大一样出现模糊问题,但是可以通过关闭 CanvasRenderingContext2D.imageSmoothingEnabled 标识,这种跨浏览器兼容性的方式来解决。
所以修复模糊 canvas 问题的答案就是在渲染过程中增加额外一步。我们引入了另一个<canvas>元素,它大小位置适应于容器元素(比如画板的可见区域)。每次重新绘制 canvas 后,我们使用drawImage()把它的一部分绘制到新的、有合适缩放比例的 canvas。因为额外的步骤给渲染过程带来微小的开销,所以我们只在不支持image-renderingCSS 属性的浏览器上这样做。
视角平移
canvas 是一个相当大的图像,尤其是放大之后,所以我们需要提供一些方式操作它。为了调整 canvas 在屏幕上的位置,我们采取和解决缩放问题一样的方式:我们将<canvas>包裹进另一个<div>,并在它上面应用 CSS 属性transform: translate(x, y)。使用单独的 div 使得应用在 canvas 上的变换操作更容易控制,这对于防止视角在缩放时产生移动非常重要。
我们最后支持多种方式调整视角位置,包括:
点击拖拽
点击移动
键盘导航
每种操作需要一点不同的实现方式。
点击拖拽
最基本的导航方式就是点击拖拽(或触摸拖拽)。我们保存了mousedown事件的 x、y 坐标。对于每次mousemove事件,我们计算鼠标相对于起点的偏移量,然后把偏移量加到已存在的 canvas 偏移量中。视角位置立刻改变,让人感觉这种到导航方式很灵敏。
点击移动
我们也支持点击一个小块,使得小块定位到屏幕中心。为了实现这个功能,我们需要跟踪mousedown和mouseup事件,为了区别“点击”和“拖动”。如果鼠标移动距离达不到“拖动”的标准,我们会根据鼠标位置和屏幕中心的距离来调整视角位置。和点击拖动不同,视角位置的更新使用了缓动函数(easing function)。我们没有立刻设定新的位置,而是把它保存成“目标”位置。在动画循环中(每次绘制 canvas 的循环),我们使用缓动函数移动当前视角逐渐接近目标。这避免了视角移动太突然。
键盘导航
我们也支持键盘导航,既可以使用 WASD 键也可以使用方向键。四个键控制内置 移动向量。没有按键按下时,向量默认是 (0, 0),每个按键按下时会增加或减少向量的 x 或 y 轴 1 个单位。举个例子,按下“右”和“上”键会把移动向量设置成 (1,-1)。这个移动向量随后应用在动画循环中,来移动视角。
在动画循环中,移动速度是基于当前缩放级别而计算出来的,公式如下:
movementSpeed = maxZoom / currentZoom * speedMultiplier
在缩小状态下,键盘导航移动速度更快,这样显得更自然。
移动向量单位化并乘以移动速度,然后应用到当前视角位置。我们用单位向量来确保对角线移动和正交移动拥有相同速度,这也显得更自然。最后我们对移动向量自身的变化也使用了缓动函数。这使得移动方向和速度变化的更平滑,视角变得流畅生动。
移动应用支持
在 iOS 和 Android 的移动应用嵌入 canvas 过程中,我们遇到一些挑战。首先,我们需要认证用户,然后用户才能更改小块。和基于 session 的 web 认证不同,移动应用中我们使用 OAuth。这意味着应用需要为 webview 提供当前登录用户的访问令牌。最安全的方式就是用 JavaScript 在应用调用 webview 时注入 oauth 认证头信息(这也允许我们设置其他需要的头信息)。问题就简化为在每个 api 调用中传递认证头信息了。
r.place.injectHeaders({‘Authorization’: ‘Bearer <access token>’});
在 iOS 端,当你可以更改 canvas 中的下一个小块时,我们实现了消息提醒功能。因为小块的变更完全在 webview 中,所以我们需要实现向原生应用的回调。辛运的是在 iOS 8 及以上版本中只需要一个简单的 JavaScript 调用:
webkit.messageHandlers.tilePlacedHandler.postMessage(this.cooldown / 1000);
应用中的委派方法根据传入的冷却计时器,会随后调度发送一条通知。

我们学到了什么
你总会疏漏一些事
我们完美计划好了任何事情,我们知道上线时,没有什么可能出错的地方。我们对前端和后端分别进行了负载测试,我们不可能再遇到其他错误。
真的吗?
上线过程很顺利。经历了一个黎明,r/Place 人气迅速上升,我们 websocket 实例的链接数量和通信量也随之增加:

并没有什么惊喜,所有和我们预期的一样。奇怪的是,我们怀疑限制了这些服务器实例的网络带宽,因为我们预计会有更大的流量。查看了一下 CPU 的实例情况,却显示出一幅不同的图片:

服务器实例是 8 核的,所以很明显它们快到上限了。为什么它们突然表现的如此不同?我们将原因归结于 r/Place 的工作负载类型不同于以往项目。毕竟这里有很多微小的消息,我们一般发送大型消息,比如直播帖子的更新和通知。我们也没有处理过大量用户接收相同消息的情况,所以有很多地方都不同。
这没什么大不了,我们预计只需要调用和测量它一天而已。待命的运维数量是服务器实例的两倍,而且他们两耳不闻窗外事,一心只顾服务器。
然后,发生了这个:

这幅图看上去可能并没什么,但事实上这是我们生产环境的 Rabbit MQ 实例,不仅处理 websocket 消息,也处理 reddit.com 所有底层的依赖项。这不容乐观,一点都不。
经过了各种调查、束手无策和升级实例,我们把问题锁定在管理接口。它总是有点慢,随后我们意识到,我们为了获取项目状态用 rabbit diamond collector 会频繁查询接口。我们认为创建新的 websocket 实例时创建了额外的 exchange (RabbitMq 中概念),再加上这些 exchange 的消息吞吐量,导致了管理界面在查询和记录时,rabbit 卡住了。我们把它关掉,情况好多了。
但我们不想在一片黑暗之中(关掉了状态显示程序),所以我们迅速做了一个手工艺术品——监控脚本,帮助我们观察整个项目:
$ cat s****y_diamond.sh
#!/bin/bash
/usr/sbin/rabbitmqctl list_queues | /usr/bin/awk '$2~/[0-9]/{print "servers.foo.bar.rabbit.rabbitmq.queues." $1 ".messages " $2 " " systime()}' | /bin/grep -v 'amq.gen' | /bin/nc 10.1.2.3 2013
如果你好奇为什么我们不断调整修改像素(小块)的超时时间(冷却时间),那么现在你就知道了。我们试着减轻服务器压力以便整个项目顺利运行。这也是为什么在某个时间段,一些像素的呈现花费较长时间。
所以不幸的是,你当时坚信如下的信息:
10K upvotes to reduce the cooldown even further! ADMIN APPROVED
尽管调整完看 r/Place/new 版块很有意思,但调整完全出于技术原因:

或许这也是调整的部分动机。
机器人终归是机器人
我们在项目的末期经历了一点小波折。一般来说,我们经常遇到的问题之一便是客户端重试行为。众多客户端在遇到问题时便不停地重试。这意味着站点一旦有点小问题,对于那些没有对故障进行回退编程的一些客户端,很容易引发重试风暴。
当我们关闭 r/Place 时,很多机器人端点请求时返回非 200 的响应码。像这样的代码不是十分友好。值得庆幸的是,在 Fastly 层很容易拦截它们。
创造点其他东西
如果没有庞大团队的协作,项目不会这么成功。我们很感谢 u/gooeyblob、u/egonkasper、u/eggplanticarus、u/spladug、u/thephilthe、u/d3fect 等人对 r/Place 团队的贡献,让愚人节的尝试变成现实。
如果你对为百万用户创造特殊体验感兴趣,看一看我们的招聘页。
看完本文有收获?请转发分享给更多人
关注「数据库开发」,提升 DB 技能


