
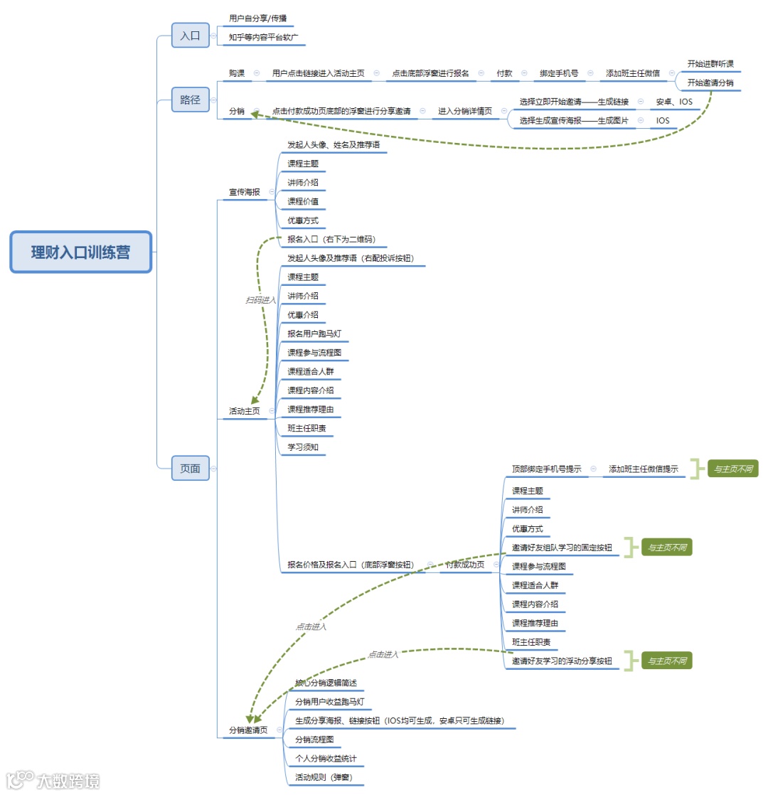
一、案例路径
用户从好友分享端获取5元优惠券后,付费7元购买原价12元的12天理财入门课程。
购买后可进行一级分销,每邀请一个用户赚取5元收益,实时微信到账。
长线目的为:价值千元深度理财学习课程的有效转化。

二、引导用户购买方式
1.课程包装
(1)优质讲师:高学历的年轻农二代实现从0实现财务自由,身价过亿。
(2)课程价值:解决资产分配、存钱、赚取非工资收入等问题,12天掌握理财入门必备技能。
(3)课程门槛:针对理财白/工资族/投资亏/月光族/时间少/焦虑组,精准涵盖目标用户群体。
(4)限时优惠:原价199元限时推广12元,5元红包、送电子书、手把手辅导、3天不满意退款。
2.参与引导:
(1)购课引导
a.购课页顶部设立邀请人的头像及推荐语固定位,形成口碑式推荐场景,有利于提升购课转化。
b.课程主题表述方式为:”想增加工资以外的收入,又不懂理财怎么办?“的生活化疑问句,容易引起共鸣。
c.课程介绍首屏,标注3天内不满意可退钱,对于由于用户是一剂强心针。
d.限时优惠政策旁带有购买用户跑马灯,间接刺激用户从众心理。
e.购课页底部的浮动报名条幅,带有每次进入页面进行9min倒计时的显著展示,营造稀缺性和紧迫感。
(2)分销引导
a.分销主题表述方式为:“帮助好友提高财商思维”,不局限于赚钱,让分销逻辑不会过于物质化。
b.分销页内设立大众用户分享收益跑马灯,强化收益真实性及参与普及度。
c.分销按钮主打免费发红包逻辑,产生理解偏差和疑惑,进而吸引用户希望打消不花钱可发红包的疑惑,进行按钮点击。
d.分享页内可自动点击生成链接/海报,提高用户传播有效性。
e.课程学习过程中,微信群内布置作业需进行端外分享,分享海报带有报名二维码,形成二次传播。
(3)高付费引导
a.课程过半时,班主任开始结合已学课程,逐步渗透进阶课程的售卖信息,包括课程价值、已参与用户实际理财收益案例及评价感悟。
b.两种不同水平的进阶课程,将名称定为年收益率15%课程,25%课程,虽有风险,可能进群后也会解释非必保,但数字化转述后更易理解,也更具吸引力。
c.针对进阶课程设立限时优惠名额,名额约等于群人数的20%-25%,提供性价比政策的同时,形成稀缺氛围。
3.推广入口:
(1)用户自传播/分销。
(2)知乎等内容平台的软广宣传。
三、产品亮点
1.活动策划
(1)课程购买优先导流至班主任个人号,其次拉入微信群,有助于长期保留此部分精准用户人脉。
(2)分销逻辑设计独立页面,进行详细介绍,提高用户理解吸收速度。
(3)课程微信群中,涉及的各个学习页面均含右下角红包浮层,引导过程中的二次分销传播。
(4)学习期间,每日课后小作业提交后自动生成海报,含坚持天数、打败人数等,要求分享朋友圈,实现课程的二次传播。
(5)课程结束后,主办方统一颁发精装版结业证书,不强制转发,但用户自身作为成就感的表现,选择分享的可能性较大,再次实现传播扩大。
(6)课程无硬性时间门槛限制,可做无限异步循环,任何时间均可报名参与不同期数进行学习,单次进行课程设计投入后,后续投入力度较小,间接提高投入产出比。
2.课程细节
(1)课程开营前,进行个人财务等问题的问卷调查,用于指导班级划分,提高课程教授的难度把控。
(2)班主任为个人真号,从破冰介绍到课程学习微信群或者是私聊对话中,不论是讲课还是答疑,互动氛围均较强。(当然,群内有用户托的可能性较大)
(3)微信群入群后,包括每日开课前,均有系统学习计划和完成进度提示,课程安排合理,用户对整体流程把控空间更大。
(4)微信群内学习,分为每日的晨读、午后加餐防骗,晚正式上课及课后作业四个部门,设立回看关键词收纳盒,保证复盘/重看课程可进行快速定位。
(5)课程学习均为文字教学,相较于语音类课程,对用户的时间、场景要求更低,更利于用户跟上学习进度。
(6)微信课程中,穿插主办方获奖等介绍,突出主办方品牌概念,形成长线价值IP影响,打造用户潜在认知;高付费课程的渗透相对是逐步开展,循循善诱,相对来说更易于接受。
(7)课程结束后,班主任发布学习寄语、宣布结业并强调3天后微信群解散,有利于提高用户对于内容稀缺性的感知,同时避免微信群演变为广告群。(课程无限异步循环增加,不适合修改群名称,做长期利用,否则容易信息冗余)
四、待优化的点
1.活动策划:
(1)参与逻辑
a.课程必须先付费,后分销,在用户付费前,对分销可赚佣金的概念很弱化。可通过浮窗等方式将购课+分销并行宣传(突出主次即可),提升覆盖用户基数。
b.付款后,页面再次进入置顶永久提示添加班主任个人账号,继续点击底部分享邀请赚现金按钮,方可进入分销详情页面。分销入口路径长、不明显,付款成功页面利用价值较低。可优化为:付款成功后,再次进入活动页,直接在核心位置显示邀请分销逻辑。
c.分销详情页内,分享“5元红包链接”和“宣传海报图片”为并行的两个按钮,而实际希望用户操作其中一个即已达到目的,页面稍有冗余,建议仅保留海报项,并增加自动文案(如:赠送5元红包等)供用户粘贴,可能综合效率更高。
(2)页面设计
a.课程详情页可在首屏加入已报名人数,在下方加入已结业用户的资产收效,突出覆盖之广和课程价值之珍贵,更进一步发挥用户从众心理,提升用户购课可能性。
b.分销详情页内容仅占据首屏中上部分位置,利用率低且不够美观。可在下方加入分销排行榜,丰富页面的同时,增加可信度。
c.分销详情页中的已邀请用户板块,仅可显示数量,无法显示具体用户头像/名称。可在邀请用户人数处,增加点击后的二级页面,进行邀请用户的列表展示,让分享者对分销效果进行细节把控。
d.安卓和IOS的分享方式有所区分,前者无法进行海报的自动生成和分享(可能受技术或其他条件限制),较为影响传播效率。这类重在传播的活动,最好在分享方式上保持最大限度的支持,以保证效果。
2.课程细节:
(1)学习过程中,加入了一节以“华泰证券”为案例的理财工具使用方式介绍课,并且针对作业按时提交的用户(可后补)进行“华泰证券”理财手续费的优惠。是福利没错,但“华泰证券”本身作为理财工具的用户体验和功能完备上还有提升空间,直观感受来看广告氛围更浓,较为干扰用户课程学习的体验心态。
(2)从低价(或通过分销不花钱甚至赚钱)的初级入门课,过渡到主办方推荐的上千元理财课程,跨度稍有些大。如在投入成本可接受的情况下,可做付费课程的逐步迭代升级,如:19.9元课程,99.9元课程,慢慢试探用户的心里价格安全区,可能综合收益会更高些。
五、思考的点
对于注重口碑传播的课程来说,无论是购课体验还是课程学习过程中的细节,均需要尽可能做到滴水不漏。
活动逻辑不要有硬伤,每一条路径都需要反复思考,是否有无效曝光,是否可做精简提效。
高付费类课程的长线转化需要降低心理预期,循序渐进,不只是渗透上的逐步叠加,也可以是现金成本上的逐步叠加,急于求成可能适得其反。
用户传播/分销海报的主色调也是门学问。活动中购课宣传为黑色底,分享详情页为红色底。前者突出财务相关信息的严肃严谨性,后者突出分销赚钱的亢奋状态。需要结合页面的使用场景做选择。
分销流程图

作者介绍:喵喵,6年用户增长经验。目前在头部教育公司负责运营相关工作。喜欢和优秀的人儿一起做靠谱的事。
· 加 · 入 · 星 · 球·
图 | 在置顶区自助领取案例库

· 参 · 加 · 活 · 动·
只看别人拆解,终究只是门外汉,松月强烈推荐你来参加第 8 期(6.14~6.20)教育圈案例拆解活动,为保证活动体验,本期依然限量报名,报名扫码:


往期精彩回顾

